Definition Type: Element
Name: RepairOrderReconciliation
Namespace: http://www.starstandard.org/STAR/5
Type: star:RepairOrderReconciliationType
Containing Schema: Components.xsd
Abstract
Documentation:
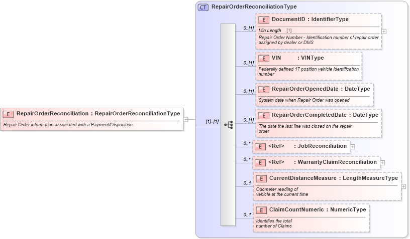
Repair Order information associated with a Payment/Disposition.
Collapse XSD Schema Diagram:
Drilldown into ClaimCountNumeric in schema components_xsd Drilldown into CurrentDistanceMeasure in schema components_xsd Drilldown into WarrantyClaimReconciliation in schema components_xsd Drilldown into JobReconciliation in schema components_xsd Drilldown into RepairOrderCompletedDate in schema components_xsd Drilldown into RepairOrderOpenedDate in schema components_xsd Drilldown into VIN in schema components_xsd Drilldown into DocumentID in schema components_xsd Drilldown into RepairOrderReconciliationType in schema components_xsdXSD Diagram of RepairOrderReconciliation in schema components_xsd (Standards for Technology in Automotive Retail)
Collapse XSD Schema Code:
<xsd:element name="RepairOrderReconciliation" type="RepairOrderReconciliationType">
    <xsd:annotation>
        <xsd:documentation>Repair Order information associated with a Payment/Disposition.</xsd:documentation>
    </xsd:annotation>
</xsd:element>
Collapse Child Elements:
Name Type Min Occurs Max Occurs
DocumentID star:DocumentID 0 (1)
VIN star:VIN 0 (1)
RepairOrderOpenedDate star:RepairOrderOpenedDate 0 (1)
RepairOrderCompletedDate star:RepairOrderCompletedDate 0 (1)
JobReconciliation star:JobReconciliation 0 unbounded
WarrantyClaimReconciliation star:WarrantyClaimReconciliation 0 unbounded
CurrentDistanceMeasure star:CurrentDistanceMeasure 0 1
ClaimCountNumeric star:ClaimCountNumeric 0 1
Collapse Derivation Tree: