Definition Type: ComplexType
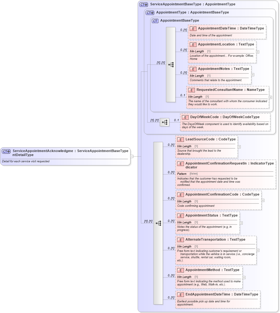
Name: ServiceAppointmentAcknowledgmentDetailType
Namespace: http://www.starstandard.org/STAR/5
Type: star:ServiceAppointmentBaseType
Containing Schema: ServiceAppointmentAcknowledgment.xsd
Abstract
Documentation:
Detail for each service visit requested
Collapse XSD Schema Diagram:
Drilldown into EndAppointmentDateTime in schema components_xsd Drilldown into AppointmentMethod in schema components_xsd Drilldown into AlternateTransportation in schema components_xsd Drilldown into AppointmentStatus in schema components_xsd Drilldown into AppointmentConfirmationCode in schema components_xsd Drilldown into AppointmentConfirmationRequestIndicator in schema components_xsd Drilldown into LeadSourceCode in schema components_xsd Drilldown into DayOfWeekCode in schema components_xsd Drilldown into RequestedConsultantName in schema components_xsd Drilldown into AppointmentNotes in schema components_xsd Drilldown into AppointmentLocation in schema components_xsd Drilldown into AppointmentDateTime in schema components_xsd Drilldown into AppointmentBaseType in schema components_xsd Drilldown into AppointmentType in schema components_xsd Drilldown into ServiceAppointmentBaseType in schema components_xsdXSD Diagram of ServiceAppointmentAcknowledgmentDetailType in schema serviceappointmentacknowledgment_xsd (Standards for Technology in Automotive Retail)
Collapse XSD Schema Code:
<xsd:complexType name="ServiceAppointmentAcknowledgmentDetailType">
    <xsd:annotation xmlns="http://www.starstandards.org/STAR">
        <xsd:documentation source="http://www.starstandard.org/STAR/5">Detail for each service visit requested</xsd:documentation>
    </xsd:annotation>
    <xsd:complexContent>
        <xsd:extension base="ServiceAppointmentBaseType" />
    </xsd:complexContent>
</xsd:complexType>
Collapse Child Elements:
Name Type Min Occurs Max Occurs
AppointmentDateTime star:AppointmentDateTime 0 (1)
AppointmentLocation star:AppointmentLocation 0 (1)
AppointmentNotes star:AppointmentNotes 0 (1)
RequestedConsultantName star:RequestedConsultantName 0 1
DayOfWeekCode star:DayOfWeekCode 0 1
LeadSourceCode star:LeadSourceCode 0 (1)
AppointmentConfirmationRequestIndicator star:AppointmentConfirmationRequestIndicator 0 (1)
AppointmentConfirmationCode star:AppointmentConfirmationCode 0 (1)
AppointmentStatus star:AppointmentStatus 0 (1)
AlternateTransportation star:AlternateTransportation 0 (1)
AppointmentMethod star:AppointmentMethod 0 (1)
EndAppointmentDateTime star:EndAppointmentDateTime 0 (1)
Collapse Derivation Tree:
Collapse References:
star:ServiceAppointmentAcknowledgmentDetail