Definition Type: Element
Name: ServiceComponents
Namespace: http://www.starstandard.org/STAR/5
Type: star:ServiceComponentsType
Containing Schema: Components.xsd
Abstract
Documentation:
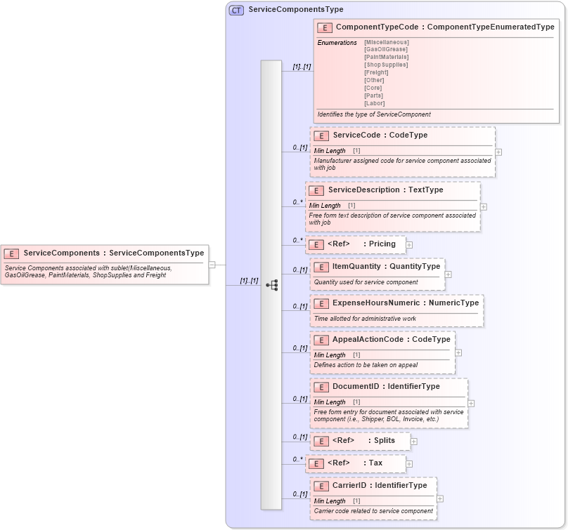
Service Components associated with sublet(Miscellaneous, GasOilGrease, PaintMaterials, ShopSupplies and Freight
Collapse XSD Schema Diagram:
Drilldown into CarrierID in schema components_xsd Drilldown into Tax in schema components_xsd Drilldown into Splits in schema components_xsd Drilldown into DocumentID in schema components_xsd Drilldown into AppealActionCode in schema components_xsd Drilldown into ExpenseHoursNumeric in schema components_xsd Drilldown into ItemQuantity in schema components_xsd Drilldown into Pricing in schema components_xsd Drilldown into ServiceDescription in schema components_xsd Drilldown into ServiceCode in schema components_xsd Drilldown into ComponentTypeCode in schema components_xsd Drilldown into ServiceComponentsType in schema components_xsdXSD Diagram of ServiceComponents in schema components_xsd (Standards for Technology in Automotive Retail)
Collapse XSD Schema Code:
<xsd:element name="ServiceComponents" type="ServiceComponentsType">
    <xsd:annotation>
        <xsd:documentation>Service Components associated with sublet(Miscellaneous, GasOilGrease, PaintMaterials, ShopSupplies and Freight</xsd:documentation>
    </xsd:annotation>
</xsd:element>
Collapse Child Elements:
Name Type Min Occurs Max Occurs
ComponentTypeCode star:ComponentTypeCode (1) (1)
ServiceCode star:ServiceCode 0 (1)
ServiceDescription star:ServiceDescription 0 unbounded
Pricing star:Pricing 0 unbounded
ItemQuantity star:ItemQuantity 0 (1)
ExpenseHoursNumeric star:ExpenseHoursNumeric 0 (1)
AppealActionCode star:AppealActionCode 0 (1)
DocumentID star:DocumentID 0 (1)
Splits star:Splits 0 (1)
Tax star:Tax 0 unbounded
CarrierID star:CarrierID 0 (1)
Collapse Derivation Tree: