Definition Type: ComplexType
Name: ServiceContractType
Namespace: http://www.starstandard.org/STAR/5
Containing Schema: Components.xsd
Abstract
Documentation:
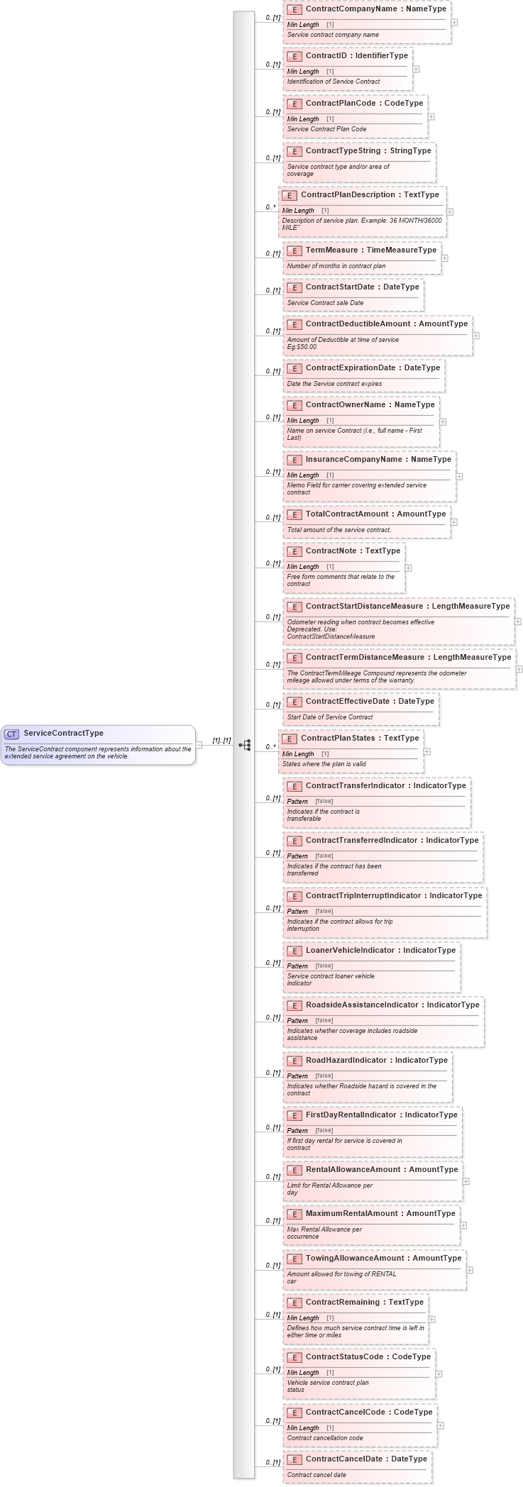
The ServiceContract component represents information about the extended service agreement on the vehicle.
Collapse XSD Schema Diagram:
Drilldown into ContractCancelDate in schema components_xsd Drilldown into ContractCancelCode in schema components_xsd Drilldown into ContractStatusCode in schema components_xsd Drilldown into ContractRemaining in schema components_xsd Drilldown into TowingAllowanceAmount in schema components_xsd Drilldown into MaximumRentalAmount in schema components_xsd Drilldown into RentalAllowanceAmount in schema components_xsd Drilldown into FirstDayRentalIndicator in schema components_xsd Drilldown into RoadHazardIndicator in schema components_xsd Drilldown into RoadsideAssistanceIndicator in schema components_xsd Drilldown into LoanerVehicleIndicator in schema components_xsd Drilldown into ContractTripInterruptIndicator in schema components_xsd Drilldown into ContractTransferredIndicator in schema components_xsd Drilldown into ContractTransferIndicator in schema components_xsd Drilldown into ContractPlanStates in schema components_xsd Drilldown into ContractEffectiveDate in schema components_xsd Drilldown into ContractTermDistanceMeasure in schema components_xsd Drilldown into ContractStartDistanceMeasure in schema components_xsd Drilldown into ContractNote in schema components_xsd Drilldown into TotalContractAmount in schema components_xsd Drilldown into InsuranceCompanyName in schema components_xsd Drilldown into ContractOwnerName in schema components_xsd Drilldown into ContractExpirationDate in schema components_xsd Drilldown into ContractDeductibleAmount in schema components_xsd Drilldown into ContractStartDate in schema components_xsd Drilldown into TermMeasure in schema components_xsd Drilldown into ContractPlanDescription in schema components_xsd Drilldown into ContractTypeString in schema components_xsd Drilldown into ContractPlanCode in schema components_xsd Drilldown into ContractID in schema components_xsd Drilldown into ContractCompanyName in schema components_xsdXSD Diagram of ServiceContractType in schema components_xsd (Standards for Technology in Automotive Retail)
Collapse XSD Schema Code:
<xsd:complexType name="ServiceContractType">
    <xsd:annotation>
        <xsd:documentation source="http://www.starstandard.org/STAR/5">
                The ServiceContract component represents information about the extended service agreement on the vehicle.
            </xsd:documentation>
    </xsd:annotation>
    <xsd:sequence>
        <xsd:element minOccurs="0" name="ContractCompanyName" type="udt:NameType">
            <xsd:annotation>
                <xsd:documentation>
                        Service contract company name
                    </xsd:documentation>
            </xsd:annotation>
        </xsd:element>
        <xsd:element minOccurs="0" name="ContractID" type="udt:IdentifierType">
            <xsd:annotation>
                <xsd:documentation>
                        Identification of Service Contract
                    </xsd:documentation>
            </xsd:annotation>
        </xsd:element>
        <xsd:element minOccurs="0" name="ContractPlanCode" type="udt:CodeType">
            <xsd:annotation>
                <xsd:documentation>
                        Service Contract Plan Code
                    </xsd:documentation>
            </xsd:annotation>
        </xsd:element>
        <xsd:element minOccurs="0" name="ContractTypeString" type="qdt:StringType">
            <xsd:annotation>
                <xsd:documentation>
                        Service contract type and/or area of
                        coverage
                    </xsd:documentation>
            </xsd:annotation>
        </xsd:element>
        <xsd:element maxOccurs="unbounded" minOccurs="0" name="ContractPlanDescription" type="udt:TextType">
            <xsd:annotation>
                <xsd:documentation>
                        Description of service plan. Example: 36 MONTH/36000
                        MILE"
                    </xsd:documentation>
            </xsd:annotation>
        </xsd:element>
        <xsd:element minOccurs="0" name="TermMeasure" type="sqdt:TimeMeasureType">
            <xsd:annotation>
                <xsd:documentation>
                        Number of months in contract plan
                    </xsd:documentation>
            </xsd:annotation>
        </xsd:element>
        <xsd:element minOccurs="0" name="ContractStartDate" type="udt:DateType">
            <xsd:annotation>
                <xsd:documentation>
                        Service Contract sale Date
                    </xsd:documentation>
            </xsd:annotation>
        </xsd:element>
        <xsd:element minOccurs="0" name="ContractDeductibleAmount" type="udt:AmountType">
            <xsd:annotation>
                <xsd:documentation>
                        Amount of Deductible at time of service
                        Eg:$50.00
                    </xsd:documentation>
            </xsd:annotation>
        </xsd:element>
        <xsd:element minOccurs="0" name="ContractExpirationDate" type="udt:DateType">
            <xsd:annotation>
                <xsd:documentation>
                        Date the Service contract expires
                    </xsd:documentation>
            </xsd:annotation>
        </xsd:element>
        <xsd:element minOccurs="0" name="ContractOwnerName" type="udt:NameType">
            <xsd:annotation>
                <xsd:documentation>
                        Name on service Contract (i.e., full name - First
                        Last)
                    </xsd:documentation>
            </xsd:annotation>
        </xsd:element>
        <xsd:element minOccurs="0" name="InsuranceCompanyName" type="udt:NameType">
            <xsd:annotation>
                <xsd:documentation>
                        Memo Field for carrier covering extended service
                        contract
                    </xsd:documentation>
            </xsd:annotation>
        </xsd:element>
        <xsd:element minOccurs="0" name="TotalContractAmount" type="udt:AmountType">
            <xsd:annotation>
                <xsd:documentation>
                        Total amount of the service contract.
                    </xsd:documentation>
            </xsd:annotation>
        </xsd:element>
        <xsd:element minOccurs="0" name="ContractNote" type="udt:TextType">
            <xsd:annotation>
                <xsd:documentation>
                        Free form comments that relate to the
                        contract
                    </xsd:documentation>
            </xsd:annotation>
        </xsd:element>
        <xsd:element minOccurs="0" name="ContractStartDistanceMeasure" type="sqdt:LengthMeasureType">
            <xsd:annotation>
                <xsd:documentation>
                        Odometer reading when contract becomes effective
                        Deprecated. Use:
                        ContractStartDistanceMeasure
                    </xsd:documentation>
            </xsd:annotation>
        </xsd:element>
        <xsd:element minOccurs="0" name="ContractTermDistanceMeasure" type="sqdt:LengthMeasureType">
            <xsd:annotation>
                <xsd:documentation>
                        The ContractTermMileage Compound represents the odometer
                        mileage allowed under terms of the warranty.
                    </xsd:documentation>
            </xsd:annotation>
        </xsd:element>
        <xsd:element minOccurs="0" name="ContractEffectiveDate" type="udt:DateType">
            <xsd:annotation>
                <xsd:documentation>
                        Start Date of Service Contract
                    </xsd:documentation>
            </xsd:annotation>
        </xsd:element>
        <xsd:element maxOccurs="unbounded" minOccurs="0" name="ContractPlanStates" type="udt:TextType">
            <xsd:annotation>
                <xsd:documentation>
                        States where the plan is valid
                    </xsd:documentation>
            </xsd:annotation>
        </xsd:element>
        <xsd:element minOccurs="0" name="ContractTransferIndicator" type="udt:IndicatorType">
            <xsd:annotation>
                <xsd:documentation>
                        Indicates if the contract is
                        transferable
                    </xsd:documentation>
            </xsd:annotation>
        </xsd:element>
        <xsd:element minOccurs="0" name="ContractTransferredIndicator" type="udt:IndicatorType">
            <xsd:annotation>
                <xsd:documentation>
                        Indicates if the contract has been
                        transferred
                    </xsd:documentation>
            </xsd:annotation>
        </xsd:element>
        <xsd:element minOccurs="0" name="ContractTripInterruptIndicator" type="udt:IndicatorType">
            <xsd:annotation>
                <xsd:documentation>
                        Indicates if the contract allows for trip
                        interruption
                    </xsd:documentation>
            </xsd:annotation>
        </xsd:element>
        <xsd:element minOccurs="0" name="LoanerVehicleIndicator" type="udt:IndicatorType">
            <xsd:annotation>
                <xsd:documentation>
                        Service contract loaner vehicle
                        indicator
                    </xsd:documentation>
            </xsd:annotation>
        </xsd:element>
        <xsd:element minOccurs="0" name="RoadsideAssistanceIndicator" type="udt:IndicatorType">
            <xsd:annotation>
                <xsd:documentation>
                        Indicates whether coverage includes roadside
                        assistance
                    </xsd:documentation>
            </xsd:annotation>
        </xsd:element>
        <xsd:element minOccurs="0" name="RoadHazardIndicator" type="udt:IndicatorType">
            <xsd:annotation>
                <xsd:documentation>
                        Indicates whether Roadside hazard is covered in the
                        contract
                    </xsd:documentation>
            </xsd:annotation>
        </xsd:element>
        <xsd:element minOccurs="0" name="FirstDayRentalIndicator" type="udt:IndicatorType">
            <xsd:annotation>
                <xsd:documentation>
                        If first day rental for service is covered in
                        contract
                    </xsd:documentation>
            </xsd:annotation>
        </xsd:element>
        <xsd:element minOccurs="0" name="RentalAllowanceAmount" type="udt:AmountType">
            <xsd:annotation>
                <xsd:documentation>
                        Limit for Rental Allowance per
                        day
                    </xsd:documentation>
            </xsd:annotation>
        </xsd:element>
        <xsd:element minOccurs="0" name="MaximumRentalAmount" type="udt:AmountType">
            <xsd:annotation>
                <xsd:documentation>
                        Max Rental Allowance per
                        occurrence
                    </xsd:documentation>
            </xsd:annotation>
        </xsd:element>
        <xsd:element minOccurs="0" name="TowingAllowanceAmount" type="udt:AmountType">
            <xsd:annotation>
                <xsd:documentation>
                        Amount allowed for towing of RENTAL
                        car
                    </xsd:documentation>
            </xsd:annotation>
        </xsd:element>
        <xsd:element minOccurs="0" name="ContractRemaining" type="udt:TextType">
            <xsd:annotation>
                <xsd:documentation>
                        Defines how much service contract time is left in
                        either time or miles
                    </xsd:documentation>
            </xsd:annotation>
        </xsd:element>
        <xsd:element minOccurs="0" name="ContractStatusCode" type="udt:CodeType">
            <xsd:annotation>
                <xsd:documentation>
                        Vehicle service contract plan
                        status
                    </xsd:documentation>
            </xsd:annotation>
        </xsd:element>
        <xsd:element minOccurs="0" name="ContractCancelCode" type="udt:CodeType">
            <xsd:annotation>
                <xsd:documentation>
                        Contract cancellation code
                    </xsd:documentation>
            </xsd:annotation>
        </xsd:element>
        <xsd:element minOccurs="0" name="ContractCancelDate" type="udt:DateType">
            <xsd:annotation>
                <xsd:documentation>
                        Contract cancel date
                    </xsd:documentation>
            </xsd:annotation>
        </xsd:element>
    </xsd:sequence>
</xsd:complexType>
Collapse Child Elements:
Name Type Min Occurs Max Occurs
ContractCompanyName star:ContractCompanyName 0 (1)
ContractID star:ContractID 0 (1)
ContractPlanCode star:ContractPlanCode 0 (1)
ContractTypeString star:ContractTypeString 0 (1)
ContractPlanDescription star:ContractPlanDescription 0 unbounded
TermMeasure star:TermMeasure 0 (1)
ContractStartDate star:ContractStartDate 0 (1)
ContractDeductibleAmount star:ContractDeductibleAmount 0 (1)
ContractExpirationDate star:ContractExpirationDate 0 (1)
ContractOwnerName star:ContractOwnerName 0 (1)
InsuranceCompanyName star:InsuranceCompanyName 0 (1)
TotalContractAmount star:TotalContractAmount 0 (1)
ContractNote star:ContractNote 0 (1)
ContractStartDistanceMeasure star:ContractStartDistanceMeasure 0 (1)
ContractTermDistanceMeasure star:ContractTermDistanceMeasure 0 (1)
ContractEffectiveDate star:ContractEffectiveDate 0 (1)
ContractPlanStates star:ContractPlanStates 0 unbounded
ContractTransferIndicator star:ContractTransferIndicator 0 (1)
ContractTransferredIndicator star:ContractTransferredIndicator 0 (1)
ContractTripInterruptIndicator star:ContractTripInterruptIndicator 0 (1)
LoanerVehicleIndicator star:LoanerVehicleIndicator 0 (1)
RoadsideAssistanceIndicator star:RoadsideAssistanceIndicator 0 (1)
RoadHazardIndicator star:RoadHazardIndicator 0 (1)
FirstDayRentalIndicator star:FirstDayRentalIndicator 0 (1)
RentalAllowanceAmount star:RentalAllowanceAmount 0 (1)
MaximumRentalAmount star:MaximumRentalAmount 0 (1)
TowingAllowanceAmount star:TowingAllowanceAmount 0 (1)
ContractRemaining star:ContractRemaining 0 (1)
ContractStatusCode star:ContractStatusCode 0 (1)
ContractCancelCode star:ContractCancelCode 0 (1)
ContractCancelDate star:ContractCancelDate 0 (1)
Collapse Derivation Tree:
Collapse References:
star:ServiceContract