Definition Type: Element
Name: team-stats-american-football
Namespace: http://www.sportsml.org/schema/
Containing Schema: sportsml-specific-american-football.xsd
Abstract
Documentation:
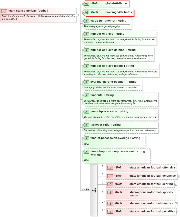
Statistics about a particular team. | Holds elements that divide statistics into categories.
Collapse XSD Schema Diagram:
Drilldown into stats-american-football-penalties in schema sportsml-specific-american-football_xsd Drilldown into stats-american-football-fumbles in schema sportsml-specific-american-football_xsd Drilldown into stats-american-football-special-teams in schema sportsml-specific-american-football_xsd Drilldown into stats-american-football-scoring in schema sportsml-specific-american-football_xsd Drilldown into stats-american-football-defensive in schema sportsml-specific-american-football_xsd Drilldown into stats-american-football-offensive in schema sportsml-specific-american-football_xsd Drilldown into time-of-opposition-possession-average in schema sportsml-specific-american-football_xsd Drilldown into time-of-possession-average in schema sportsml-specific-american-football_xsd Drilldown into turnover-ratio in schema sportsml-specific-american-football_xsd Drilldown into time-of-possession in schema sportsml-specific-american-football_xsd Drilldown into timeouts in schema sportsml-specific-american-football_xsd Drilldown into average-starting-position in schema sportsml-specific-american-football_xsd Drilldown into number-of-plays-losing in schema sportsml-specific-american-football_xsd Drilldown into number-of-plays-gaining in schema sportsml-specific-american-football_xsd Drilldown into number-of-plays in schema sportsml-specific-american-football_xsd Drilldown into yards-per-attempt in schema sportsml-specific-american-football_xsdXSD Diagram of team-stats-american-football in schema sportsml-specific-american-football_xsd (SportsML)
Collapse XSD Schema Code:
<element name="team-stats-american-football">
    <annotation>
        <documentation>Statistics about a particular team. | Holds elements that divide statistics into categories.</documentation>
    </annotation>
    <complexType>
        <sequence>
            <element ref="sportsml:stats-american-football-offensive" minOccurs="0" maxOccurs="unbounded" />
            <element ref="sportsml:stats-american-football-defensive" minOccurs="0" maxOccurs="unbounded" />
            <element ref="sportsml:stats-american-football-scoring" minOccurs="0" maxOccurs="unbounded" />
            <element ref="sportsml:stats-american-football-special-teams" minOccurs="0" maxOccurs="unbounded" />
            <element ref="sportsml:stats-american-football-fumbles" minOccurs="0" maxOccurs="unbounded" />
            <element ref="sportsml:stats-american-football-penalties" minOccurs="0" maxOccurs="unbounded" />
        </sequence>
        <attributeGroup ref="sportsml:globalAttributes" />
        <attributeGroup ref="sportsml:coverageAttributes" />
        <attribute name="yards-per-attempt" type="string" use="optional">
            <annotation>
                <documentation>The average yards gained per play.</documentation>
            </annotation>
        </attribute>
        <attribute name="number-of-plays" type="string" use="optional">
            <annotation>
                <documentation>The number of plays this team has completed, including for offensive, defensive, and special teams.</documentation>
            </annotation>
        </attribute>
        <attribute name="number-of-plays-gaining" type="string" use="optional">
            <annotation>
                <documentation>The number of plays this team has completed for which yards were gained, including for offensive, defensive, and special teams.</documentation>
            </annotation>
        </attribute>
        <attribute name="number-of-plays-losing" type="string" use="optional">
            <annotation>
                <documentation>The number of plays this team has completed for which yards were lost, including for offensive, defensive, and special teams.</documentation>
            </annotation>
        </attribute>
        <attribute name="average-starting-position" type="string" use="optional">
            <annotation>
                <documentation>Average yard-line that the team started on per-drive.</documentation>
            </annotation>
        </attribute>
        <attribute name="timeouts" type="string" use="optional">
            <annotation>
                <documentation>The number of timeouts a team has remaining, either in regulation or in overtime, whichever state the game is currently in.</documentation>
            </annotation>
        </attribute>
        <attribute name="time-of-possession" type="string" use="optional">
            <annotation>
                <documentation>The time during the entire event that a team has possession of the ball.</documentation>
            </annotation>
        </attribute>
        <attribute name="turnover-ratio" type="string" use="optional">
            <annotation>
                <documentation>Derived by subtracting turnovers-giveaways from turnovers-takeaways.</documentation>
            </annotation>
        </attribute>
        <attribute name="time-of-possession-average" type="string" use="optional">
            <annotation>
                <documentation>TBD.</documentation>
            </annotation>
        </attribute>
        <attribute name="time-of-opposition-possession-average" type="string" use="optional">
            <annotation>
                <documentation>TBD.</documentation>
            </annotation>
        </attribute>
    </complexType>
</element>
Collapse Child Elements:
Name Type Min Occurs Max Occurs
stats-american-football-offensive sportsml:stats-american-football-offensive 0 unbounded
stats-american-football-defensive sportsml:stats-american-football-defensive 0 unbounded
stats-american-football-scoring sportsml:stats-american-football-scoring 0 unbounded
stats-american-football-special-teams sportsml:stats-american-football-special-teams 0 unbounded
stats-american-football-fumbles sportsml:stats-american-football-fumbles 0 unbounded
stats-american-football-penalties sportsml:stats-american-football-penalties 0 unbounded
Collapse Child Attributes:
Name Type Default Value Use
id sportsml:id Optional
stats-coverage sportsml:stats-coverage Optional
team-coverage sportsml:team-coverage Optional
date-coverage-type sportsml:date-coverage-type Optional
date-coverage-value sportsml:date-coverage-value Optional
duration-scope sportsml:duration-scope Optional
competition-scope sportsml:competition-scope Optional
alignment-scope sportsml:alignment-scope Optional
position-scope sportsml:position-scope Optional
record-making-scope sportsml:record-making-scope Optional
scoping-label sportsml:scoping-label Optional
yards-per-attempt sportsml:yards-per-attempt Optional
number-of-plays sportsml:number-of-plays Optional
number-of-plays-gaining sportsml:number-of-plays-gaining Optional
number-of-plays-losing sportsml:number-of-plays-losing Optional
average-starting-position sportsml:average-starting-position Optional
timeouts sportsml:timeouts Optional
time-of-possession sportsml:time-of-possession Optional
turnover-ratio sportsml:turnover-ratio Optional
time-of-possession-average sportsml:time-of-possession-average Optional
time-of-opposition-possession-average sportsml:time-of-opposition-possession-average Optional