Definition Type: ComplexType
Name: teamMetadataComplexType
Namespace: http://iptc.org/std/nar/2006-10-01/
Type: nsA:baseTeamMetadataComplexType
Containing Schema: sportsml.xsd
Abstract
Collapse XSD Schema Diagram:
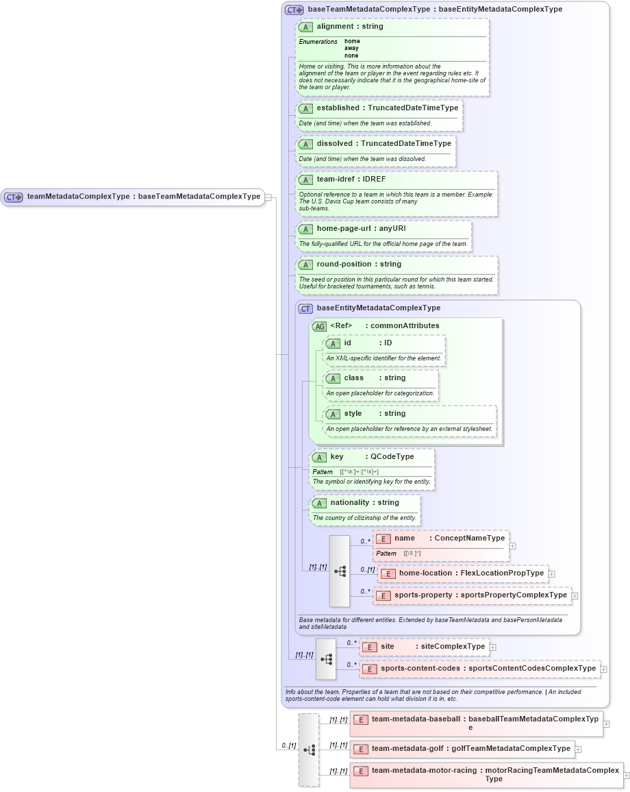
Drilldown into team-metadata-motor-racing in schema sportsml_xsd Drilldown into team-metadata-golf in schema sportsml_xsd Drilldown into team-metadata-baseball in schema sportsml_xsd Drilldown into sports-content-codes in schema sportsml_xsd Drilldown into site in schema sportsml_xsd Drilldown into sports-property in schema sportsml_xsd Drilldown into home-location in schema sportsml_xsd Drilldown into name in schema sportsml_xsd Drilldown into nationality in schema sportsml_xsd Drilldown into key in schema sportsml_xsd Drilldown into style in schema sportsml_xsd Drilldown into class in schema sportsml_xsd Drilldown into id in schema sportsml_xsd Drilldown into commonAttributes in schema sportsml_xsd Drilldown into baseEntityMetadataComplexType in schema sportsml_xsd Drilldown into round-position in schema sportsml_xsd Drilldown into home-page-url in schema sportsml_xsd Drilldown into team-idref in schema sportsml_xsd Drilldown into dissolved in schema sportsml_xsd Drilldown into established in schema sportsml_xsd Drilldown into alignment in schema sportsml_xsd Drilldown into baseTeamMetadataComplexType in schema sportsml_xsdXSD Diagram of teamMetadataComplexType in schema sportsml_xsd (SportsML)
Collapse XSD Schema Code:
<xs:complexType name="teamMetadataComplexType">
    <xs:complexContent>
        <xs:extension base="baseTeamMetadataComplexType">
            <xs:choice minOccurs="0">
                <xs:element name="team-metadata-baseball" type="baseballTeamMetadataComplexType" />
                <xs:element name="team-metadata-golf" type="golfTeamMetadataComplexType" />
                <xs:element name="team-metadata-motor-racing" type="motorRacingTeamMetadataComplexType" />
            </xs:choice>
        </xs:extension>
    </xs:complexContent>
</xs:complexType>
Collapse Child Elements:
Name Type Min Occurs Max Occurs
name nsA:name 0 unbounded
home-location nsA:home-location 0 (1)
sports-property nsA:sports-property 0 unbounded
site nsA:site 0 unbounded
sports-content-codes nsA:sports-content-codes 0 unbounded
team-metadata-baseball nsA:team-metadata-baseball (1) (1)
team-metadata-golf nsA:team-metadata-golf (1) (1)
team-metadata-motor-racing nsA:team-metadata-motor-racing (1) (1)
Collapse Child Attributes:
Name Type Default Value Use
id nsA:id Optional
class nsA:class Optional
style nsA:style Optional
key nsA:key Optional
nationality nsA:nationality Optional
alignment nsA:alignment Optional
established nsA:established Optional
dissolved nsA:dissolved Optional
team-idref nsA:team-idref Optional
home-page-url nsA:home-page-url Optional
round-position nsA:round-position Optional
Collapse Derivation Tree:
Collapse References:
nsA:team-metadata