Definition Type: Element
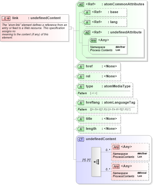
Name: link
Namespace: http://www.w3.org/2005/Atom
Type: atom:undefinedContent
Containing Schema: ATOM.xsd
Abstract
Documentation:
The "atom:link" element defines a reference from an entry or feed to a Web resource. This specification assigns no meaning to the content (if any) of this element.
Collapse XSD Schema Diagram:
Drilldown into undefinedContent in schema atom_xsd Drilldown into length in schema atom_xsd Drilldown into title in schema atom_xsd Drilldown into hreflang in schema atom_xsd Drilldown into type in schema atom_xsd Drilldown into rel in schema atom_xsd Drilldown into href in schema atom_xsd Drilldown into undefinedAttribute in schema atom_xsd Drilldown into lang in schema xml_xsd Drilldown into base in schema xml_xsd Drilldown into atomCommonAttributes in schema atom_xsdXSD Diagram of link in schema atom_xsd (Atom Syndication Format)
Collapse XSD Schema Code:
<xs:element name="link">
    <xs:annotation>
        <xs:documentation>
				The "atom:link" element defines a reference from an
				entry or feed to a Web resource. This specification
				assigns no
				meaning to the content (if any) of this
				element.
			</xs:documentation>
    </xs:annotation>
    <xs:complexType>
        <xs:complexContent>
            <xs:extension base="atom:undefinedContent">
                <xs:attributeGroup ref="atom:atomCommonAttributes" />
                <xs:attribute name="href" use="required" />
                <xs:attribute name="rel">
                </xs:attribute>
                <xs:attribute name="type" type="atom:atomMediaType" />
                <xs:attribute name="hreflang" type="atom:atomLanguageTag" />
                <xs:attribute name="title" />
                <xs:attribute name="length" />
            </xs:extension>
        </xs:complexContent>
    </xs:complexType>
</xs:element>
Collapse Child Elements:
Name Type Min Occurs Max Occurs
<xs:any> Allowed namespace: '##other' 0 unbounded
<xs:any> Allowed namespace: '##local' 0 unbounded
Collapse Child Attributes:
Name Type Default Value Use
base xml:base (Optional)
lang xml:lang (Optional)
href atom:href Required
rel atom:rel (Optional)
type atom:type (Optional)
hreflang atom:hreflang (Optional)
title atom:title (Optional)
length atom:length (Optional)
<anyAttribute> Allowed namespace: '##other'
Collapse Derivation Tree: