Definition Type: Element
Name: element
Namespace: http://www.w3.org/2001/XMLSchema
Type: xsd:localElement
Containing Schema: XMLSchema.xsd
MinOccurs (1)
MaxOccurs (1)
Abstract
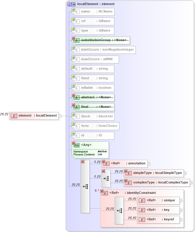
Collapse XSD Schema Diagram:
Drilldown into keyref in schema xmlschema_xsd Drilldown into key in schema xmlschema_xsd Drilldown into unique in schema xmlschema_xsd Drilldown into identityConstraint in schema xmlschema_xsd Drilldown into complexType in schema xmlschema_xsd Drilldown into simpleType in schema xmlschema_xsd Drilldown into annotation in schema xmlschema_xsd Drilldown into id in schema xmlschema_xsd Drilldown into form in schema xmlschema_xsd Drilldown into block in schema xmlschema_xsd Drilldown into final in schema xmlschema_xsd Drilldown into abstract in schema xmlschema_xsd Drilldown into nillable in schema xmlschema_xsd Drilldown into fixed in schema xmlschema_xsd Drilldown into default in schema xmlschema_xsd Drilldown into maxOccurs in schema xmlschema_xsd Drilldown into minOccurs in schema xmlschema_xsd Drilldown into substitutionGroup in schema xmlschema_xsd Drilldown into type in schema xmlschema_xsd Drilldown into ref in schema xmlschema_xsd Drilldown into name in schema xmlschema_xsd Drilldown into localElement in schema xmlschema_xsdXSD Diagram of element in schema xmlschema_xsd (W3C XForms)
Collapse XSD Schema Code:
<xs:element name="element" type="xs:localElement" />
Collapse Child Elements:
Name Type Min Occurs Max Occurs
annotation xsd:annotation 0 (1)
simpleType xsd:simpleType (1) (1)
complexType xsd:complexType (1) (1)
unique xsd:unique (1) (1)
key xsd:key (1) (1)
keyref xsd:keyref (1) (1)
annotation xsd:annotation 0 (1)
simpleType xsd:simpleType (1) (1)
complexType xsd:complexType (1) (1)
<xs:group> xsd:identityConstraint 0 unbounded
<xs:group> xsd:identityConstraint 0 unbounded
Collapse Child Attributes:
Name Type Default Value Use
id xsd:id (Optional)
name xsd:name (Optional)
ref xsd:ref (Optional)
type xsd:type (Optional)
minOccurs xsd:minOccurs 1 Optional
maxOccurs xsd:maxOccurs 1 Optional
default xsd:default (Optional)
fixed xsd:fixed (Optional)
nillable xsd:nillable false Optional
block xsd:block (Optional)
form xsd:form (Optional)
substitutionGroup xsd:substitutionGroup Prohibited
final xsd:final Prohibited
abstract xsd:abstract Prohibited
<anyAttribute>
<anyAttribute> Allowed namespace: '##other'
<anyAttribute> Allowed namespace: '##other'
Collapse Derivation Tree: