Definition Type: Element
Name: restriction
Namespace: http://www.w3.org/2001/XMLSchema
Type: xsd:simpleRestrictionType
Containing Schema: XMLSchema.xsd
MinOccurs (1)
MaxOccurs (1)
Abstract
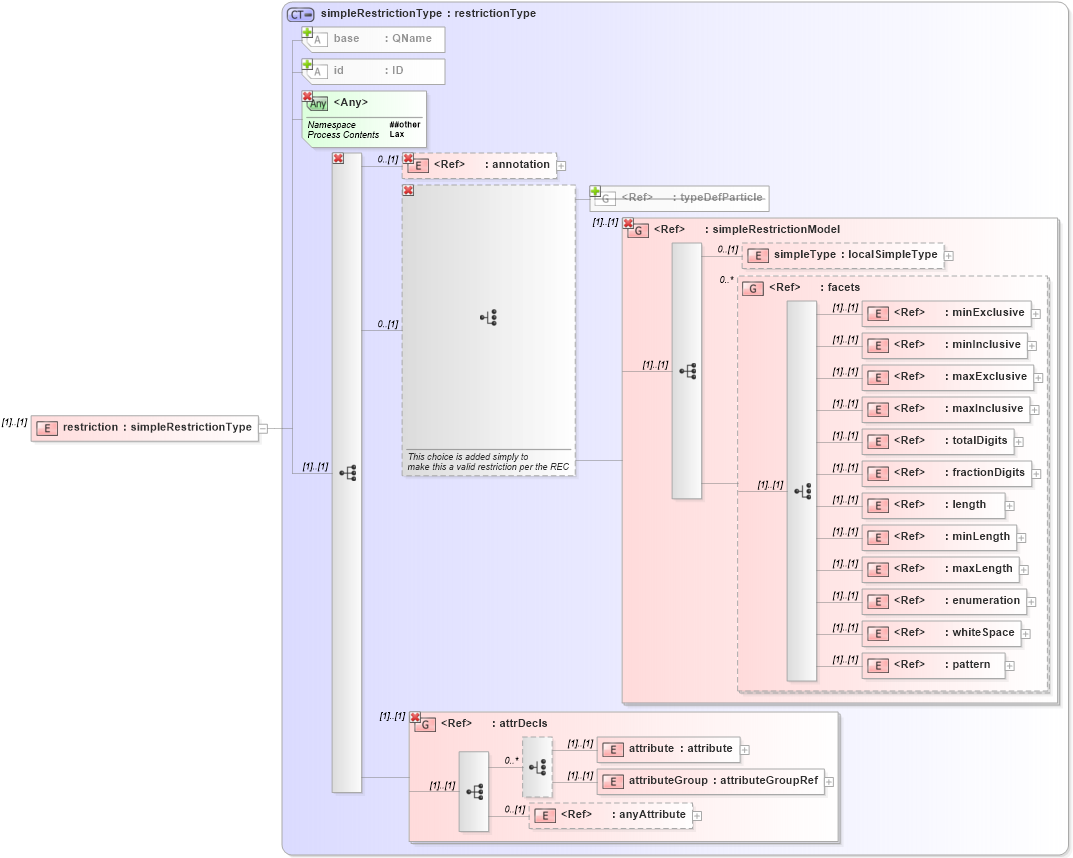
Collapse XSD Schema Diagram:
Drilldown into anyAttribute in schema xmlschema_xsd Drilldown into attributeGroup in schema xmlschema_xsd Drilldown into attribute in schema xmlschema_xsd Drilldown into attrDecls in schema xmlschema_xsd Drilldown into pattern in schema xmlschema_xsd Drilldown into whiteSpace in schema xmlschema_xsd Drilldown into enumeration in schema xmlschema_xsd Drilldown into maxLength in schema xmlschema_xsd Drilldown into minLength in schema xmlschema_xsd Drilldown into length in schema xmlschema_xsd Drilldown into fractionDigits in schema xmlschema_xsd Drilldown into totalDigits in schema xmlschema_xsd Drilldown into maxInclusive in schema xmlschema_xsd Drilldown into maxExclusive in schema xmlschema_xsd Drilldown into minInclusive in schema xmlschema_xsd Drilldown into minExclusive in schema xmlschema_xsd Drilldown into facets in schema xmlschema_xsd Drilldown into simpleType in schema xmlschema_xsd Drilldown into simpleRestrictionModel in schema xmlschema_xsd Drilldown into typeDefParticle in schema xmlschema_xsd Drilldown into annotation in schema xmlschema_xsd Drilldown into id in schema xmlschema_xsd Drilldown into base in schema xmlschema_xsd Drilldown into simpleRestrictionType in schema xmlschema_xsdXSD Diagram of restriction in schema xmlschema_xsd (W3C XForms)
Collapse XSD Schema Code:
<xs:element name="restriction" type="xs:simpleRestrictionType" />
Collapse Child Elements:
Name Type Min Occurs Max Occurs
annotation xsd:annotation 0 (1)
group xsd:group (1) (1)
all xsd:all (1) (1)
choice xsd:choice (1) (1)
sequence xsd:sequence (1) (1)
simpleType xsd:simpleType 0 (1)
minExclusive xsd:minExclusive (1) (1)
minInclusive xsd:minInclusive (1) (1)
maxExclusive xsd:maxExclusive (1) (1)
maxInclusive xsd:maxInclusive (1) (1)
totalDigits xsd:totalDigits (1) (1)
fractionDigits xsd:fractionDigits (1) (1)
length xsd:length (1) (1)
minLength xsd:minLength (1) (1)
maxLength xsd:maxLength (1) (1)
enumeration xsd:enumeration (1) (1)
whiteSpace xsd:whiteSpace (1) (1)
pattern xsd:pattern (1) (1)
attribute xsd:attribute (1) (1)
attributeGroup xsd:attributeGroup (1) (1)
anyAttribute xsd:anyAttribute 0 (1)
annotation xsd:annotation 0 (1)
<xs:group> xsd:typeDefParticle (1) (1)
<xs:group> xsd:simpleRestrictionModel (1) (1)
<xs:group> xsd:facets 0 unbounded
<xs:group> xsd:attrDecls (1) (1)
<xs:group> xsd:simpleRestrictionModel (1) (1)
<xs:group> xsd:attrDecls (1) (1)
Collapse Child Attributes:
Name Type Default Value Use
id xsd:id (Optional)
base xsd:base Required
<anyAttribute>
<anyAttribute> Allowed namespace: '##other'
<anyAttribute> Allowed namespace: '##other'
Collapse Derivation Tree: