Definition Type: Element
Name: simpleType
Namespace: http://www.w3.org/2001/XMLSchema
Type: xsd:topLevelSimpleType
Containing Schema: XMLSchema.xsd
Abstract
Collapse XSD Schema Diagram:
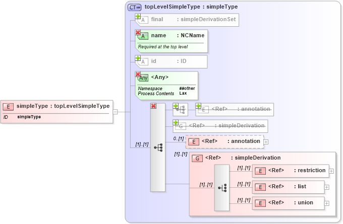
Drilldown into union in schema xmlschema_xsd Drilldown into list in schema xmlschema_xsd Drilldown into restriction in schema xmlschema_xsd Drilldown into simpleDerivation in schema xmlschema_xsd Drilldown into annotation in schema xmlschema_xsd Drilldown into simpleDerivation in schema xmlschema_xsd Drilldown into annotation in schema xmlschema_xsd Drilldown into id in schema xmlschema_xsd Drilldown into name in schema xmlschema_xsd Drilldown into final in schema xmlschema_xsd Drilldown into topLevelSimpleType in schema xmlschema_xsdXSD Diagram of simpleType in schema xmlschema_xsd (W3C XForms)
Collapse XSD Schema Code:
<xs:element name="simpleType" type="xs:topLevelSimpleType" id="simpleType">
    <xs:annotation>
        <xs:documentation source="http://www.w3.org/TR/xmlschema-2/#element-simpleType" />
    </xs:annotation>
</xs:element>
Collapse Child Elements:
Name Type Min Occurs Max Occurs
annotation xsd:annotation 0 (1)
restriction xsd:restriction (1) (1)
list xsd:list (1) (1)
union xsd:union (1) (1)
annotation xsd:annotation 0 (1)
<xs:group> xsd:simpleDerivation (1) (1)
Collapse Child Attributes:
Name Type Default Value Use
id xsd:id (Optional)
final xsd:final (Optional)
name xsd:name Required
<anyAttribute>
<anyAttribute> Allowed namespace: '##other'
<anyAttribute> Allowed namespace: '##other'
Collapse Derivation Tree: