Definition Type: ComplexType
Name: topLevelElement
Namespace: http://www.w3.org/2001/XMLSchema
Type: xsd:element
Containing Schema: XMLSchema.xsd
Abstract
Collapse XSD Schema Diagram:
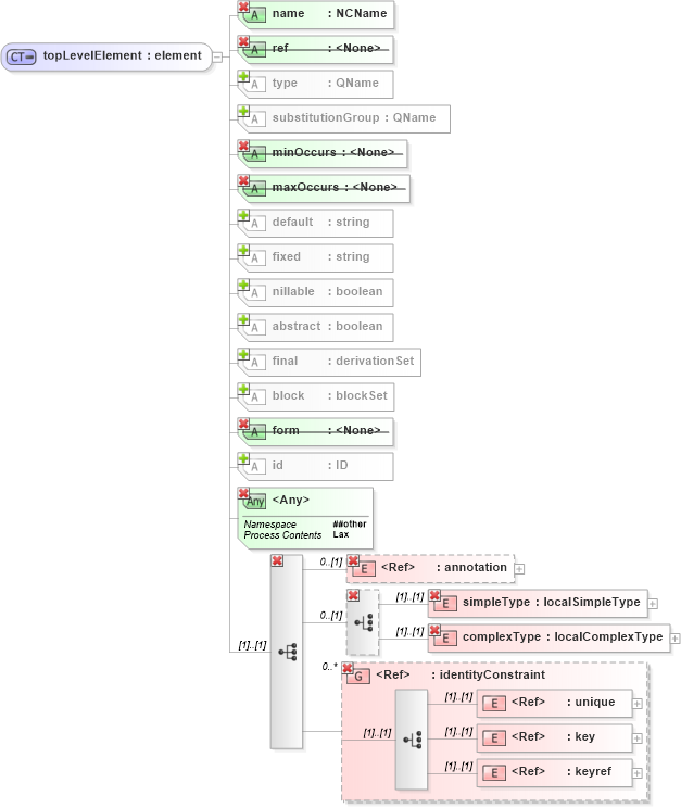
Drilldown into keyref in schema xmlschema_xsd Drilldown into key in schema xmlschema_xsd Drilldown into unique in schema xmlschema_xsd Drilldown into identityConstraint in schema xmlschema_xsd Drilldown into complexType in schema xmlschema_xsd Drilldown into simpleType in schema xmlschema_xsd Drilldown into annotation in schema xmlschema_xsd Drilldown into id in schema xmlschema_xsd Drilldown into form in schema xmlschema_xsd Drilldown into block in schema xmlschema_xsd Drilldown into final in schema xmlschema_xsd Drilldown into abstract in schema xmlschema_xsd Drilldown into nillable in schema xmlschema_xsd Drilldown into fixed in schema xmlschema_xsd Drilldown into default in schema xmlschema_xsd Drilldown into maxOccurs in schema xmlschema_xsd Drilldown into minOccurs in schema xmlschema_xsd Drilldown into substitutionGroup in schema xmlschema_xsd Drilldown into type in schema xmlschema_xsd Drilldown into ref in schema xmlschema_xsd Drilldown into name in schema xmlschema_xsdXSD Diagram of topLevelElement in schema xmlschema_xsd (W3C XForms)
Collapse XSD Schema Code:
<xs:complexType name="topLevelElement">
    <xs:complexContent>
        <xs:restriction base="xs:element">
            <xs:sequence>
                <xs:element ref="xs:annotation" minOccurs="0" />
                <xs:choice minOccurs="0">
                    <xs:element name="simpleType" type="xs:localSimpleType" />
                    <xs:element name="complexType" type="xs:localComplexType" />
                </xs:choice>
                <xs:group ref="xs:identityConstraint" minOccurs="0" maxOccurs="unbounded" />
            </xs:sequence>
            <xs:attribute name="ref" use="prohibited" />
            <xs:attribute name="form" use="prohibited" />
            <xs:attribute name="minOccurs" use="prohibited" />
            <xs:attribute name="maxOccurs" use="prohibited" />
            <xs:attribute name="name" use="required" type="xs:NCName" />
            <xs:anyAttribute namespace="##other" processContents="lax" />
        </xs:restriction>
    </xs:complexContent>
</xs:complexType>
Collapse Child Elements:
Name Type Min Occurs Max Occurs
annotation xsd:annotation 0 (1)
simpleType xsd:simpleType (1) (1)
complexType xsd:complexType (1) (1)
unique xsd:unique (1) (1)
key xsd:key (1) (1)
keyref xsd:keyref (1) (1)
annotation xsd:annotation 0 (1)
simpleType xsd:simpleType (1) (1)
complexType xsd:complexType (1) (1)
<xs:group> xsd:identityConstraint 0 unbounded
<xs:group> xsd:identityConstraint 0 unbounded
Collapse Child Attributes:
Name Type Default Value Use
id xsd:id (Optional)
type xsd:type (Optional)
substitutionGroup xsd:substitutionGroup (Optional)
default xsd:default (Optional)
fixed xsd:fixed (Optional)
nillable xsd:nillable false Optional
abstract xsd:abstract false Optional
final xsd:final (Optional)
block xsd:block (Optional)
ref xsd:ref Prohibited
form xsd:form Prohibited
minOccurs xsd:minOccurs Prohibited
maxOccurs xsd:maxOccurs Prohibited
name xsd:name Required
<anyAttribute>
<anyAttribute> Allowed namespace: '##other'
<anyAttribute> Allowed namespace: '##other'
Collapse Derivation Tree:
Collapse References:
xsd:element