Definition Type: Element
Name: element
Namespace: http://www.w3.org/1999/XSL/Transform
Type: xsl:sequence-constructor
Containing Schema: schema-for-xslt20.xsd
Abstract
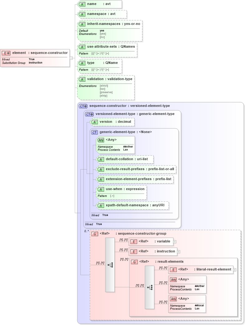
Collapse XSD Schema Diagram:
Drilldown into literal-result-element in schema schema-for-xslt20_xsd Drilldown into result-elements in schema schema-for-xslt20_xsd Drilldown into instruction in schema schema-for-xslt20_xsd Drilldown into variable in schema schema-for-xslt20_xsd Drilldown into sequence-constructor-group in schema schema-for-xslt20_xsd Drilldown into xpath-default-namespace in schema schema-for-xslt20_xsd Drilldown into use-when in schema schema-for-xslt20_xsd Drilldown into extension-element-prefixes in schema schema-for-xslt20_xsd Drilldown into exclude-result-prefixes in schema schema-for-xslt20_xsd Drilldown into default-collation in schema schema-for-xslt20_xsd Drilldown into generic-element-type in schema schema-for-xslt20_xsd Drilldown into version in schema schema-for-xslt20_xsd Drilldown into versioned-element-type in schema schema-for-xslt20_xsd Drilldown into sequence-constructor in schema schema-for-xslt20_xsd Drilldown into validation in schema schema-for-xslt20_xsd Drilldown into type in schema schema-for-xslt20_xsd Drilldown into use-attribute-sets in schema schema-for-xslt20_xsd Drilldown into inherit-namespaces in schema schema-for-xslt20_xsd Drilldown into namespace in schema schema-for-xslt20_xsd Drilldown into name in schema schema-for-xslt20_xsdXSD Diagram of element in schema schema-for-xslt20_xsd (XSL Transformations)
Collapse XSD Schema Code:
<xs:element name="element" substitutionGroup="xsl:instruction">
    <xs:complexType mixed="true">
        <xs:complexContent>
            <xs:extension base="xsl:sequence-constructor">
                <xs:attribute name="name" type="xsl:avt" use="required" />
                <xs:attribute name="namespace" type="xsl:avt" />
                <xs:attribute name="inherit-namespaces" type="xsl:yes-or-no" default="yes" />
                <xs:attribute name="use-attribute-sets" type="xsl:QNames" default="" />
                <xs:attribute name="type" type="xsl:QName" />
                <xs:attribute name="validation" type="xsl:validation-type" />
            </xs:extension>
        </xs:complexContent>
    </xs:complexType>
</xs:element>
Collapse Child Elements:
Name Type Min Occurs Max Occurs
variable xsl:variable (1) (1)
instruction xsl:instruction (1) (1)
literal-result-element xsl:literal-result-element (1) (1)
<xs:any> Allowed namespace: '##other' (1) (1)
<xs:any> Allowed namespace: '##local' (1) (1)
<xs:group> xsl:result-elements (1) (1)
Collapse Child Attributes:
Name Type Default Value Use
default-collation xsl:default-collation (Optional)
exclude-result-prefixes xsl:exclude-result-prefixes (Optional)
extension-element-prefixes xsl:extension-element-prefixes (Optional)
use-when xsl:use-when (Optional)
xpath-default-namespace xsl:xpath-default-namespace (Optional)
version xsl:version Optional
name xsl:name Required
namespace xsl:namespace (Optional)
inherit-namespaces xsl:inherit-namespaces yes (Optional)
use-attribute-sets xsl:use-attribute-sets (Optional)
type xsl:type (Optional)
validation xsl:validation (Optional)
<anyAttribute> Allowed namespace: '##other'
Collapse Derivation Tree:
Collapse References:
xsl:instruction