Definition Type: Element
Name: element
Namespace: http://www.w3.org/2001/XMLSchema
Type: xs:localElement
Containing Schema: XMLSchema.xsd
MinOccurs (1)
MaxOccurs (1)
Abstract
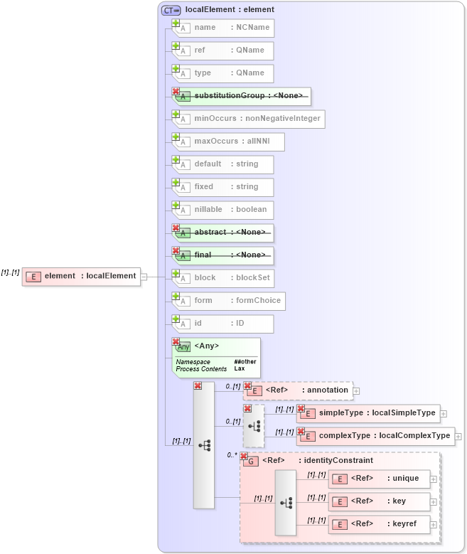
Collapse XSD Schema Diagram:
Drilldown into keyref in schema xmlschema_xsd Drilldown into key in schema xmlschema_xsd Drilldown into unique in schema xmlschema_xsd Drilldown into identityConstraint in schema xmlschema_xsd Drilldown into complexType in schema xmlschema_xsd Drilldown into simpleType in schema xmlschema_xsd Drilldown into annotation in schema xmlschema_xsd Drilldown into id in schema xmlschema_xsd Drilldown into form in schema xmlschema_xsd Drilldown into block in schema xmlschema_xsd Drilldown into final in schema xmlschema_xsd Drilldown into abstract in schema xmlschema_xsd Drilldown into nillable in schema xmlschema_xsd Drilldown into fixed in schema xmlschema_xsd Drilldown into default in schema xmlschema_xsd Drilldown into maxOccurs in schema xmlschema_xsd Drilldown into minOccurs in schema xmlschema_xsd Drilldown into substitutionGroup in schema xmlschema_xsd Drilldown into type in schema xmlschema_xsd Drilldown into ref in schema xmlschema_xsd Drilldown into name in schema xmlschema_xsd Drilldown into localElement in schema xmlschema_xsdXSD Diagram of element in schema xmlschema_xsd (XSL Transformations)
Collapse XSD Schema Code:
<xs:element name="element" type="xs:localElement" />
Collapse Child Elements:
Name Type Min Occurs Max Occurs
annotation xs:annotation 0 (1)
simpleType xs:simpleType (1) (1)
complexType xs:complexType (1) (1)
unique xs:unique (1) (1)
key xs:key (1) (1)
keyref xs:keyref (1) (1)
annotation xs:annotation 0 (1)
simpleType xs:simpleType (1) (1)
complexType xs:complexType (1) (1)
<xs:group> xs:identityConstraint 0 unbounded
<xs:group> xs:identityConstraint 0 unbounded
Collapse Child Attributes:
Name Type Default Value Use
id xs:id (Optional)
name xs:name (Optional)
ref xs:ref (Optional)
type xs:type (Optional)
minOccurs xs:minOccurs 1 Optional
maxOccurs xs:maxOccurs 1 Optional
default xs:default (Optional)
fixed xs:fixed (Optional)
nillable xs:nillable false Optional
block xs:block (Optional)
form xs:form (Optional)
substitutionGroup xs:substitutionGroup Prohibited
final xs:final Prohibited
abstract xs:abstract Prohibited
<anyAttribute>
<anyAttribute> Allowed namespace: '##other'
<anyAttribute> Allowed namespace: '##other'
Collapse Derivation Tree: