Definition Type: Element
Name: otherwise
Namespace: http://www.w3.org/1999/XSL/Transform
Type: xsl:sequence-constructor
Containing Schema: schema-for-xslt20.xsd
Abstract
Collapse XSD Schema Diagram:
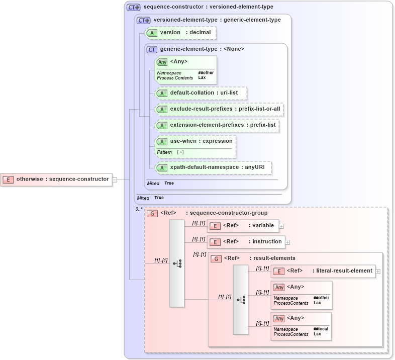
Drilldown into literal-result-element in schema schema-for-xslt20_xsd Drilldown into result-elements in schema schema-for-xslt20_xsd Drilldown into instruction in schema schema-for-xslt20_xsd Drilldown into variable in schema schema-for-xslt20_xsd Drilldown into sequence-constructor-group in schema schema-for-xslt20_xsd Drilldown into xpath-default-namespace in schema schema-for-xslt20_xsd Drilldown into use-when in schema schema-for-xslt20_xsd Drilldown into extension-element-prefixes in schema schema-for-xslt20_xsd Drilldown into exclude-result-prefixes in schema schema-for-xslt20_xsd Drilldown into default-collation in schema schema-for-xslt20_xsd Drilldown into generic-element-type in schema schema-for-xslt20_xsd Drilldown into version in schema schema-for-xslt20_xsd Drilldown into versioned-element-type in schema schema-for-xslt20_xsd Drilldown into sequence-constructor in schema schema-for-xslt20_xsdXSD Diagram of otherwise in schema schema-for-xslt20_xsd (XSL Transformations)
Collapse XSD Schema Code:
<xs:element name="otherwise" type="xsl:sequence-constructor" />
Collapse Child Elements:
Name Type Min Occurs Max Occurs
variable xsl:variable (1) (1)
instruction xsl:instruction (1) (1)
literal-result-element xsl:literal-result-element (1) (1)
<xs:any> Allowed namespace: '##other' (1) (1)
<xs:any> Allowed namespace: '##local' (1) (1)
<xs:group> xsl:result-elements (1) (1)
Collapse Child Attributes:
Name Type Default Value Use
default-collation xsl:default-collation (Optional)
exclude-result-prefixes xsl:exclude-result-prefixes (Optional)
extension-element-prefixes xsl:extension-element-prefixes (Optional)
use-when xsl:use-when (Optional)
xpath-default-namespace xsl:xpath-default-namespace (Optional)
version xsl:version Optional
<anyAttribute> Allowed namespace: '##other'
Collapse Derivation Tree: