Definition Type: Element
Name: param
Namespace: http://www.w3.org/1999/XSL/Transform
Type: xsl:sequence-constructor
Containing Schema: schema-for-xslt20.xsd
Abstract
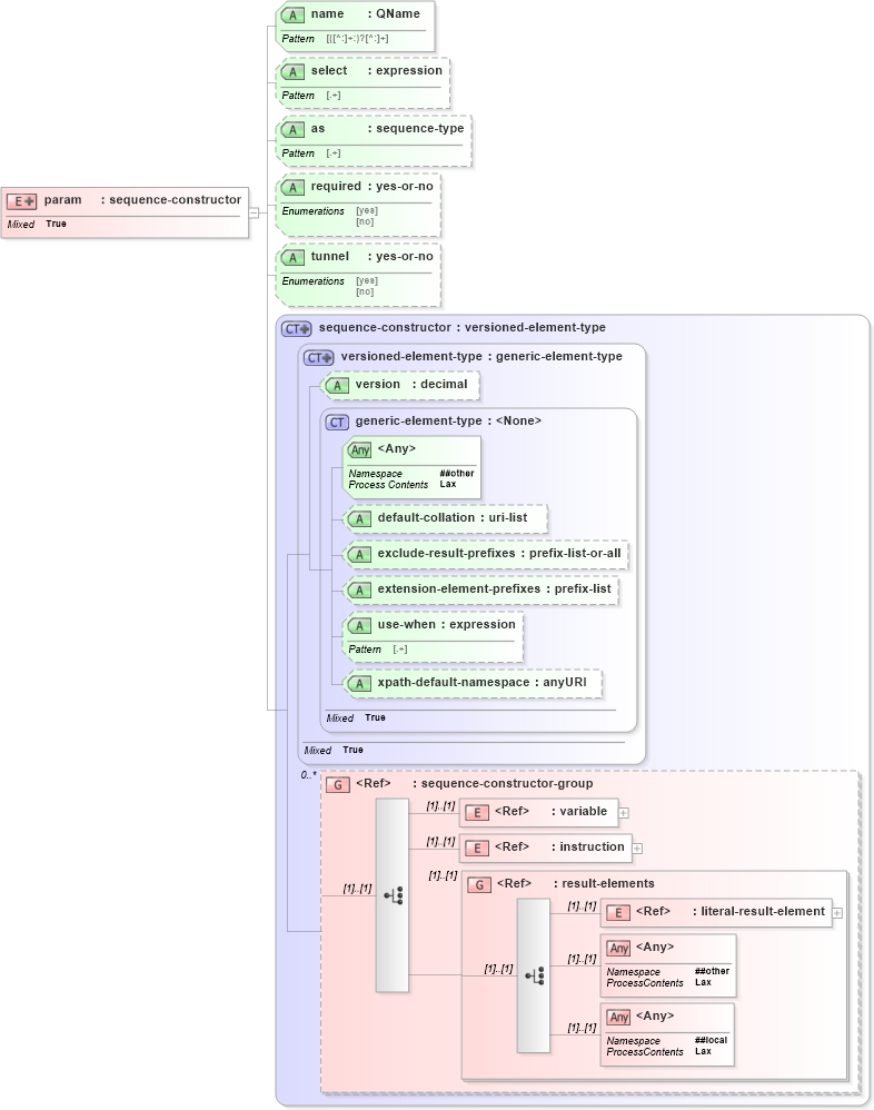
Collapse XSD Schema Diagram:
Drilldown into literal-result-element in schema schema-for-xslt20_xsd Drilldown into result-elements in schema schema-for-xslt20_xsd Drilldown into instruction in schema schema-for-xslt20_xsd Drilldown into variable in schema schema-for-xslt20_xsd Drilldown into sequence-constructor-group in schema schema-for-xslt20_xsd Drilldown into xpath-default-namespace in schema schema-for-xslt20_xsd Drilldown into use-when in schema schema-for-xslt20_xsd Drilldown into extension-element-prefixes in schema schema-for-xslt20_xsd Drilldown into exclude-result-prefixes in schema schema-for-xslt20_xsd Drilldown into default-collation in schema schema-for-xslt20_xsd Drilldown into generic-element-type in schema schema-for-xslt20_xsd Drilldown into version in schema schema-for-xslt20_xsd Drilldown into versioned-element-type in schema schema-for-xslt20_xsd Drilldown into sequence-constructor in schema schema-for-xslt20_xsd Drilldown into tunnel in schema schema-for-xslt20_xsd Drilldown into required in schema schema-for-xslt20_xsd Drilldown into as in schema schema-for-xslt20_xsd Drilldown into select in schema schema-for-xslt20_xsd Drilldown into name in schema schema-for-xslt20_xsdXSD Diagram of param in schema schema-for-xslt20_xsd (XSL Transformations)
Collapse XSD Schema Code:
<xs:element name="param">
    <xs:complexType>
        <xs:complexContent mixed="true">
            <xs:extension base="xsl:sequence-constructor">
                <xs:attribute name="name" type="xsl:QName" use="required" />
                <xs:attribute name="select" type="xsl:expression" />
                <xs:attribute name="as" type="xsl:sequence-type" />
                <xs:attribute name="required" type="xsl:yes-or-no" />
                <xs:attribute name="tunnel" type="xsl:yes-or-no" />
            </xs:extension>
        </xs:complexContent>
    </xs:complexType>
</xs:element>
Collapse Child Elements:
Name Type Min Occurs Max Occurs
variable xsl:variable (1) (1)
instruction xsl:instruction (1) (1)
literal-result-element xsl:literal-result-element (1) (1)
<xs:any> Allowed namespace: '##other' (1) (1)
<xs:any> Allowed namespace: '##local' (1) (1)
<xs:group> xsl:result-elements (1) (1)
Collapse Child Attributes:
Name Type Default Value Use
default-collation xsl:default-collation (Optional)
exclude-result-prefixes xsl:exclude-result-prefixes (Optional)
extension-element-prefixes xsl:extension-element-prefixes (Optional)
use-when xsl:use-when (Optional)
xpath-default-namespace xsl:xpath-default-namespace (Optional)
version xsl:version Optional
name xsl:name Required
select xsl:select (Optional)
as xsl:as (Optional)
required xsl:required (Optional)
tunnel xsl:tunnel (Optional)
<anyAttribute> Allowed namespace: '##other'
Collapse Derivation Tree: