Definition Type: Element
Name: sort
Namespace: http://www.w3.org/1999/XSL/Transform
Type: xsl:sequence-constructor
Containing Schema: schema-for-xslt20.xsd
Abstract
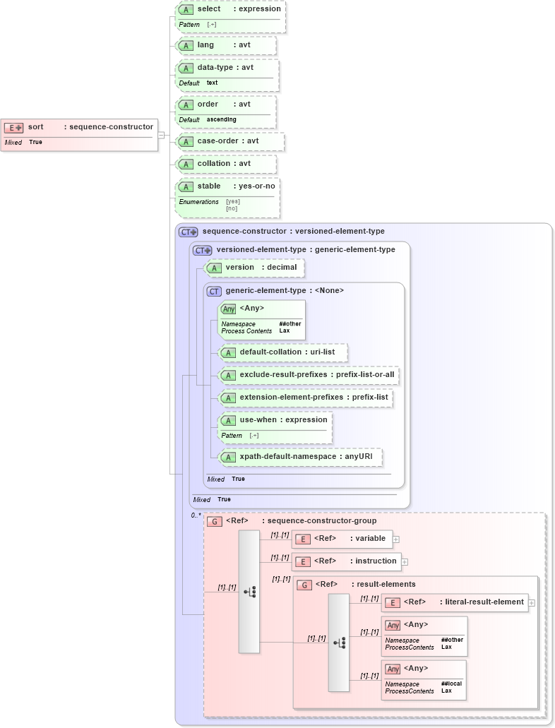
Collapse XSD Schema Diagram:
Drilldown into literal-result-element in schema schema-for-xslt20_xsd Drilldown into result-elements in schema schema-for-xslt20_xsd Drilldown into instruction in schema schema-for-xslt20_xsd Drilldown into variable in schema schema-for-xslt20_xsd Drilldown into sequence-constructor-group in schema schema-for-xslt20_xsd Drilldown into xpath-default-namespace in schema schema-for-xslt20_xsd Drilldown into use-when in schema schema-for-xslt20_xsd Drilldown into extension-element-prefixes in schema schema-for-xslt20_xsd Drilldown into exclude-result-prefixes in schema schema-for-xslt20_xsd Drilldown into default-collation in schema schema-for-xslt20_xsd Drilldown into generic-element-type in schema schema-for-xslt20_xsd Drilldown into version in schema schema-for-xslt20_xsd Drilldown into versioned-element-type in schema schema-for-xslt20_xsd Drilldown into sequence-constructor in schema schema-for-xslt20_xsd Drilldown into stable in schema schema-for-xslt20_xsd Drilldown into collation in schema schema-for-xslt20_xsd Drilldown into case-order in schema schema-for-xslt20_xsd Drilldown into order in schema schema-for-xslt20_xsd Drilldown into data-type in schema schema-for-xslt20_xsd Drilldown into lang in schema schema-for-xslt20_xsd Drilldown into select in schema schema-for-xslt20_xsdXSD Diagram of sort in schema schema-for-xslt20_xsd (XSL Transformations)
Collapse XSD Schema Code:
<xs:element name="sort">
    <xs:complexType>
        <xs:complexContent mixed="true">
            <xs:extension base="xsl:sequence-constructor">
                <xs:attribute name="select" type="xsl:expression" />
                <xs:attribute name="lang" type="xsl:avt" />
                <xs:attribute name="data-type" type="xsl:avt" default="text" />
                <xs:attribute name="order" type="xsl:avt" default="ascending" />
                <xs:attribute name="case-order" type="xsl:avt" />
                <xs:attribute name="collation" type="xsl:avt" />
                <xs:attribute name="stable" type="xsl:yes-or-no" />
            </xs:extension>
        </xs:complexContent>
    </xs:complexType>
</xs:element>
Collapse Child Elements:
Name Type Min Occurs Max Occurs
variable xsl:variable (1) (1)
instruction xsl:instruction (1) (1)
literal-result-element xsl:literal-result-element (1) (1)
<xs:any> Allowed namespace: '##other' (1) (1)
<xs:any> Allowed namespace: '##local' (1) (1)
<xs:group> xsl:result-elements (1) (1)
Collapse Child Attributes:
Name Type Default Value Use
default-collation xsl:default-collation (Optional)
exclude-result-prefixes xsl:exclude-result-prefixes (Optional)
extension-element-prefixes xsl:extension-element-prefixes (Optional)
use-when xsl:use-when (Optional)
xpath-default-namespace xsl:xpath-default-namespace (Optional)
version xsl:version Optional
select xsl:select (Optional)
lang xsl:lang (Optional)
data-type xsl:data-type text (Optional)
order xsl:order ascending (Optional)
case-order xsl:case-order (Optional)
collation xsl:collation (Optional)
stable xsl:stable (Optional)
<anyAttribute> Allowed namespace: '##other'
Collapse Derivation Tree: