Definition Type: Element
Name: ClaimsNotificationAddRs
Namespace: http://www.ACORD.org/standards/PC_Surety/ACORD1/xml/
Type: nsC:ClaimsNotificationAddRs_Type
Containing Schema: acord-pcs-v1_16_0-ns-nodoc-codes.xsd
Abstract
Collapse XSD Schema Diagram:
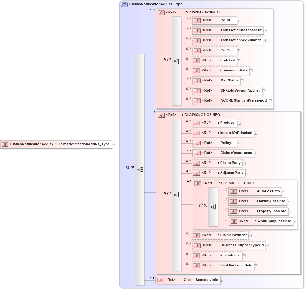
Drilldown into ClaimsSummaryInfo in schema acord-pcs-v1_16_0-ns-nodoc-codes_xsd Drilldown into FileAttachmentInfo in schema acord-pcs-v1_16_0-ns-nodoc-codes_xsd Drilldown into RemarkText in schema acord-pcs-v1_16_0-ns-nodoc-codes_xsd Drilldown into BusinessPurposeTypeCd in schema acord-pcs-v1_16_0-ns-nodoc-codes_xsd Drilldown into ClaimsPayment in schema acord-pcs-v1_16_0-ns-nodoc-codes_xsd Drilldown into WorkCompLossInfo in schema acord-pcs-v1_16_0-ns-nodoc-codes_xsd Drilldown into PropertyLossInfo in schema acord-pcs-v1_16_0-ns-nodoc-codes_xsd Drilldown into LiabilityLossInfo in schema acord-pcs-v1_16_0-ns-nodoc-codes_xsd Drilldown into AutoLossInfo in schema acord-pcs-v1_16_0-ns-nodoc-codes_xsd Drilldown into LOSSINFO_CHOICE in schema acord-pcs-v1_16_0-ns-nodoc-codes_xsd Drilldown into AdjusterParty in schema acord-pcs-v1_16_0-ns-nodoc-codes_xsd Drilldown into ClaimsParty in schema acord-pcs-v1_16_0-ns-nodoc-codes_xsd Drilldown into ClaimsOccurrence in schema acord-pcs-v1_16_0-ns-nodoc-codes_xsd Drilldown into Policy in schema acord-pcs-v1_16_0-ns-nodoc-codes_xsd Drilldown into InsuredOrPrincipal in schema acord-pcs-v1_16_0-ns-nodoc-codes_xsd Drilldown into Producer in schema acord-pcs-v1_16_0-ns-nodoc-codes_xsd Drilldown into CLAIMSNOTICEINFO in schema acord-pcs-v1_16_0-ns-nodoc-codes_xsd Drilldown into ACORDStandardVersionCd in schema acord-pcs-v1_16_0-ns-nodoc-codes_xsd Drilldown into SPXEditVersionApplied in schema acord-pcs-v1_16_0-ns-nodoc-codes_xsd Drilldown into MsgStatus in schema acord-pcs-v1_16_0-ns-nodoc-codes_xsd Drilldown into ConversionRate in schema acord-pcs-v1_16_0-ns-nodoc-codes_xsd Drilldown into CodeList in schema acord-pcs-v1_16_0-ns-nodoc-codes_xsd Drilldown into CurCd in schema acord-pcs-v1_16_0-ns-nodoc-codes_xsd Drilldown into TransactionSeqNumber in schema acord-pcs-v1_16_0-ns-nodoc-codes_xsd Drilldown into TransactionResponseDt in schema acord-pcs-v1_16_0-ns-nodoc-codes_xsd Drilldown into RqUID in schema acord-pcs-v1_16_0-ns-nodoc-codes_xsd Drilldown into CLAIMSMSGRSINFO in schema acord-pcs-v1_16_0-ns-nodoc-codes_xsd Drilldown into ClaimsNotificationAddRs_Type in schema acord-pcs-v1_16_0-ns-nodoc-codes_xsdXSD Diagram of ClaimsNotificationAddRs in schema acord-pcs-v1_16_0-ns-nodoc-codes_xsd (Acord - Property & Casualty/Surety Standards Program)
Collapse XSD Schema Code:
<xsd:element name="ClaimsNotificationAddRs" type="ClaimsNotificationAddRs_Type" />
Collapse Child Elements:
Name Type Min Occurs Max Occurs
RqUID nsC:RqUID 1 1
TransactionResponseDt nsC:TransactionResponseDt 1 1
TransactionSeqNumber nsC:TransactionSeqNumber 0 1
CurCd nsC:CurCd 0 1
CodeList nsC:CodeList 0 unbounded
ConversionRate nsC:ConversionRate 0 unbounded
MsgStatus nsC:MsgStatus 1 1
SPXEditVersionApplied nsC:SPXEditVersionApplied 0 1
ACORDStandardVersionCd nsC:ACORDStandardVersionCd 0 1
Producer nsC:Producer 0 unbounded
InsuredOrPrincipal nsC:InsuredOrPrincipal 0 unbounded
Policy nsC:Policy 0 1
ClaimsOccurrence nsC:ClaimsOccurrence 1 1
ClaimsParty nsC:ClaimsParty 0 unbounded
AdjusterParty nsC:AdjusterParty 0 unbounded
AutoLossInfo nsC:AutoLossInfo 1 unbounded
LiabilityLossInfo nsC:LiabilityLossInfo 1 unbounded
PropertyLossInfo nsC:PropertyLossInfo 1 unbounded
WorkCompLossInfo nsC:WorkCompLossInfo 1 1
ClaimsPayment nsC:ClaimsPayment 0 unbounded
BusinessPurposeTypeCd nsC:BusinessPurposeTypeCd 0 1
RemarkText nsC:RemarkText 0 unbounded
FileAttachmentInfo nsC:FileAttachmentInfo 0 unbounded
ClaimsSummaryInfo nsC:ClaimsSummaryInfo 1 1
<xs:group> nsC:CLAIMSMSGRSINFO 1 1
<xs:group> nsC:CLAIMSNOTICEINFO 1 1
<xs:group> nsC:LOSSINFO_CHOICE 0 1
Collapse Derivation Tree: