Definition Type: ComplexType
Name: CommlInlandMarineLineBusiness_Type
Namespace: http://www.ACORD.org/standards/PC_Surety/ACORD1/xml/
Type: nsC:PCLINEBUSINESS
Containing Schema: acord-pcs-v1_16_0-ns-nodoc-codes.xsd
Abstract
Collapse XSD Schema Diagram:
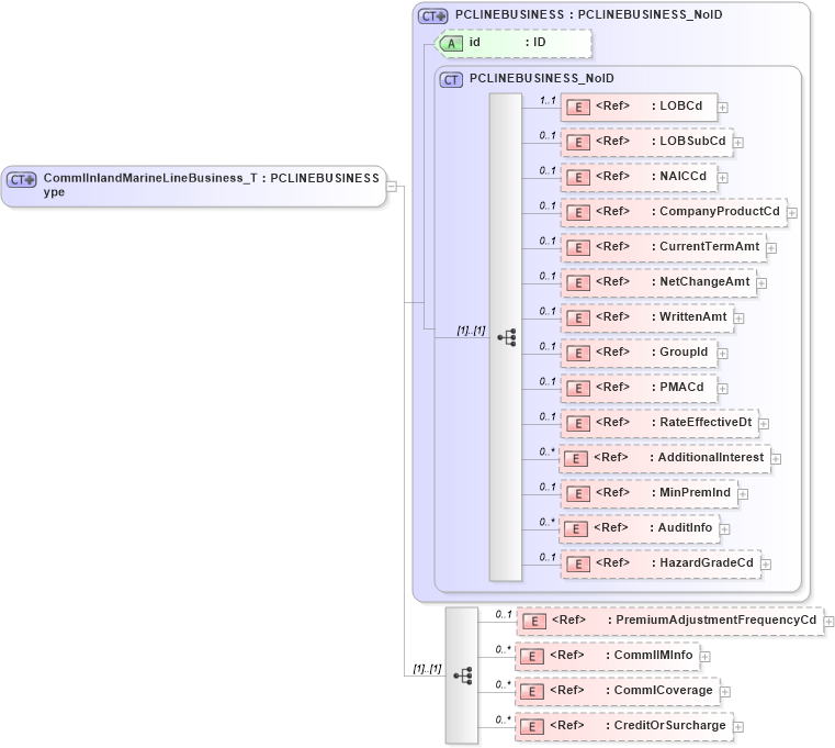
Drilldown into CreditOrSurcharge in schema acord-pcs-v1_16_0-ns-nodoc-codes_xsd Drilldown into CommlCoverage in schema acord-pcs-v1_16_0-ns-nodoc-codes_xsd Drilldown into CommlIMInfo in schema acord-pcs-v1_16_0-ns-nodoc-codes_xsd Drilldown into PremiumAdjustmentFrequencyCd in schema acord-pcs-v1_16_0-ns-nodoc-codes_xsd Drilldown into HazardGradeCd in schema acord-pcs-v1_16_0-ns-nodoc-codes_xsd Drilldown into AuditInfo in schema acord-pcs-v1_16_0-ns-nodoc-codes_xsd Drilldown into MinPremInd in schema acord-pcs-v1_16_0-ns-nodoc-codes_xsd Drilldown into AdditionalInterest in schema acord-pcs-v1_16_0-ns-nodoc-codes_xsd Drilldown into RateEffectiveDt in schema acord-pcs-v1_16_0-ns-nodoc-codes_xsd Drilldown into PMACd in schema acord-pcs-v1_16_0-ns-nodoc-codes_xsd Drilldown into GroupId in schema acord-pcs-v1_16_0-ns-nodoc-codes_xsd Drilldown into WrittenAmt in schema acord-pcs-v1_16_0-ns-nodoc-codes_xsd Drilldown into NetChangeAmt in schema acord-pcs-v1_16_0-ns-nodoc-codes_xsd Drilldown into CurrentTermAmt in schema acord-pcs-v1_16_0-ns-nodoc-codes_xsd Drilldown into CompanyProductCd in schema acord-pcs-v1_16_0-ns-nodoc-codes_xsd Drilldown into NAICCd in schema acord-pcs-v1_16_0-ns-nodoc-codes_xsd Drilldown into LOBSubCd in schema acord-pcs-v1_16_0-ns-nodoc-codes_xsd Drilldown into LOBCd in schema acord-pcs-v1_16_0-ns-nodoc-codes_xsd Drilldown into PCLINEBUSINESS_NoID in schema acord-pcs-v1_16_0-ns-nodoc-codes_xsd Drilldown into id in schema acord-pcs-v1_16_0-ns-nodoc-codes_xsd Drilldown into PCLINEBUSINESS in schema acord-pcs-v1_16_0-ns-nodoc-codes_xsdXSD Diagram of CommlInlandMarineLineBusiness_Type in schema acord-pcs-v1_16_0-ns-nodoc-codes_xsd (Acord - Property & Casualty/Surety Standards Program)
Collapse XSD Schema Code:
<xsd:complexType name="CommlInlandMarineLineBusiness_Type">
    <xsd:complexContent>
        <xsd:extension base="PCLINEBUSINESS">
            <xsd:sequence>
                <xsd:element ref="PremiumAdjustmentFrequencyCd" minOccurs="0" maxOccurs="1" />
                <xsd:element ref="CommlIMInfo" minOccurs="0" maxOccurs="unbounded" />
                <xsd:element ref="CommlCoverage" minOccurs="0" maxOccurs="unbounded" />
                <xsd:element ref="CreditOrSurcharge" minOccurs="0" maxOccurs="unbounded" />
            </xsd:sequence>
        </xsd:extension>
    </xsd:complexContent>
</xsd:complexType>
Collapse Child Elements:
Name Type Min Occurs Max Occurs
LOBCd nsC:LOBCd 1 1
LOBSubCd nsC:LOBSubCd 0 1
NAICCd nsC:NAICCd 0 1
CompanyProductCd nsC:CompanyProductCd 0 1
CurrentTermAmt nsC:CurrentTermAmt 0 1
NetChangeAmt nsC:NetChangeAmt 0 1
WrittenAmt nsC:WrittenAmt 0 1
GroupId nsC:GroupId 0 1
PMACd nsC:PMACd 0 1
RateEffectiveDt nsC:RateEffectiveDt 0 1
AdditionalInterest nsC:AdditionalInterest 0 unbounded
MinPremInd nsC:MinPremInd 0 1
AuditInfo nsC:AuditInfo 0 unbounded
HazardGradeCd nsC:HazardGradeCd 0 1
PremiumAdjustmentFrequencyCd nsC:PremiumAdjustmentFrequencyCd 0 1
CommlIMInfo nsC:CommlIMInfo 0 unbounded
CommlCoverage nsC:CommlCoverage 0 unbounded
CreditOrSurcharge nsC:CreditOrSurcharge 0 unbounded
Collapse Child Attributes:
Name Type Default Value Use
id nsC:id (Optional)
Collapse Derivation Tree:
Collapse References:
nsC:CommlInlandMarineLineBusiness