Definition Type: Element
Name: MatchDetails
Namespace: http://www.ACORD.org/standards/PC_Surety/ACORD1/xml/
Type: nsC:MatchDetails_Type
Containing Schema: acord-pcs-v1_16_0-ns-nodoc-codes.xsd
Abstract
Collapse XSD Schema Diagram:
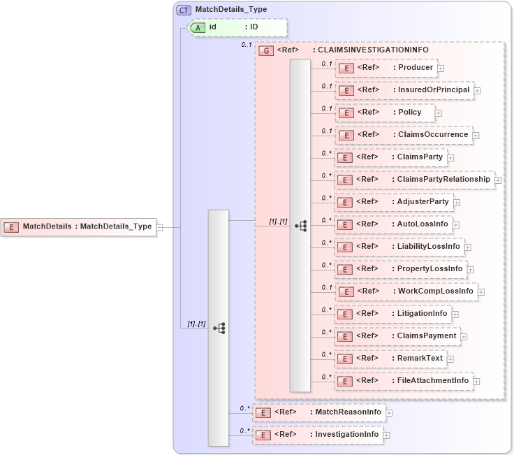
Drilldown into InvestigationInfo in schema acord-pcs-v1_16_0-ns-nodoc-codes_xsd Drilldown into MatchReasonInfo in schema acord-pcs-v1_16_0-ns-nodoc-codes_xsd Drilldown into FileAttachmentInfo in schema acord-pcs-v1_16_0-ns-nodoc-codes_xsd Drilldown into RemarkText in schema acord-pcs-v1_16_0-ns-nodoc-codes_xsd Drilldown into ClaimsPayment in schema acord-pcs-v1_16_0-ns-nodoc-codes_xsd Drilldown into LitigationInfo in schema acord-pcs-v1_16_0-ns-nodoc-codes_xsd Drilldown into WorkCompLossInfo in schema acord-pcs-v1_16_0-ns-nodoc-codes_xsd Drilldown into PropertyLossInfo in schema acord-pcs-v1_16_0-ns-nodoc-codes_xsd Drilldown into LiabilityLossInfo in schema acord-pcs-v1_16_0-ns-nodoc-codes_xsd Drilldown into AutoLossInfo in schema acord-pcs-v1_16_0-ns-nodoc-codes_xsd Drilldown into AdjusterParty in schema acord-pcs-v1_16_0-ns-nodoc-codes_xsd Drilldown into ClaimsPartyRelationship in schema acord-pcs-v1_16_0-ns-nodoc-codes_xsd Drilldown into ClaimsParty in schema acord-pcs-v1_16_0-ns-nodoc-codes_xsd Drilldown into ClaimsOccurrence in schema acord-pcs-v1_16_0-ns-nodoc-codes_xsd Drilldown into Policy in schema acord-pcs-v1_16_0-ns-nodoc-codes_xsd Drilldown into InsuredOrPrincipal in schema acord-pcs-v1_16_0-ns-nodoc-codes_xsd Drilldown into Producer in schema acord-pcs-v1_16_0-ns-nodoc-codes_xsd Drilldown into CLAIMSINVESTIGATIONINFO in schema acord-pcs-v1_16_0-ns-nodoc-codes_xsd Drilldown into id in schema acord-pcs-v1_16_0-ns-nodoc-codes_xsd Drilldown into MatchDetails_Type in schema acord-pcs-v1_16_0-ns-nodoc-codes_xsdXSD Diagram of MatchDetails in schema acord-pcs-v1_16_0-ns-nodoc-codes_xsd (Acord - Property & Casualty/Surety Standards Program)
Collapse XSD Schema Code:
<xsd:element name="MatchDetails" type="MatchDetails_Type" />
Collapse Child Elements:
Name Type Min Occurs Max Occurs
Producer nsC:Producer 0 1
InsuredOrPrincipal nsC:InsuredOrPrincipal 0 1
Policy nsC:Policy 0 1
ClaimsOccurrence nsC:ClaimsOccurrence 0 1
ClaimsParty nsC:ClaimsParty 0 unbounded
ClaimsPartyRelationship nsC:ClaimsPartyRelationship 0 unbounded
AdjusterParty nsC:AdjusterParty 0 unbounded
AutoLossInfo nsC:AutoLossInfo 0 unbounded
LiabilityLossInfo nsC:LiabilityLossInfo 0 unbounded
PropertyLossInfo nsC:PropertyLossInfo 0 unbounded
WorkCompLossInfo nsC:WorkCompLossInfo 0 1
LitigationInfo nsC:LitigationInfo 0 unbounded
ClaimsPayment nsC:ClaimsPayment 0 unbounded
RemarkText nsC:RemarkText 0 unbounded
FileAttachmentInfo nsC:FileAttachmentInfo 0 unbounded
MatchReasonInfo nsC:MatchReasonInfo 0 unbounded
InvestigationInfo nsC:InvestigationInfo 0 unbounded
<xs:group> nsC:CLAIMSINVESTIGATIONINFO 0 1
Collapse Child Attributes:
Name Type Default Value Use
id nsC:id (Optional)
Collapse Derivation Tree: