Definition Type: Element
Name: PersPkgPolicy
Namespace: http://www.ACORD.org/standards/PC_Surety/ACORD1/xml/
Type: nsC:PersPkgPolicy_Type
Containing Schema: acord-pcs-v1_16_0-ns-nodoc-codes.xsd
Abstract
Collapse XSD Schema Diagram:
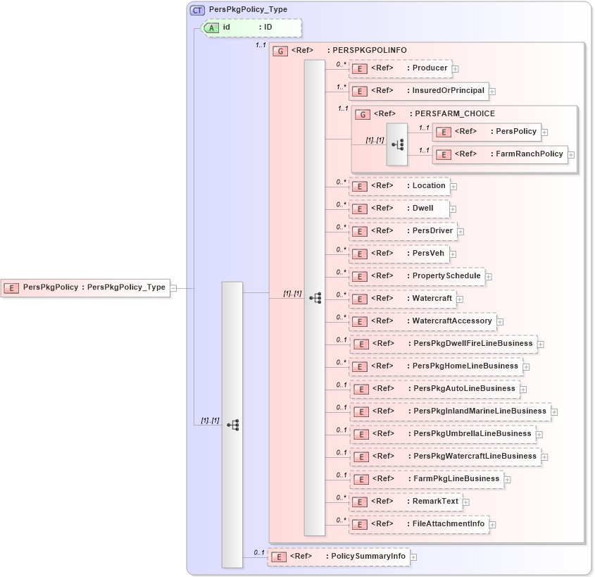
Drilldown into PolicySummaryInfo in schema acord-pcs-v1_16_0-ns-nodoc-codes_xsd Drilldown into FileAttachmentInfo in schema acord-pcs-v1_16_0-ns-nodoc-codes_xsd Drilldown into RemarkText in schema acord-pcs-v1_16_0-ns-nodoc-codes_xsd Drilldown into FarmPkgLineBusiness in schema acord-pcs-v1_16_0-ns-nodoc-codes_xsd Drilldown into PersPkgWatercraftLineBusiness in schema acord-pcs-v1_16_0-ns-nodoc-codes_xsd Drilldown into PersPkgUmbrellaLineBusiness in schema acord-pcs-v1_16_0-ns-nodoc-codes_xsd Drilldown into PersPkgInlandMarineLineBusiness in schema acord-pcs-v1_16_0-ns-nodoc-codes_xsd Drilldown into PersPkgAutoLineBusiness in schema acord-pcs-v1_16_0-ns-nodoc-codes_xsd Drilldown into PersPkgHomeLineBusiness in schema acord-pcs-v1_16_0-ns-nodoc-codes_xsd Drilldown into PersPkgDwellFireLineBusiness in schema acord-pcs-v1_16_0-ns-nodoc-codes_xsd Drilldown into WatercraftAccessory in schema acord-pcs-v1_16_0-ns-nodoc-codes_xsd Drilldown into Watercraft in schema acord-pcs-v1_16_0-ns-nodoc-codes_xsd Drilldown into PropertySchedule in schema acord-pcs-v1_16_0-ns-nodoc-codes_xsd Drilldown into PersVeh in schema acord-pcs-v1_16_0-ns-nodoc-codes_xsd Drilldown into PersDriver in schema acord-pcs-v1_16_0-ns-nodoc-codes_xsd Drilldown into Dwell in schema acord-pcs-v1_16_0-ns-nodoc-codes_xsd Drilldown into Location in schema acord-pcs-v1_16_0-ns-nodoc-codes_xsd Drilldown into FarmRanchPolicy in schema acord-pcs-v1_16_0-ns-nodoc-codes_xsd Drilldown into PersPolicy in schema acord-pcs-v1_16_0-ns-nodoc-codes_xsd Drilldown into PERSFARM_CHOICE in schema acord-pcs-v1_16_0-ns-nodoc-codes_xsd Drilldown into InsuredOrPrincipal in schema acord-pcs-v1_16_0-ns-nodoc-codes_xsd Drilldown into Producer in schema acord-pcs-v1_16_0-ns-nodoc-codes_xsd Drilldown into PERSPKGPOLINFO in schema acord-pcs-v1_16_0-ns-nodoc-codes_xsd Drilldown into id in schema acord-pcs-v1_16_0-ns-nodoc-codes_xsd Drilldown into PersPkgPolicy_Type in schema acord-pcs-v1_16_0-ns-nodoc-codes_xsdXSD Diagram of PersPkgPolicy in schema acord-pcs-v1_16_0-ns-nodoc-codes_xsd (Acord - Property & Casualty/Surety Standards Program)
Collapse XSD Schema Code:
<xsd:element name="PersPkgPolicy" type="PersPkgPolicy_Type" />
Collapse Child Elements:
Name Type Min Occurs Max Occurs
Producer nsC:Producer 0 unbounded
InsuredOrPrincipal nsC:InsuredOrPrincipal 1 unbounded
PersPolicy nsC:PersPolicy 1 1
FarmRanchPolicy nsC:FarmRanchPolicy 1 1
Location nsC:Location 0 unbounded
Dwell nsC:Dwell 0 unbounded
PersDriver nsC:PersDriver 0 unbounded
PersVeh nsC:PersVeh 0 unbounded
PropertySchedule nsC:PropertySchedule 0 unbounded
Watercraft nsC:Watercraft 0 unbounded
WatercraftAccessory nsC:WatercraftAccessory 0 unbounded
PersPkgDwellFireLineBusiness nsC:PersPkgDwellFireLineBusiness 0 1
PersPkgHomeLineBusiness nsC:PersPkgHomeLineBusiness 0 unbounded
PersPkgAutoLineBusiness nsC:PersPkgAutoLineBusiness 0 1
PersPkgInlandMarineLineBusiness nsC:PersPkgInlandMarineLineBusiness 0 1
PersPkgUmbrellaLineBusiness nsC:PersPkgUmbrellaLineBusiness 0 1
PersPkgWatercraftLineBusiness nsC:PersPkgWatercraftLineBusiness 0 1
FarmPkgLineBusiness nsC:FarmPkgLineBusiness 0 1
RemarkText nsC:RemarkText 0 unbounded
FileAttachmentInfo nsC:FileAttachmentInfo 0 unbounded
PolicySummaryInfo nsC:PolicySummaryInfo 0 1
<xs:group> nsC:PERSPKGPOLINFO 1 1
<xs:group> nsC:PERSFARM_CHOICE 1 1
Collapse Child Attributes:
Name Type Default Value Use
id nsC:id (Optional)
Collapse Derivation Tree: