Definition Type: Element
Name: WorkCompPolicyFullImageReinstateRq
Namespace: http://www.ACORD.org/standards/PC_Surety/ACORD1/xml/
Type: nsC:WorkCompPolicyFullImageReinstateRq_Type
Containing Schema: acord-pcs-v1_16_0-ns-nodoc-codes.xsd
Abstract
Collapse XSD Schema Diagram:
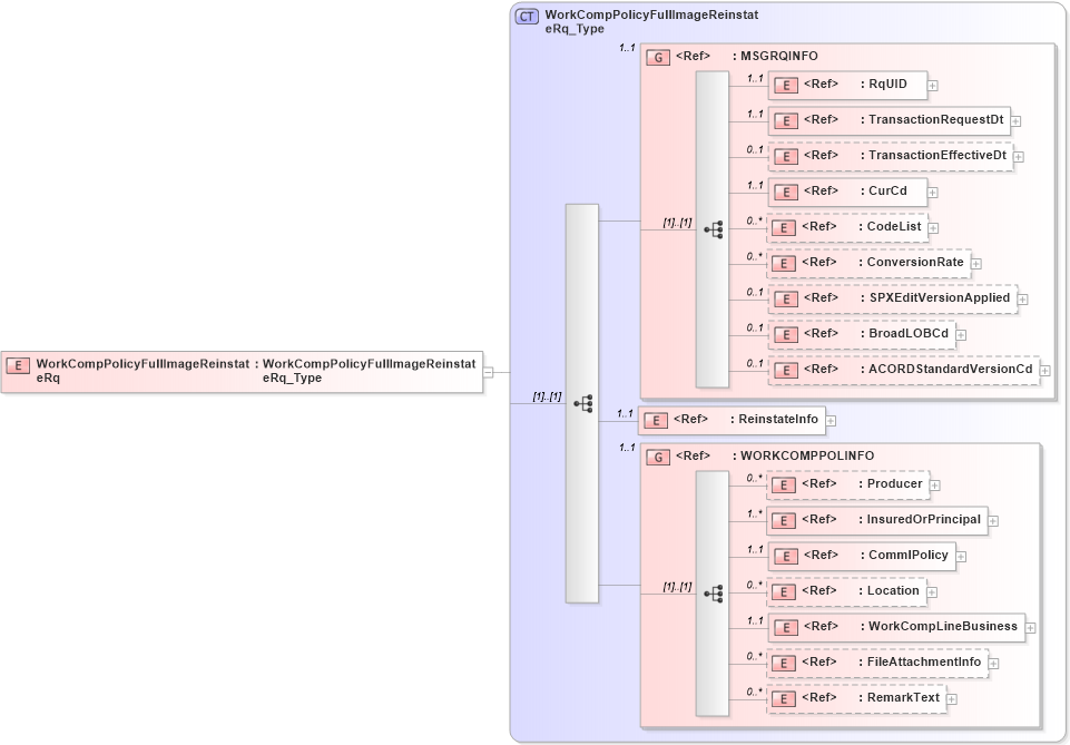
Drilldown into RemarkText in schema acord-pcs-v1_16_0-ns-nodoc-codes_xsd Drilldown into FileAttachmentInfo in schema acord-pcs-v1_16_0-ns-nodoc-codes_xsd Drilldown into WorkCompLineBusiness in schema acord-pcs-v1_16_0-ns-nodoc-codes_xsd Drilldown into Location in schema acord-pcs-v1_16_0-ns-nodoc-codes_xsd Drilldown into CommlPolicy in schema acord-pcs-v1_16_0-ns-nodoc-codes_xsd Drilldown into InsuredOrPrincipal in schema acord-pcs-v1_16_0-ns-nodoc-codes_xsd Drilldown into Producer in schema acord-pcs-v1_16_0-ns-nodoc-codes_xsd Drilldown into WORKCOMPPOLINFO in schema acord-pcs-v1_16_0-ns-nodoc-codes_xsd Drilldown into ReinstateInfo in schema acord-pcs-v1_16_0-ns-nodoc-codes_xsd Drilldown into ACORDStandardVersionCd in schema acord-pcs-v1_16_0-ns-nodoc-codes_xsd Drilldown into BroadLOBCd in schema acord-pcs-v1_16_0-ns-nodoc-codes_xsd Drilldown into SPXEditVersionApplied in schema acord-pcs-v1_16_0-ns-nodoc-codes_xsd Drilldown into ConversionRate in schema acord-pcs-v1_16_0-ns-nodoc-codes_xsd Drilldown into CodeList in schema acord-pcs-v1_16_0-ns-nodoc-codes_xsd Drilldown into CurCd in schema acord-pcs-v1_16_0-ns-nodoc-codes_xsd Drilldown into TransactionEffectiveDt in schema acord-pcs-v1_16_0-ns-nodoc-codes_xsd Drilldown into TransactionRequestDt in schema acord-pcs-v1_16_0-ns-nodoc-codes_xsd Drilldown into RqUID in schema acord-pcs-v1_16_0-ns-nodoc-codes_xsd Drilldown into MSGRQINFO in schema acord-pcs-v1_16_0-ns-nodoc-codes_xsd Drilldown into WorkCompPolicyFullImageReinstateRq_Type in schema acord-pcs-v1_16_0-ns-nodoc-codes_xsdXSD Diagram of WorkCompPolicyFullImageReinstateRq in schema acord-pcs-v1_16_0-ns-nodoc-codes_xsd (Acord - Property & Casualty/Surety Standards Program)
Collapse XSD Schema Code:
<xsd:element name="WorkCompPolicyFullImageReinstateRq" type="WorkCompPolicyFullImageReinstateRq_Type" />
Collapse Child Elements:
Name Type Min Occurs Max Occurs
RqUID nsC:RqUID 1 1
TransactionRequestDt nsC:TransactionRequestDt 1 1
TransactionEffectiveDt nsC:TransactionEffectiveDt 0 1
CurCd nsC:CurCd 1 1
CodeList nsC:CodeList 0 unbounded
ConversionRate nsC:ConversionRate 0 unbounded
SPXEditVersionApplied nsC:SPXEditVersionApplied 0 1
BroadLOBCd nsC:BroadLOBCd 0 1
ACORDStandardVersionCd nsC:ACORDStandardVersionCd 0 1
ReinstateInfo nsC:ReinstateInfo 1 1
Producer nsC:Producer 0 unbounded
InsuredOrPrincipal nsC:InsuredOrPrincipal 1 unbounded
CommlPolicy nsC:CommlPolicy 1 1
Location nsC:Location 0 unbounded
WorkCompLineBusiness nsC:WorkCompLineBusiness 1 1
FileAttachmentInfo nsC:FileAttachmentInfo 0 unbounded
RemarkText nsC:RemarkText 0 unbounded
<xs:group> nsC:MSGRQINFO 1 1
<xs:group> nsC:WORKCOMPPOLINFO 1 1
Collapse Derivation Tree: