Definition Type: Element
Name: WorkCompProofCoverageModRs
Namespace: http://www.ACORD.org/standards/PC_Surety/ACORD1/xml/
Type: nsC:WorkCompProofCoverageModRs_Type
Containing Schema: acord-pcs-v1_16_0-ns-nodoc-codes.xsd
Abstract
Collapse XSD Schema Diagram:
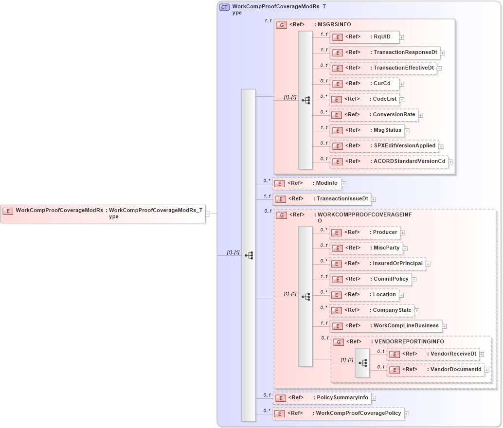
Drilldown into WorkCompProofCoveragePolicy in schema acord-pcs-v1_16_0-ns-nodoc-codes_xsd Drilldown into PolicySummaryInfo in schema acord-pcs-v1_16_0-ns-nodoc-codes_xsd Drilldown into VendorDocumentId in schema acord-pcs-v1_16_0-ns-nodoc-codes_xsd Drilldown into VendorReceiveDt in schema acord-pcs-v1_16_0-ns-nodoc-codes_xsd Drilldown into VENDORREPORTINGINFO in schema acord-pcs-v1_16_0-ns-nodoc-codes_xsd Drilldown into WorkCompLineBusiness in schema acord-pcs-v1_16_0-ns-nodoc-codes_xsd Drilldown into CompanyState in schema acord-pcs-v1_16_0-ns-nodoc-codes_xsd Drilldown into Location in schema acord-pcs-v1_16_0-ns-nodoc-codes_xsd Drilldown into CommlPolicy in schema acord-pcs-v1_16_0-ns-nodoc-codes_xsd Drilldown into InsuredOrPrincipal in schema acord-pcs-v1_16_0-ns-nodoc-codes_xsd Drilldown into MiscParty in schema acord-pcs-v1_16_0-ns-nodoc-codes_xsd Drilldown into Producer in schema acord-pcs-v1_16_0-ns-nodoc-codes_xsd Drilldown into WORKCOMPPROOFCOVERAGEINFO in schema acord-pcs-v1_16_0-ns-nodoc-codes_xsd Drilldown into TransactionIssueDt in schema acord-pcs-v1_16_0-ns-nodoc-codes_xsd Drilldown into ModInfo in schema acord-pcs-v1_16_0-ns-nodoc-codes_xsd Drilldown into ACORDStandardVersionCd in schema acord-pcs-v1_16_0-ns-nodoc-codes_xsd Drilldown into SPXEditVersionApplied in schema acord-pcs-v1_16_0-ns-nodoc-codes_xsd Drilldown into MsgStatus in schema acord-pcs-v1_16_0-ns-nodoc-codes_xsd Drilldown into ConversionRate in schema acord-pcs-v1_16_0-ns-nodoc-codes_xsd Drilldown into CodeList in schema acord-pcs-v1_16_0-ns-nodoc-codes_xsd Drilldown into CurCd in schema acord-pcs-v1_16_0-ns-nodoc-codes_xsd Drilldown into TransactionEffectiveDt in schema acord-pcs-v1_16_0-ns-nodoc-codes_xsd Drilldown into TransactionResponseDt in schema acord-pcs-v1_16_0-ns-nodoc-codes_xsd Drilldown into RqUID in schema acord-pcs-v1_16_0-ns-nodoc-codes_xsd Drilldown into MSGRSINFO in schema acord-pcs-v1_16_0-ns-nodoc-codes_xsd Drilldown into WorkCompProofCoverageModRs_Type in schema acord-pcs-v1_16_0-ns-nodoc-codes_xsdXSD Diagram of WorkCompProofCoverageModRs in schema acord-pcs-v1_16_0-ns-nodoc-codes_xsd (Acord - Property & Casualty/Surety Standards Program)
Collapse XSD Schema Code:
<xsd:element name="WorkCompProofCoverageModRs" type="WorkCompProofCoverageModRs_Type" />
Collapse Child Elements:
Name Type Min Occurs Max Occurs
RqUID nsC:RqUID 1 1
TransactionResponseDt nsC:TransactionResponseDt 1 1
TransactionEffectiveDt nsC:TransactionEffectiveDt 0 1
CurCd nsC:CurCd 0 1
CodeList nsC:CodeList 0 unbounded
ConversionRate nsC:ConversionRate 0 unbounded
MsgStatus nsC:MsgStatus 1 1
SPXEditVersionApplied nsC:SPXEditVersionApplied 0 1
ACORDStandardVersionCd nsC:ACORDStandardVersionCd 0 1
ModInfo nsC:ModInfo 0 unbounded
TransactionIssueDt nsC:TransactionIssueDt 1 1
Producer nsC:Producer 0 unbounded
MiscParty nsC:MiscParty 0 1
InsuredOrPrincipal nsC:InsuredOrPrincipal 0 unbounded
CommlPolicy nsC:CommlPolicy 1 1
Location nsC:Location 0 unbounded
CompanyState nsC:CompanyState 0 unbounded
WorkCompLineBusiness nsC:WorkCompLineBusiness 1 1
VendorReceiveDt nsC:VendorReceiveDt 0 1
VendorDocumentId nsC:VendorDocumentId 0 1
PolicySummaryInfo nsC:PolicySummaryInfo 0 1
WorkCompProofCoveragePolicy nsC:WorkCompProofCoveragePolicy 0 unbounded
<xs:group> nsC:MSGRSINFO 1 1
<xs:group> nsC:WORKCOMPPROOFCOVERAGEINFO 0 1
<xs:group> nsC:VENDORREPORTINGINFO 0 1
Collapse Derivation Tree: