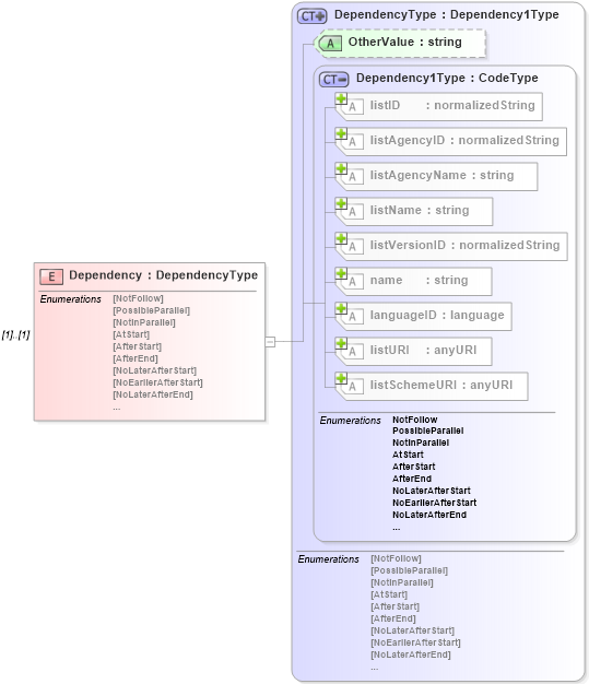
Definition Type: Element
Name: Dependency
Namespace: http://www.wbf.org/xml/B2MML-V0401
Type: b2mml:DependencyType
Containing Schema: B2MML-V0401-Common.xsd
MinOccurs (1)
MaxOccurs (1)
Abstract
Collapse XSD Schema Diagram:
Drilldown into  in schema Drilldown into  in schema Drilldown into  in schema Drilldown into  in schema Drilldown into  in schema Drilldown into  in schema Drilldown into  in schema Drilldown into  in schema Drilldown into  in schema Drilldown into Dependency1Type in schema b2mml-v0401-common_xsd Drilldown into OtherValue in schema b2mml-v0401-common_xsd Drilldown into DependencyType in schema b2mml-v0401-common_xsdXSD Diagram of Dependency in schema b2mml-v0401-common_xsd (Business To Manufacturing Markup Language)
Collapse XSD Schema Code:
<xsd:element name="Dependency" type="DependencyType" />
Collapse Child Attributes:
Name Type Default Value Use
listID Unresolved link to listid1 Optional
listAgencyID Unresolved link to listagencyid1 Optional
listAgencyName Unresolved link to listagencyname1 Optional
listName Unresolved link to listname1 Optional
listVersionID Unresolved link to listversionid1 Optional
name Unresolved link to name1 Optional
languageID Unresolved link to languageid1 Optional
listURI Unresolved link to listuri1 Optional
listSchemeURI Unresolved link to listschemeuri Optional
OtherValue b2mml:OtherValue (Optional)
Collapse Derivation Tree: