Definition Type: ComplexType
Name: IRS941PRType
Namespace: http://www.irs.gov/efile
Containing Schema: IRS941PR.xsd
Abstract
Documentation:
Content model for Form 941-PR
Collapse XSD Schema Diagram:
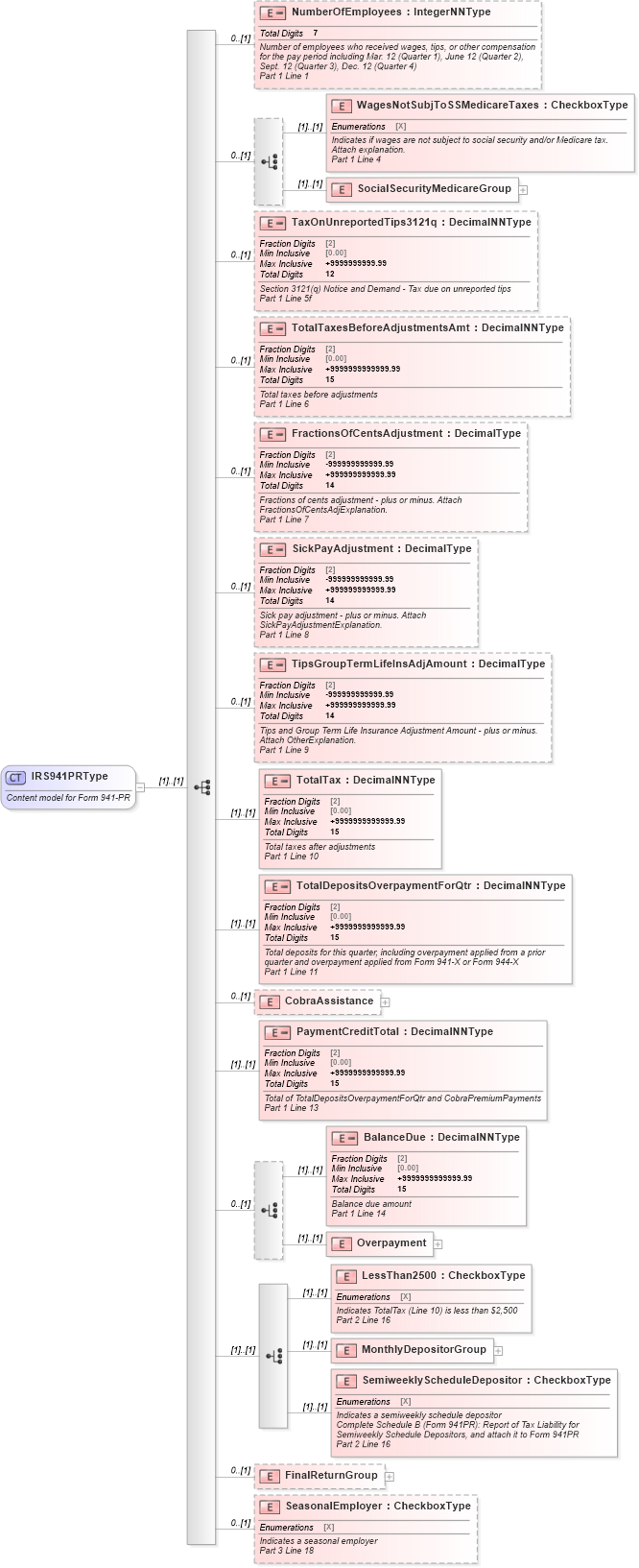
Drilldown into SeasonalEmployer in schema irs941pr_xsd Drilldown into FinalReturnGroup in schema irs941pr_xsd Drilldown into SemiweeklyScheduleDepositor in schema irs941pr_xsd Drilldown into MonthlyDepositorGroup in schema irs941pr_xsd Drilldown into LessThan2500 in schema irs941pr_xsd Drilldown into Overpayment in schema irs941pr_xsd Drilldown into BalanceDue in schema irs941pr_xsd Drilldown into PaymentCreditTotal in schema irs941pr_xsd Drilldown into CobraAssistance in schema irs941pr_xsd Drilldown into TotalDepositsOverpaymentForQtr in schema irs941pr_xsd Drilldown into TotalTax in schema irs941pr_xsd Drilldown into TipsGroupTermLifeInsAdjAmount in schema irs941pr_xsd Drilldown into SickPayAdjustment in schema irs941pr_xsd Drilldown into FractionsOfCentsAdjustment in schema irs941pr_xsd Drilldown into TotalTaxesBeforeAdjustmentsAmt in schema irs941pr_xsd Drilldown into TaxOnUnreportedTips3121q in schema irs941pr_xsd Drilldown into SocialSecurityMedicareGroup in schema irs941pr_xsd Drilldown into WagesNotSubjToSSMedicareTaxes in schema irs941pr_xsd Drilldown into NumberOfEmployees in schema irs941pr_xsdXSD Diagram of IRS941PRType in schema irs941pr_xsd (IRS Electronic Tax Administration)
Collapse XSD Schema Code:
<xsd:complexType name="IRS941PRType">
    <xsd:annotation>
        <xsd:documentation>Content model for Form 941-PR</xsd:documentation>
    </xsd:annotation>
    <xsd:sequence>
        <!-- =============================== -->
        <!--   Part 1:  Determination of Amount Owed    -->
        <!-- =============================== -->
        <!-- Number of Employees -->
        <xsd:element name="NumberOfEmployees" minOccurs="0">
            <xsd:annotation>
                <xsd:documentation>
                    <Description>Number of employees who received wages, tips, or other compensation for the pay period including Mar. 12 (Quarter 1), June 12 (Quarter 2), Sept. 12 (Quarter 3), Dec. 12 (Quarter 4)</Description>
                    <LineNumber>Part 1 Line 1</LineNumber>
                </xsd:documentation>
            </xsd:annotation>
            <xsd:simpleType>
                <xsd:restriction base="IntegerNNType">
                    <xsd:totalDigits value="7" />
                </xsd:restriction>
            </xsd:simpleType>
        </xsd:element>
        <!-- 941 Lines 2 & 3 are not used on the 941-PR -->
        <!-- Social Security and Medicare Tax -->
        <!-- NOTE - If your wages ARE subject to Social Security and/or Medicare Tax, AND the amounts are all zero, do not select either choice. -->
        <xsd:choice minOccurs="0">
            <!-- Wages Not Subject To Social Security and/or Medicare Tax -->
            <xsd:element name="WagesNotSubjToSSMedicareTaxes" type="CheckboxType">
                <xsd:annotation>
                    <xsd:documentation>
                        <Description>Indicates if wages are not subject to social security and/or Medicare tax. Attach explanation.</Description>
                        <LineNumber>Part 1 Line 4</LineNumber>
                    </xsd:documentation>
                </xsd:annotation>
            </xsd:element>
            <!-- Social Security and Medicare Tax Due Group -->
            <xsd:element name="SocialSecurityMedicareGroup">
                <xsd:complexType>
                    <xsd:annotation>
                        <xsd:documentation>
                            <Description>Taxable Social Security and Medicare Wages.</Description>
                            <Description>NOTE - You must have positive amounts both in Line 5e, and at least one Column1 element of  lines 5a, 5b, 5c, or 5d.</Description>
                            <LineNumber>Part 1 Lines 5a through 5e</LineNumber>
                        </xsd:documentation>
                    </xsd:annotation>
                    <xsd:sequence>
                        <!-- Taxable Social Security Wages -->
                        <xsd:element name="TaxableSocialSecurityWages" minOccurs="0">
                            <xsd:annotation>
                                <xsd:documentation>
                                    <Description>Taxable social security wages</Description>
                                    <LineNumber>Part 1 Line 5a Column 1</LineNumber>
                                </xsd:documentation>
                            </xsd:annotation>
                            <xsd:simpleType>
                                <xsd:restriction base="DecimalNNType">
                                    <xsd:maxInclusive value="+999999999999.99" />
                                    <xsd:totalDigits value="14" />
                                </xsd:restriction>
                            </xsd:simpleType>
                        </xsd:element>
                        <!-- Tax on Social Security Wages -->
                        <xsd:element name="TaxOnSocialSecurityWages" minOccurs="0">
                            <xsd:annotation>
                                <xsd:documentation>
                                    <Description>Tax on social security wages</Description>
                                    <LineNumber>Part 1 Line 5a Column 2</LineNumber>
                                </xsd:documentation>
                            </xsd:annotation>
                            <xsd:simpleType>
                                <xsd:restriction base="DecimalNNType">
                                    <xsd:maxInclusive value="+99999999999.99" />
                                    <xsd:totalDigits value="13" />
                                </xsd:restriction>
                            </xsd:simpleType>
                        </xsd:element>
                        <!-- Taxable Social Security Tips -->
                        <xsd:element name="TaxableSocialSecurityTips" minOccurs="0">
                            <xsd:annotation>
                                <xsd:documentation>
                                    <Description>Taxable social security tips</Description>
                                    <LineNumber>Part 1 Line  5b Column 1</LineNumber>
                                </xsd:documentation>
                            </xsd:annotation>
                            <xsd:simpleType>
                                <xsd:restriction base="DecimalNNType">
                                    <xsd:maxInclusive value="+999999999999.99" />
                                    <xsd:totalDigits value="14" />
                                </xsd:restriction>
                            </xsd:simpleType>
                        </xsd:element>
                        <!-- Tax on Social Security Tips -->
                        <xsd:element name="TaxOnSocialSecurityTips" minOccurs="0">
                            <xsd:annotation>
                                <xsd:documentation>
                                    <Description>Tax on social security tips</Description>
                                    <LineNumber>Part 1 Line 5b Column 2</LineNumber>
                                </xsd:documentation>
                            </xsd:annotation>
                            <xsd:simpleType>
                                <xsd:restriction base="DecimalNNType">
                                    <xsd:maxInclusive value="+9999999.99" />
                                    <xsd:totalDigits value="9" />
                                </xsd:restriction>
                            </xsd:simpleType>
                        </xsd:element>
                        <!-- Taxable Medicare Wages and Tips -->
                        <xsd:element name="TaxableMedicareWagesTips" minOccurs="0">
                            <xsd:annotation>
                                <xsd:documentation>
                                    <Description>Taxable Medicare wages and tips</Description>
                                    <LineNumber>Part 1 Line 5c Column 1</LineNumber>
                                </xsd:documentation>
                            </xsd:annotation>
                            <xsd:simpleType>
                                <xsd:restriction base="DecimalNNType">
                                    <xsd:maxInclusive value="+9999999999999.99" />
                                    <xsd:totalDigits value="15" />
                                </xsd:restriction>
                            </xsd:simpleType>
                        </xsd:element>
                        <!-- Tax on Medicare Wages and Tips -->
                        <xsd:element name="TaxOnMedicareWagesTips" minOccurs="0">
                            <xsd:annotation>
                                <xsd:documentation>
                                    <Description>Tax on Medicare wages and tips</Description>
                                    <LineNumber>Part 1 Line 5c Column 2</LineNumber>
                                </xsd:documentation>
                            </xsd:annotation>
                            <xsd:simpleType>
                                <xsd:restriction base="DecimalNNType">
                                    <xsd:maxInclusive value="+99999999999.99" />
                                    <xsd:totalDigits value="13" />
                                </xsd:restriction>
                            </xsd:simpleType>
                        </xsd:element>
                        <!-- Taxable Medicare Wages and Tips -->
                        <xsd:element name="AddedMedWagesTips" minOccurs="0">
                            <xsd:annotation>
                                <xsd:documentation>
                                    <Description>Taxable Medicare wages and tips</Description>
                                    <LineNumber>Part 1 Line 5d Column 1</LineNumber>
                                </xsd:documentation>
                            </xsd:annotation>
                            <xsd:simpleType>
                                <xsd:restriction base="DecimalNNType">
                                    <xsd:maxInclusive value="+9999999999999.99" />
                                    <xsd:totalDigits value="15" />
                                </xsd:restriction>
                            </xsd:simpleType>
                        </xsd:element>
                        <!-- Tax on Medicare Wages and Tips -->
                        <xsd:element name="TaxOnAddedMedWagesTips" minOccurs="0">
                            <xsd:annotation>
                                <xsd:documentation>
                                    <Description>Tax on Medicare wages and tips</Description>
                                    <LineNumber>Part 1 Line 5d Column 2</LineNumber>
                                </xsd:documentation>
                            </xsd:annotation>
                            <xsd:simpleType>
                                <xsd:restriction base="DecimalNNType">
                                    <xsd:maxInclusive value="+99999999999.99" />
                                    <xsd:totalDigits value="13" />
                                </xsd:restriction>
                            </xsd:simpleType>
                        </xsd:element>
                        <!-- Total Social Security and Medicare Taxes -->
                        <xsd:element name="TotalSocialSecurityMedTaxes">
                            <xsd:annotation>
                                <xsd:documentation>
                                    <Description>Total Social Security and Medicare taxes.</Description>
                                    <Description>NOTE - To use this element, you must also have a positive amount in at least one element from Column 1 of  lines 5a, 5b, 5c, or 5d.</Description>
                                    <LineNumber>Part 1 Line 5e</LineNumber>
                                </xsd:documentation>
                            </xsd:annotation>
                            <xsd:simpleType>
                                <xsd:restriction base="DecimalPosType">
                                    <xsd:maxInclusive value="+9999999999999.99" />
                                    <xsd:totalDigits value="15" />
                                </xsd:restriction>
                            </xsd:simpleType>
                        </xsd:element>
                    </xsd:sequence>
                </xsd:complexType>
            </xsd:element>
        </xsd:choice>
        <!-- Section 3121(q) - Tax due on unreported tips -->
        <xsd:element name="TaxOnUnreportedTips3121q" minOccurs="0">
            <xsd:annotation>
                <xsd:documentation>
                    <Description>Section 3121(q) Notice and Demand - Tax due on unreported tips</Description>
                    <LineNumber>Part 1 Line 5f</LineNumber>
                </xsd:documentation>
            </xsd:annotation>
            <xsd:simpleType>
                <xsd:restriction base="DecimalNNType">
                    <xsd:maxInclusive value="+9999999999.99" />
                    <xsd:totalDigits value="12" />
                </xsd:restriction>
            </xsd:simpleType>
        </xsd:element>
        <!-- Total Taxes Before Adjustments Amount -->
        <xsd:element name="TotalTaxesBeforeAdjustmentsAmt" minOccurs="0">
            <xsd:annotation>
                <xsd:documentation>
                    <Description>Total taxes before adjustments</Description>
                    <LineNumber>Part 1 Line 6</LineNumber>
                </xsd:documentation>
            </xsd:annotation>
            <xsd:simpleType>
                <xsd:restriction base="DecimalNNType">
                    <xsd:maxInclusive value="+9999999999999.99" />
                    <xsd:totalDigits value="15" />
                </xsd:restriction>
            </xsd:simpleType>
        </xsd:element>
        <!-- Fractions of Cents Adjustment -->
        <xsd:element name="FractionsOfCentsAdjustment" minOccurs="0">
            <xsd:annotation>
                <xsd:documentation>
                    <Description>Fractions of cents adjustment - plus or minus. Attach FractionsOfCentsAdjExplanation.</Description>
                    <LineNumber>Part 1 Line 7</LineNumber>
                </xsd:documentation>
            </xsd:annotation>
            <xsd:simpleType>
                <xsd:restriction base="DecimalType">
                    <xsd:maxInclusive value="+999999999999.99" />
                    <xsd:minInclusive value="-999999999999.99" />
                    <xsd:totalDigits value="14" />
                </xsd:restriction>
            </xsd:simpleType>
        </xsd:element>
        <!-- Sick Pay Adjustment -->
        <xsd:element name="SickPayAdjustment" minOccurs="0">
            <xsd:annotation>
                <xsd:documentation>
                    <Description>Sick pay adjustment - plus or minus. Attach SickPayAdjustmentExplanation.</Description>
                    <LineNumber>Part 1 Line 8</LineNumber>
                </xsd:documentation>
            </xsd:annotation>
            <xsd:simpleType>
                <xsd:restriction base="DecimalType">
                    <xsd:maxInclusive value="+999999999999.99" />
                    <xsd:minInclusive value="-999999999999.99" />
                    <xsd:totalDigits value="14" />
                </xsd:restriction>
            </xsd:simpleType>
        </xsd:element>
        <!-- Tips and Group Term Life Insurance Adjustment Amount -->
        <xsd:element name="TipsGroupTermLifeInsAdjAmount" minOccurs="0">
            <xsd:annotation>
                <xsd:documentation>
                    <Description> Tips and Group Term Life Insurance Adjustment Amount - plus or minus. Attach OtherExplanation.</Description>
                    <LineNumber>Part 1 Line 9</LineNumber>
                </xsd:documentation>
            </xsd:annotation>
            <xsd:simpleType>
                <xsd:restriction base="DecimalType">
                    <xsd:maxInclusive value="+999999999999.99" />
                    <xsd:minInclusive value="-999999999999.99" />
                    <xsd:totalDigits value="14" />
                </xsd:restriction>
            </xsd:simpleType>
        </xsd:element>
        <!-- Total Taxes Due -->
        <xsd:element name="TotalTax">
            <xsd:annotation>
                <xsd:documentation>
                    <Description>Total taxes after adjustments</Description>
                    <LineNumber>Part 1 Line 10</LineNumber>
                </xsd:documentation>
            </xsd:annotation>
            <xsd:simpleType>
                <xsd:restriction base="DecimalNNType">
                    <xsd:maxInclusive value="+9999999999999.99" />
                    <xsd:totalDigits value="15" />
                </xsd:restriction>
            </xsd:simpleType>
        </xsd:element>
        <!-- Total Deposits for Quarter -->
        <xsd:element name="TotalDepositsOverpaymentForQtr">
            <xsd:annotation>
                <xsd:documentation>
                    <Description>Total deposits for this quarter, including overpayment applied from a prior quarter and overpayment applied from Form 941-X or Form 944-X</Description>
                    <LineNumber>Part 1 Line 11</LineNumber>
                </xsd:documentation>
            </xsd:annotation>
            <xsd:simpleType>
                <xsd:restriction base="DecimalNNType">
                    <xsd:maxInclusive value="+9999999999999.99" />
                    <xsd:totalDigits value="15" />
                </xsd:restriction>
            </xsd:simpleType>
        </xsd:element>
        <!-- Cobra Premium Assistance-->
        <xsd:element name="CobraAssistance" minOccurs="0">
            <xsd:complexType>
                <xsd:annotation>
                    <xsd:documentation>COBRA assistance payments and number of employees receiving assistance</xsd:documentation>
                </xsd:annotation>
                <xsd:sequence>
                    <!-- Total Cobra Payments  -->
                    <xsd:element name="CobraPremiumPayments">
                        <xsd:annotation>
                            <xsd:documentation>
                                <Description>Total COBRA premium assistance payments you paid</Description>
                                <LineNumber>Part 1 Line 12a</LineNumber>
                            </xsd:documentation>
                        </xsd:annotation>
                        <xsd:simpleType>
                            <xsd:restriction base="DecimalPosType">
                                <xsd:maxInclusive value="+9999999999999.99" />
                                <xsd:totalDigits value="15" />
                            </xsd:restriction>
                        </xsd:simpleType>
                    </xsd:element>
                    <!-- Total Number Of Recipients Receiving Assistance -->
                    <xsd:element name="NumberOfRecipients">
                        <xsd:annotation>
                            <xsd:documentation>
                                <Description>Number of recipients who received COBRA premium assistance payments reported on line 12a</Description>
                                <LineNumber>Part 1 Line 12b</LineNumber>
                            </xsd:documentation>
                        </xsd:annotation>
                        <xsd:simpleType>
                            <xsd:restriction base="IntegerPosType">
                                <xsd:totalDigits value="7" />
                            </xsd:restriction>
                        </xsd:simpleType>
                    </xsd:element>
                </xsd:sequence>
            </xsd:complexType>
        </xsd:element>
        <!-- Payment Credit Total -->
        <xsd:element name="PaymentCreditTotal">
            <xsd:annotation>
                <xsd:documentation>
                    <Description>Total of TotalDepositsOverpaymentForQtr and CobraPremiumPayments</Description>
                    <LineNumber>Part 1 Line 13</LineNumber>
                </xsd:documentation>
            </xsd:annotation>
            <xsd:simpleType>
                <xsd:restriction base="DecimalNNType">
                    <xsd:maxInclusive value="+9999999999999.99" />
                    <xsd:totalDigits value="15" />
                </xsd:restriction>
            </xsd:simpleType>
        </xsd:element>
        <!-- Balance Due or Overpayment -->
        <xsd:choice minOccurs="0">
            <!-- Balance Due -->
            <xsd:element name="BalanceDue">
                <xsd:annotation>
                    <xsd:documentation>
                        <Description>Balance due amount</Description>
                        <LineNumber>Part 1 Line 14</LineNumber>
                    </xsd:documentation>
                </xsd:annotation>
                <xsd:simpleType>
                    <xsd:restriction base="DecimalNNType">
                        <xsd:maxInclusive value="+9999999999999.99" />
                        <xsd:totalDigits value="15" />
                    </xsd:restriction>
                </xsd:simpleType>
            </xsd:element>
            <!-- Overpayment -->
            <xsd:element name="Overpayment">
                <xsd:complexType>
                    <xsd:sequence>
                        <!-- Overpayment Amount -->
                        <xsd:element name="Amount">
                            <xsd:annotation>
                                <xsd:documentation>
                                    <Description>Overpayment amount</Description>
                                    <LineNumber>Part 1 Line 15</LineNumber>
                                </xsd:documentation>
                            </xsd:annotation>
                            <xsd:simpleType>
                                <xsd:restriction base="DecimalNNType">
                                    <xsd:maxInclusive value="+9999999999999.99" />
                                    <xsd:totalDigits value="15" />
                                </xsd:restriction>
                            </xsd:simpleType>
                        </xsd:element>
                        <!-- Applied to Next Return or Refunded -->
                        <xsd:choice>
                            <!-- Overpayment Applied to Next Return -->
                            <xsd:element name="CreditElect" type="CheckboxType">
                                <xsd:annotation>
                                    <xsd:documentation>
                                        <Description>Overpayment applied to next return</Description>
                                        <LineNumber>Part 1 Line 15</LineNumber>
                                    </xsd:documentation>
                                </xsd:annotation>
                            </xsd:element>
                            <!-- Overpayment Refunded -->
                            <xsd:element name="Refund" type="CheckboxType">
                                <xsd:annotation>
                                    <xsd:documentation>
                                        <Description>Overpayment refunded</Description>
                                        <LineNumber>Part 1 Line 15</LineNumber>
                                    </xsd:documentation>
                                </xsd:annotation>
                            </xsd:element>
                        </xsd:choice>
                    </xsd:sequence>
                </xsd:complexType>
            </xsd:element>
        </xsd:choice>
        <!-- ====================== -->
        <!--   Part 2:  Payment Schedule    -->
        <!-- ====================== -->
        <!-- Choice of TotalTax Less Than $2,500, Monthly, or Semiweekly Depositor -->
        <xsd:choice>
            <!-- TotalTax Less Than Two Thousand Five Hundred -->
            <xsd:element name="LessThan2500" type="CheckboxType">
                <xsd:annotation>
                    <xsd:documentation>
                        <Description>Indicates TotalTax (Line 10) is less than $2,500</Description>
                        <LineNumber>Part 2 Line 16</LineNumber>
                    </xsd:documentation>
                </xsd:annotation>
            </xsd:element>
            <!-- Monthly Schedule Depositor Group -->
            <xsd:element name="MonthlyDepositorGroup">
                <xsd:complexType>
                    <xsd:annotation>
                        <xsd:documentation>
                            <Description>Type for a monthly schedule depositor's data</Description>
                            <LineNumber>Part 2 Line 16</LineNumber>
                        </xsd:documentation>
                    </xsd:annotation>
                    <xsd:sequence>
                        <!-- Monthly Schedule Depositor Choice -->
                        <xsd:element name="MonthlyScheduleDepositor" type="CheckboxType">
                            <xsd:annotation>
                                <xsd:documentation>
                                    <Description>Indicates a monthly schedule depositor</Description>
                                    <LineNumber>Part 2 Line 16</LineNumber>
                                </xsd:documentation>
                            </xsd:annotation>
                        </xsd:element>
                        <!-- Total First Month Liability -->
                        <xsd:element name="Month1Liability" minOccurs="0">
                            <xsd:annotation>
                                <xsd:documentation>
                                    <Description>First month liability</Description>
                                    <LineNumber>Part 2 Line 16</LineNumber>
                                </xsd:documentation>
                            </xsd:annotation>
                            <xsd:simpleType>
                                <xsd:restriction base="DecimalNNType">
                                    <xsd:maxInclusive value="+999999999999.99" />
                                    <xsd:totalDigits value="14" />
                                </xsd:restriction>
                            </xsd:simpleType>
                        </xsd:element>
                        <!-- Total Second Month Liability -->
                        <xsd:element name="Month2Liability" minOccurs="0">
                            <xsd:annotation>
                                <xsd:documentation>
                                    <Description>Second month liability</Description>
                                    <LineNumber>Part 2 Line 16</LineNumber>
                                </xsd:documentation>
                            </xsd:annotation>
                            <xsd:simpleType>
                                <xsd:restriction base="DecimalNNType">
                                    <xsd:maxInclusive value="+999999999999.99" />
                                    <xsd:totalDigits value="14" />
                                </xsd:restriction>
                            </xsd:simpleType>
                        </xsd:element>
                        <!-- Total Third Month Liability -->
                        <xsd:element name="Month3Liability" minOccurs="0">
                            <xsd:annotation>
                                <xsd:documentation>
                                    <Description>Third month liability</Description>
                                    <LineNumber>Part 2 Line 16</LineNumber>
                                </xsd:documentation>
                            </xsd:annotation>
                            <xsd:simpleType>
                                <xsd:restriction base="DecimalNNType">
                                    <xsd:maxInclusive value="+999999999999.99" />
                                    <xsd:totalDigits value="14" />
                                </xsd:restriction>
                            </xsd:simpleType>
                        </xsd:element>
                        <!-- Total Liability for Quarter -->
                        <xsd:element name="TotalQuarterLiability" minOccurs="0">
                            <xsd:annotation>
                                <xsd:documentation>
                                    <Description>Total liability for quarter</Description>
                                    <LineNumber>Part 2 Line 16</LineNumber>
                                </xsd:documentation>
                            </xsd:annotation>
                            <xsd:simpleType>
                                <xsd:restriction base="DecimalNNType">
                                    <xsd:maxInclusive value="+9999999999999.99" />
                                    <xsd:totalDigits value="15" />
                                </xsd:restriction>
                            </xsd:simpleType>
                        </xsd:element>
                    </xsd:sequence>
                </xsd:complexType>
            </xsd:element>
            <!-- Semiweekly Schedule Depositor -->
            <xsd:element name="SemiweeklyScheduleDepositor" type="CheckboxType">
                <xsd:annotation>
                    <xsd:documentation>
                        <Description>Indicates a semiweekly schedule depositor</Description>
                        <Description>Complete Schedule B (Form 941PR): Report of Tax Liability for Semiweekly Schedule Depositors, and attach it to Form 941PR</Description>
                        <LineNumber>Part 2 Line 16</LineNumber>
                    </xsd:documentation>
                </xsd:annotation>
            </xsd:element>
        </xsd:choice>
        <!-- =================== -->
        <!--   Part 3:  Your Business    -->
        <!-- =================== -->
        <!--Final Return & Date Final Wages Paid-->
        <xsd:element name="FinalReturnGroup" minOccurs="0">
            <xsd:complexType>
                <xsd:sequence>
                    <xsd:element name="FinalReturn" type="CheckboxType">
                        <xsd:annotation>
                            <xsd:documentation>
                                <Description>Indicates this is a final return</Description>
                                <LineNumber>Part 3 Line 17</LineNumber>
                            </xsd:documentation>
                        </xsd:annotation>
                    </xsd:element>
                    <xsd:element name="DateFinalWagesPaid" type="DateType">
                        <xsd:annotation>
                            <xsd:documentation>
                                <Description>Date final wages paid</Description>
                                <LineNumber>Part 3 Line 17</LineNumber>
                            </xsd:documentation>
                        </xsd:annotation>
                    </xsd:element>
                </xsd:sequence>
            </xsd:complexType>
        </xsd:element>
        <!-- Seasonal Employer -->
        <xsd:element name="SeasonalEmployer" type="CheckboxType" minOccurs="0">
            <xsd:annotation>
                <xsd:documentation>
                    <Description>Indicates a seasonal employer</Description>
                    <LineNumber>Part 3 Line 18</LineNumber>
                </xsd:documentation>
            </xsd:annotation>
        </xsd:element>
    </xsd:sequence>
</xsd:complexType>
Collapse Child Elements:
Name Type Min Occurs Max Occurs
NumberOfEmployees nsA:NumberOfEmployees 0 (1)
WagesNotSubjToSSMedicareTaxes nsA:WagesNotSubjToSSMedicareTaxes (1) (1)
SocialSecurityMedicareGroup nsA:SocialSecurityMedicareGroup (1) (1)
TaxOnUnreportedTips3121q nsA:TaxOnUnreportedTips3121q 0 (1)
TotalTaxesBeforeAdjustmentsAmt nsA:TotalTaxesBeforeAdjustmentsAmt 0 (1)
FractionsOfCentsAdjustment nsA:FractionsOfCentsAdjustment 0 (1)
SickPayAdjustment nsA:SickPayAdjustment 0 (1)
TipsGroupTermLifeInsAdjAmount nsA:TipsGroupTermLifeInsAdjAmount 0 (1)
TotalTax nsA:TotalTax (1) (1)
TotalDepositsOverpaymentForQtr nsA:TotalDepositsOverpaymentForQtr (1) (1)
CobraAssistance nsA:CobraAssistance 0 (1)
PaymentCreditTotal nsA:PaymentCreditTotal (1) (1)
BalanceDue nsA:BalanceDue (1) (1)
Overpayment nsA:Overpayment (1) (1)
LessThan2500 nsA:LessThan2500 (1) (1)
MonthlyDepositorGroup nsA:MonthlyDepositorGroup (1) (1)
SemiweeklyScheduleDepositor nsA:SemiweeklyScheduleDepositor (1) (1)
FinalReturnGroup nsA:FinalReturnGroup 0 (1)
SeasonalEmployer nsA:SeasonalEmployer 0 (1)
Collapse Derivation Tree:
Collapse References:
nsA:IRS941PR