Definition Type: Element
Name: IRS94xPayment
Namespace: http://www.irs.gov/efile
Type: nsA:IRS94xPaymentType
Containing Schema: IRS94xPayment.xsd
Abstract
Documentation:
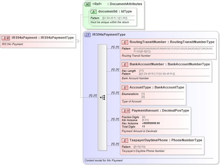
IRS 94x Payment
Collapse XSD Schema Diagram:
Drilldown into TaxpayerDaytimePhone in schema irs94xpayment_xsd Drilldown into PaymentAmount in schema irs94xpayment_xsd Drilldown into AccountType in schema irs94xpayment_xsd Drilldown into BankAccountNumber in schema irs94xpayment_xsd Drilldown into RoutingTransitNumber in schema irs94xpayment_xsd Drilldown into IRS94xPaymentType in schema irs94xpayment_xsd Drilldown into documentId in schema efiletypes_xsd Drilldown into DocumentAttributes in schema efiletypes_xsdXSD Diagram of IRS94xPayment in schema irs94xpayment_xsd (IRS Electronic Tax Administration)
Collapse XSD Schema Code:
<xsd:element name="IRS94xPayment">
    <xsd:annotation>
        <xsd:documentation>IRS 94x Payment</xsd:documentation>
    </xsd:annotation>
    <xsd:complexType>
        <xsd:complexContent>
            <xsd:extension base="IRS94xPaymentType">
                <xsd:attributeGroup ref="DocumentAttributes" />
            </xsd:extension>
        </xsd:complexContent>
    </xsd:complexType>
</xsd:element>
Collapse Child Elements:
Name Type Min Occurs Max Occurs
RoutingTransitNumber nsA:RoutingTransitNumber (1) (1)
BankAccountNumber nsA:BankAccountNumber (1) (1)
AccountType nsA:AccountType (1) (1)
PaymentAmount nsA:PaymentAmount (1) (1)
TaxpayerDaytimePhone nsA:TaxpayerDaytimePhone (1) (1)
Collapse Child Attributes:
Name Type Default Value Use
documentId nsA:documentId Required
Collapse Derivation Tree: