Definition Type: Element
Name: ReturnHeader94x
Namespace: http://www.irs.gov/efile
Type: nsA:ReturnHeader94xType
Containing Schema: ReturnHeader94x.xsd
Abstract
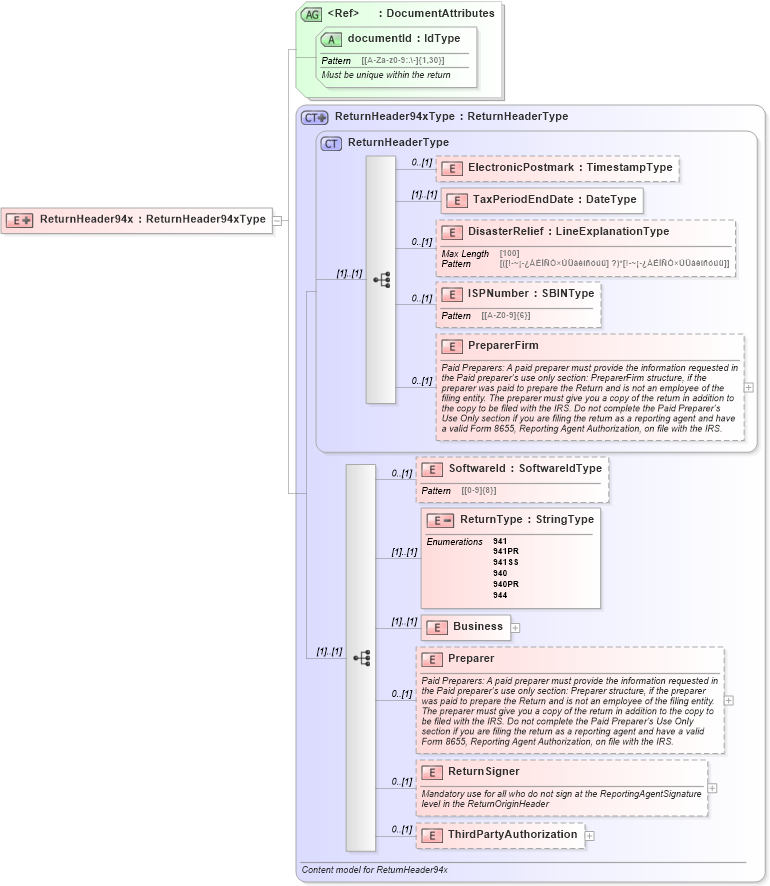
Collapse XSD Schema Diagram:
Drilldown into ThirdPartyAuthorization in schema returnheader94x_xsd Drilldown into ReturnSigner in schema returnheader94x_xsd Drilldown into Preparer in schema returnheader94x_xsd Drilldown into Business in schema returnheader94x_xsd Drilldown into ReturnType in schema returnheader94x_xsd Drilldown into SoftwareId in schema returnheader94x_xsd Drilldown into PreparerFirm in schema efilemessage_xsd Drilldown into ISPNumber in schema efilemessage_xsd Drilldown into DisasterRelief in schema efilemessage_xsd Drilldown into TaxPeriodEndDate in schema efilemessage_xsd Drilldown into ElectronicPostmark in schema efilemessage_xsd Drilldown into ReturnHeaderType in schema efilemessage_xsd Drilldown into ReturnHeader94xType in schema returnheader94x_xsd Drilldown into documentId in schema efiletypes_xsd Drilldown into DocumentAttributes in schema efiletypes_xsdXSD Diagram of ReturnHeader94x in schema returnheader94x_xsd (IRS Electronic Tax Administration)
Collapse XSD Schema Code:
<xsd:element name="ReturnHeader94x">
    <xsd:complexType>
        <xsd:complexContent>
            <xsd:extension base="ReturnHeader94xType">
                <xsd:attributeGroup ref="DocumentAttributes" />
            </xsd:extension>
        </xsd:complexContent>
    </xsd:complexType>
</xsd:element>
Collapse Child Elements:
Name Type Min Occurs Max Occurs
ElectronicPostmark nsA:ElectronicPostmark 0 (1)
TaxPeriodEndDate nsA:TaxPeriodEndDate (1) (1)
DisasterRelief nsA:DisasterRelief 0 (1)
ISPNumber nsA:ISPNumber 0 (1)
PreparerFirm nsA:PreparerFirm 0 (1)
SoftwareId nsA:SoftwareId 0 (1)
ReturnType nsA:ReturnType (1) (1)
Business nsA:Business (1) (1)
Preparer nsA:Preparer 0 (1)
ReturnSigner nsA:ReturnSigner 0 (1)
ThirdPartyAuthorization nsA:ThirdPartyAuthorization 0 (1)
Collapse Child Attributes:
Name Type Default Value Use
documentId nsA:documentId Required
Collapse Derivation Tree: