Definition Type: Element
Name: contentMeta
Namespace: http://iptc.org/std/nar/2006-10-01/
Containing Schema: EventsML-G2_1.1-spec-KnowledgeItem-Core.xsd
MinOccurs 0
MaxOccurs (1)
Abstract
Documentation:
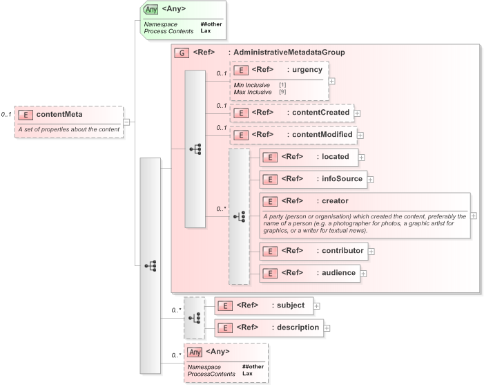
A set of properties about the content
Collapse XSD Schema Diagram:
Drilldown into description in schema nar_1_3-spec-framework-core_xsd Drilldown into subject in schema nar_1_3-spec-framework-core_xsd Drilldown into audience in schema nar_1_3-spec-framework-core_xsd Drilldown into contributor in schema nar_1_3-spec-framework-core_xsd Drilldown into creator in schema nar_1_3-spec-framework-core_xsd Drilldown into infoSource in schema nar_1_3-spec-framework-core_xsd Drilldown into located in schema nar_1_3-spec-framework-core_xsd Drilldown into contentModified in schema nar_1_3-spec-framework-core_xsd Drilldown into contentCreated in schema nar_1_3-spec-framework-core_xsd Drilldown into urgency in schema nar_1_3-spec-framework-core_xsd Drilldown into AdministrativeMetadataGroup in schema nar_1_3-spec-framework-core_xsdXSD Diagram of contentMeta in schema eventsml-g2_1_1-spec-knowledgeitem-core_xsd (EventsML - News Exchange Format)
Collapse XSD Schema Code:
<xs:element name="contentMeta" minOccurs="0">
    <xs:annotation>
        <xs:documentation>A set of properties about the content</xs:documentation>
    </xs:annotation>
    <xs:complexType>
        <xs:sequence>
            <xs:group ref="AdministrativeMetadataGroup" />
            <xs:choice minOccurs="0" maxOccurs="unbounded">
                <xs:element ref="subject" />
                <xs:element ref="description" />
            </xs:choice>
            <xs:any namespace="##other" processContents="lax" minOccurs="0" maxOccurs="unbounded" />
        </xs:sequence>
        <xs:anyAttribute namespace="##other" processContents="lax" />
    </xs:complexType>
</xs:element>
Collapse Child Elements:
Name Type Min Occurs Max Occurs
urgency nsA:urgency 0 (1)
contentCreated nsA:contentCreated 0 (1)
contentModified nsA:contentModified 0 (1)
located nsA:located (1) (1)
infoSource nsA:infoSource (1) (1)
creator nsA:creator (1) (1)
contributor nsA:contributor (1) (1)
audience nsA:audience (1) (1)
subject nsA:subject (1) (1)
description nsA:description (1) (1)
<xs:any> Allowed namespace: '##other' 0 unbounded
<xs:group> nsA:AdministrativeMetadataGroup (1) (1)
Collapse Child Attributes:
Name Type Default Value Use
<anyAttribute> Allowed namespace: '##other'
Collapse Comments:
blog comments powered by Disqus