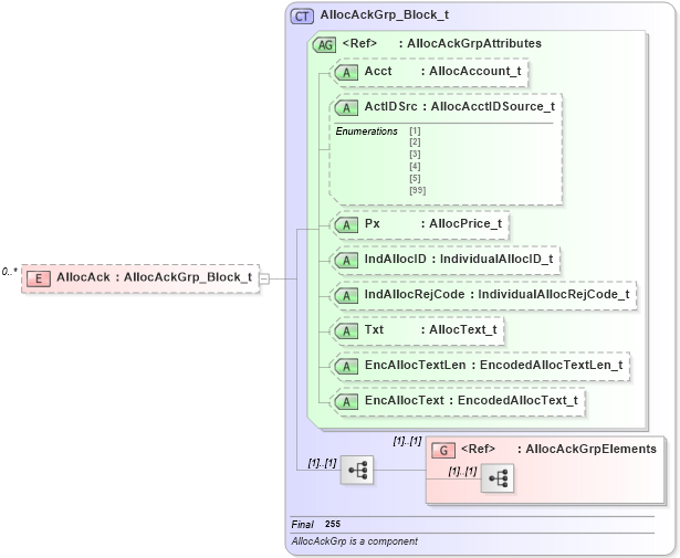
Definition Type: Element
Name: AllocAck
Namespace: http://www.fixprotocol.org/FIXML-4-4
Type: nsA:AllocAckGrp_Block_t
Containing Schema: fixml-allocation-base-4-4.xsd
MinOccurs 0
MaxOccurs unbounded
Abstract
Collapse XSD Schema Diagram:
Drilldown into AllocAckGrpElements in schema fixml-allocation-base-4-4_xsd Drilldown into EncAllocText in schema fixml-allocation-base-4-4_xsd Drilldown into EncAllocTextLen in schema fixml-allocation-base-4-4_xsd Drilldown into Txt in schema fixml-allocation-base-4-4_xsd Drilldown into IndAllocRejCode in schema fixml-allocation-base-4-4_xsd Drilldown into IndAllocID in schema fixml-allocation-base-4-4_xsd Drilldown into Px in schema fixml-allocation-base-4-4_xsd Drilldown into ActIDSrc in schema fixml-allocation-base-4-4_xsd Drilldown into Acct in schema fixml-allocation-base-4-4_xsd Drilldown into AllocAckGrpAttributes in schema fixml-allocation-base-4-4_xsd Drilldown into AllocAckGrp_Block_t in schema fixml-allocation-base-4-4_xsdXSD Diagram of AllocAck in schema fixml-allocation-base-4-4_xsd (Financial Information eXchange (FIX))
Collapse XSD Schema Code:
<xs:element name="AllocAck" type="AllocAckGrp_Block_t" minOccurs="0" maxOccurs="unbounded" />
Collapse Child Elements:
Name Type Min Occurs Max Occurs
<xs:group> nsA:AllocAckGrpElements (1) (1)
Collapse Child Attributes:
Name Type Default Value Use
Acct nsA:Acct Optional
ActIDSrc nsA:ActIDSrc Optional
Px nsA:Px Optional
IndAllocID nsA:IndAllocID Optional
IndAllocRejCode nsA:IndAllocRejCode Optional
Txt nsA:Txt Optional
EncAllocTextLen nsA:EncAllocTextLen Optional
EncAllocText nsA:EncAllocText Optional
Collapse Derivation Tree: