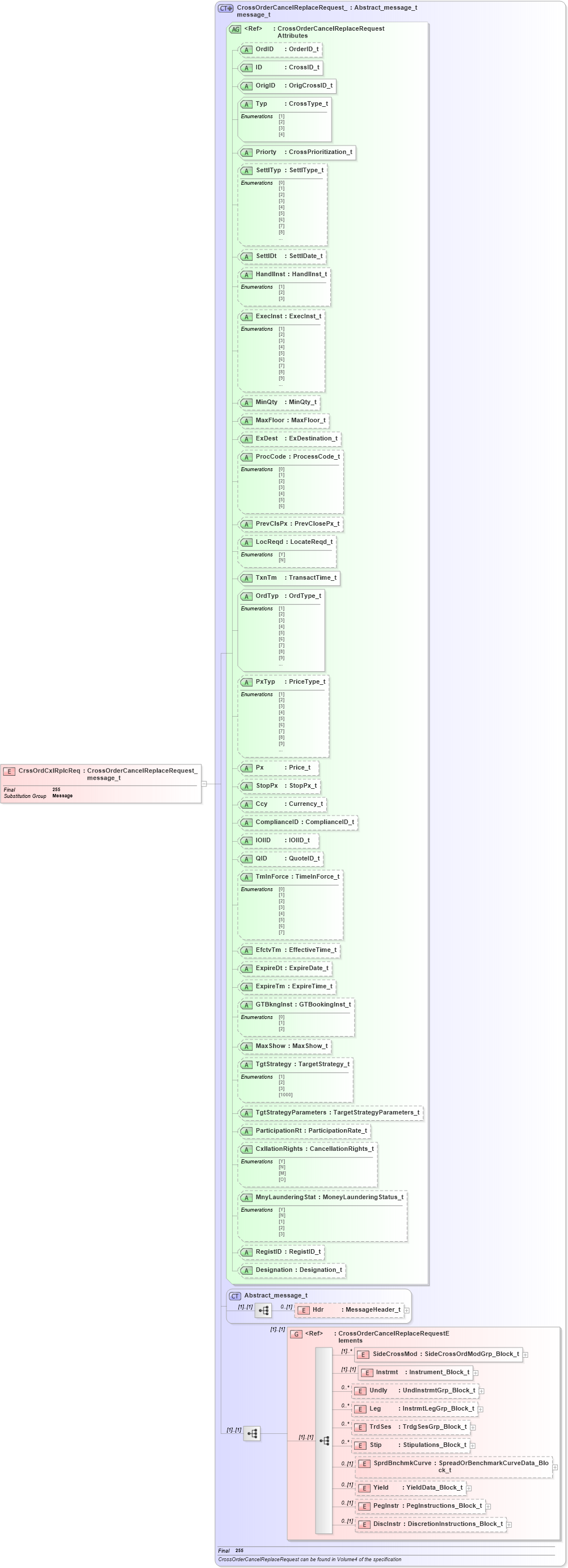
Definition Type: Element
Name: CrssOrdCxlRplcReq
Namespace: http://www.fixprotocol.org/FIXML-4-4
Type: nsA:CrossOrderCancelReplaceRequest_message_t
Containing Schema: fixml-crossorders-base-4-4.xsd
Abstract
Collapse XSD Schema Diagram:
Drilldown into DiscInstr in schema fixml-crossorders-base-4-4_xsd Drilldown into PegInstr in schema fixml-crossorders-base-4-4_xsd Drilldown into Yield in schema fixml-crossorders-base-4-4_xsd Drilldown into SprdBnchmkCurve in schema fixml-crossorders-base-4-4_xsd Drilldown into Stip in schema fixml-crossorders-base-4-4_xsd Drilldown into TrdSes in schema fixml-crossorders-base-4-4_xsd Drilldown into Leg in schema fixml-crossorders-base-4-4_xsd Drilldown into Undly in schema fixml-crossorders-base-4-4_xsd Drilldown into Instrmt in schema fixml-crossorders-base-4-4_xsd Drilldown into SideCrossMod in schema fixml-crossorders-base-4-4_xsd Drilldown into CrossOrderCancelReplaceRequestElements in schema fixml-crossorders-base-4-4_xsd Drilldown into Hdr in schema fixml-components-base-4-4_xsd Drilldown into Abstract_message_t in schema fixml-components-base-4-4_xsd Drilldown into Designation in schema fixml-crossorders-base-4-4_xsd Drilldown into RegistID in schema fixml-crossorders-base-4-4_xsd Drilldown into MnyLaunderingStat in schema fixml-crossorders-base-4-4_xsd Drilldown into CxllationRights in schema fixml-crossorders-base-4-4_xsd Drilldown into ParticipationRt in schema fixml-crossorders-base-4-4_xsd Drilldown into TgtStrategyParameters in schema fixml-crossorders-base-4-4_xsd Drilldown into TgtStrategy in schema fixml-crossorders-base-4-4_xsd Drilldown into MaxShow in schema fixml-crossorders-base-4-4_xsd Drilldown into GTBkngInst in schema fixml-crossorders-base-4-4_xsd Drilldown into ExpireTm in schema fixml-crossorders-base-4-4_xsd Drilldown into ExpireDt in schema fixml-crossorders-base-4-4_xsd Drilldown into EfctvTm in schema fixml-crossorders-base-4-4_xsd Drilldown into TmInForce in schema fixml-crossorders-base-4-4_xsd Drilldown into QID in schema fixml-crossorders-base-4-4_xsd Drilldown into IOIID in schema fixml-crossorders-base-4-4_xsd Drilldown into ComplianceID in schema fixml-crossorders-base-4-4_xsd Drilldown into Ccy in schema fixml-crossorders-base-4-4_xsd Drilldown into StopPx in schema fixml-crossorders-base-4-4_xsd Drilldown into Px in schema fixml-crossorders-base-4-4_xsd Drilldown into PxTyp in schema fixml-crossorders-base-4-4_xsd Drilldown into OrdTyp in schema fixml-crossorders-base-4-4_xsd Drilldown into TxnTm in schema fixml-crossorders-base-4-4_xsd Drilldown into LocReqd in schema fixml-crossorders-base-4-4_xsd Drilldown into PrevClsPx in schema fixml-crossorders-base-4-4_xsd Drilldown into ProcCode in schema fixml-crossorders-base-4-4_xsd Drilldown into ExDest in schema fixml-crossorders-base-4-4_xsd Drilldown into MaxFloor in schema fixml-crossorders-base-4-4_xsd Drilldown into MinQty in schema fixml-crossorders-base-4-4_xsd Drilldown into ExecInst in schema fixml-crossorders-base-4-4_xsd Drilldown into HandlInst in schema fixml-crossorders-base-4-4_xsd Drilldown into SettlDt in schema fixml-crossorders-base-4-4_xsd Drilldown into SettlTyp in schema fixml-crossorders-base-4-4_xsd Drilldown into Priorty in schema fixml-crossorders-base-4-4_xsd Drilldown into Typ in schema fixml-crossorders-base-4-4_xsd Drilldown into OrigID in schema fixml-crossorders-base-4-4_xsd Drilldown into ID in schema fixml-crossorders-base-4-4_xsd Drilldown into OrdID in schema fixml-crossorders-base-4-4_xsd Drilldown into CrossOrderCancelReplaceRequestAttributes in schema fixml-crossorders-base-4-4_xsd Drilldown into CrossOrderCancelReplaceRequest_message_t in schema fixml-crossorders-base-4-4_xsdXSD Diagram of CrssOrdCxlRplcReq in schema fixml-crossorders-base-4-4_xsd (Financial Information eXchange (FIX))
Collapse XSD Schema Code:
<xs:element name="CrssOrdCxlRplcReq" type="CrossOrderCancelReplaceRequest_message_t" substitutionGroup="Message" final="#all" />
Collapse Child Elements:
Name Type Min Occurs Max Occurs
Hdr nsA:Hdr 0 (1)
SideCrossMod nsA:SideCrossMod (1) unbounded
Instrmt nsA:Instrmt (1) (1)
Undly nsA:Undly 0 unbounded
Leg nsA:Leg 0 unbounded
TrdSes nsA:TrdSes 0 unbounded
Stip nsA:Stip 0 unbounded
SprdBnchmkCurve nsA:SprdBnchmkCurve 0 (1)
Yield nsA:Yield 0 (1)
PegInstr nsA:PegInstr 0 (1)
DiscInstr nsA:DiscInstr 0 (1)
<xs:group> nsA:CrossOrderCancelReplaceRequestElements (1) (1)
Collapse Child Attributes:
Name Type Default Value Use
OrdID nsA:OrdID Optional
ID nsA:ID Required
OrigID nsA:OrigID Required
Typ nsA:Typ Required
Priorty nsA:Priorty Required
SettlTyp nsA:SettlTyp Optional
SettlDt nsA:SettlDt Optional
HandlInst nsA:HandlInst Optional
ExecInst nsA:ExecInst Optional
MinQty nsA:MinQty Optional
MaxFloor nsA:MaxFloor Optional
ExDest nsA:ExDest Optional
ProcCode nsA:ProcCode Optional
PrevClsPx nsA:PrevClsPx Optional
LocReqd nsA:LocReqd Optional
TxnTm nsA:TxnTm Required
OrdTyp nsA:OrdTyp Required
PxTyp nsA:PxTyp Optional
Px nsA:Px Optional
StopPx nsA:StopPx Optional
Ccy nsA:Ccy Optional
ComplianceID nsA:ComplianceID Optional
IOIID nsA:IOIID Optional
QID nsA:QID Optional
TmInForce nsA:TmInForce Optional
EfctvTm nsA:EfctvTm Optional
ExpireDt nsA:ExpireDt Optional
ExpireTm nsA:ExpireTm Optional
GTBkngInst nsA:GTBkngInst Optional
MaxShow nsA:MaxShow Optional
TgtStrategy nsA:TgtStrategy Optional
TgtStrategyParameters nsA:TgtStrategyParameters Optional
ParticipationRt nsA:ParticipationRt Optional
CxllationRights nsA:CxllationRights Optional
MnyLaunderingStat nsA:MnyLaunderingStat Optional
RegistID nsA:RegistID Optional
Designation nsA:Designation Optional
Collapse Derivation Tree:
Collapse References:
nsA:Message