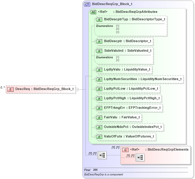
Definition Type: Element
Name: DescReq
Namespace: http://www.fixprotocol.org/FIXML-4-4
Type: nsA:BidDescReqGrp_Block_t
Containing Schema: fixml-listorders-base-4-4.xsd
MinOccurs 0
MaxOccurs unbounded
Abstract
Collapse XSD Schema Diagram:
Drilldown into BidDescReqGrpElements in schema fixml-listorders-base-4-4_xsd Drilldown into ValuOfFuts in schema fixml-listorders-base-4-4_xsd Drilldown into OutsideNdxPct in schema fixml-listorders-base-4-4_xsd Drilldown into FairValu in schema fixml-listorders-base-4-4_xsd Drilldown into EFPTrkngErr in schema fixml-listorders-base-4-4_xsd Drilldown into LqdtyPctHigh in schema fixml-listorders-base-4-4_xsd Drilldown into LqdtyPctLow in schema fixml-listorders-base-4-4_xsd Drilldown into LqdtyNumSecurities in schema fixml-listorders-base-4-4_xsd Drilldown into LqdtyValu in schema fixml-listorders-base-4-4_xsd Drilldown into SideValuInd in schema fixml-listorders-base-4-4_xsd Drilldown into BidDescptr in schema fixml-listorders-base-4-4_xsd Drilldown into BidDescptrTyp in schema fixml-listorders-base-4-4_xsd Drilldown into BidDescReqGrpAttributes in schema fixml-listorders-base-4-4_xsd Drilldown into BidDescReqGrp_Block_t in schema fixml-listorders-base-4-4_xsdXSD Diagram of DescReq in schema fixml-listorders-base-4-4_xsd (Financial Information eXchange (FIX))
Collapse XSD Schema Code:
<xs:element name="DescReq" type="BidDescReqGrp_Block_t" minOccurs="0" maxOccurs="unbounded" />
Collapse Child Elements:
Name Type Min Occurs Max Occurs
<xs:group> nsA:BidDescReqGrpElements (1) (1)
Collapse Child Attributes:
Name Type Default Value Use
BidDescptrTyp nsA:BidDescptrTyp Optional
BidDescptr nsA:BidDescptr Optional
SideValuInd nsA:SideValuInd Optional
LqdtyValu nsA:LqdtyValu Optional
LqdtyNumSecurities nsA:LqdtyNumSecurities Optional
LqdtyPctLow nsA:LqdtyPctLow Optional
LqdtyPctHigh nsA:LqdtyPctHigh Optional
EFPTrkngErr nsA:EFPTrkngErr Optional
FairValu nsA:FairValu Optional
OutsideNdxPct nsA:OutsideNdxPct Optional
ValuOfFuts nsA:ValuOfFuts Optional
Collapse Derivation Tree: