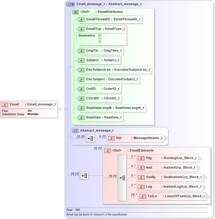
Definition Type: Element
Name: Email
Namespace: http://www.fixprotocol.org/FIXML-4-4
Type: nsA:Email_message_t
Containing Schema: fixml-newsevents-base-4-4.xsd
Abstract
Collapse XSD Schema Diagram:
Drilldown into TxtLn in schema fixml-newsevents-base-4-4_xsd Drilldown into Leg in schema fixml-newsevents-base-4-4_xsd Drilldown into Undly in schema fixml-newsevents-base-4-4_xsd Drilldown into Inst in schema fixml-newsevents-base-4-4_xsd Drilldown into Rtg in schema fixml-newsevents-base-4-4_xsd Drilldown into EmailElements in schema fixml-newsevents-base-4-4_xsd Drilldown into Hdr in schema fixml-components-base-4-4_xsd Drilldown into Abstract_message_t in schema fixml-components-base-4-4_xsd Drilldown into RawData in schema fixml-newsevents-base-4-4_xsd Drilldown into RawDataLength in schema fixml-newsevents-base-4-4_xsd Drilldown into ClOrdID in schema fixml-newsevents-base-4-4_xsd Drilldown into OrdID in schema fixml-newsevents-base-4-4_xsd Drilldown into EncSubject in schema fixml-newsevents-base-4-4_xsd Drilldown into EncSubjectLen in schema fixml-newsevents-base-4-4_xsd Drilldown into Subject in schema fixml-newsevents-base-4-4_xsd Drilldown into OrigTm in schema fixml-newsevents-base-4-4_xsd Drilldown into EmailTyp in schema fixml-newsevents-base-4-4_xsd Drilldown into EmailThreadID in schema fixml-newsevents-base-4-4_xsd Drilldown into EmailAttributes in schema fixml-newsevents-base-4-4_xsd Drilldown into Email_message_t in schema fixml-newsevents-base-4-4_xsdXSD Diagram of Email in schema fixml-newsevents-base-4-4_xsd (Financial Information eXchange (FIX))
Collapse XSD Schema Code:
<xs:element name="Email" type="Email_message_t" substitutionGroup="Message" final="#all" />
Collapse Child Elements:
Name Type Min Occurs Max Occurs
Hdr nsA:Hdr 0 (1)
Rtg nsA:Rtg 0 unbounded
Inst nsA:Inst 0 unbounded
Undly nsA:Undly 0 unbounded
Leg nsA:Leg 0 unbounded
TxtLn nsA:TxtLn (1) unbounded
<xs:group> nsA:EmailElements (1) (1)
Collapse Child Attributes:
Name Type Default Value Use
EmailThreadID nsA:EmailThreadID Required
EmailTyp nsA:EmailTyp Required
OrigTm nsA:OrigTm Optional
Subject nsA:Subject Required
EncSubjectLen nsA:EncSubjectLen Optional
EncSubject nsA:EncSubject Optional
OrdID nsA:OrdID Optional
ClOrdID nsA:ClOrdID Optional
RawDataLength nsA:RawDataLength Optional
RawData nsA:RawData Optional
Collapse Derivation Tree:
Collapse References:
nsA:Message