Definition Type: Element
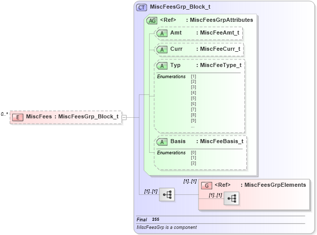
Name: MiscFees
Namespace: http://www.fixprotocol.org/FIXML-4-4
Type: nsA:MiscFeesGrp_Block_t
Containing Schema: fixml-confirmation-base-4-4.xsd
MinOccurs 0
MaxOccurs unbounded
Abstract
Collapse XSD Schema Diagram:
Drilldown into MiscFeesGrpElements in schema fixml-components-base-4-4_xsd Drilldown into Basis in schema fixml-components-base-4-4_xsd Drilldown into Typ in schema fixml-components-base-4-4_xsd Drilldown into Curr in schema fixml-components-base-4-4_xsd Drilldown into Amt in schema fixml-components-base-4-4_xsd Drilldown into MiscFeesGrpAttributes in schema fixml-components-base-4-4_xsd Drilldown into MiscFeesGrp_Block_t in schema fixml-components-base-4-4_xsdXSD Diagram of MiscFees in schema fixml-confirmation-base-4-4_xsd (Financial Information eXchange (FIX))
Collapse XSD Schema Code:
<xs:element name="MiscFees" type="MiscFeesGrp_Block_t" minOccurs="0" maxOccurs="unbounded" />
Collapse Child Elements:
Name Type Min Occurs Max Occurs
<xs:group> nsA:MiscFeesGrpElements (1) (1)
Collapse Child Attributes:
Name Type Default Value Use
Amt nsA:Amt Optional
Curr nsA:Curr Optional
Typ nsA:Typ Optional
Basis nsA:Basis Optional
Collapse Derivation Tree: