Definition Type: ComplexType
Name: OrderMassStatusRequest_message_t
Namespace: http://www.fixprotocol.org/FIXML-4-4
Type: nsA:Abstract_message_t
Containing Schema: fixml-order-base-4-4.xsd
Abstract
Documentation:
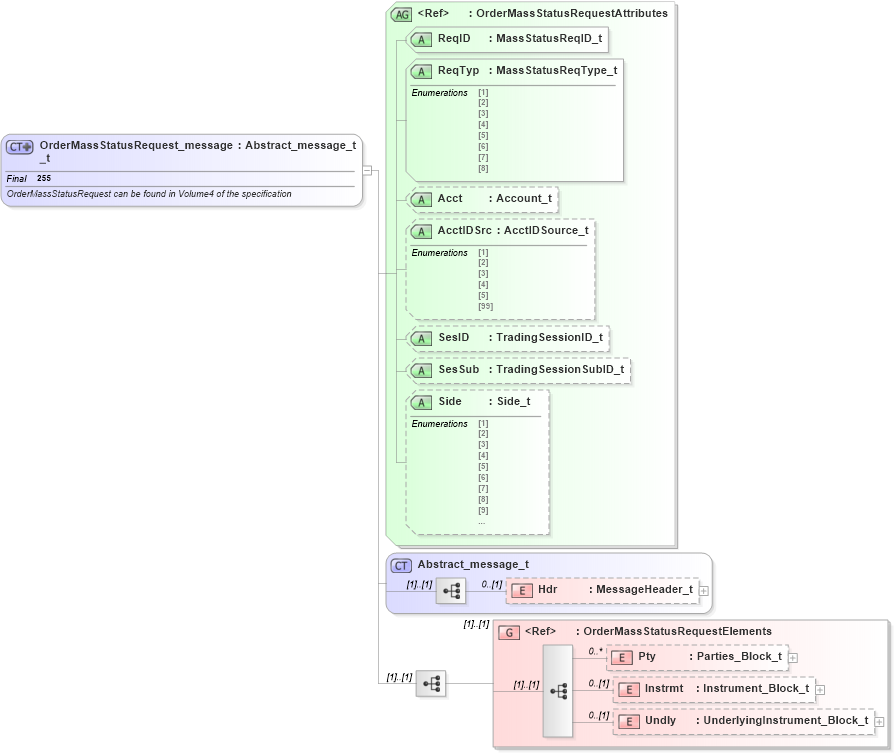
OrderMassStatusRequest can be found in Volume4 of the specification
Collapse XSD Schema Diagram:
Drilldown into Undly in schema fixml-order-base-4-4_xsd Drilldown into Instrmt in schema fixml-order-base-4-4_xsd Drilldown into Pty in schema fixml-order-base-4-4_xsd Drilldown into OrderMassStatusRequestElements in schema fixml-order-base-4-4_xsd Drilldown into Hdr in schema fixml-components-base-4-4_xsd Drilldown into Abstract_message_t in schema fixml-components-base-4-4_xsd Drilldown into Side in schema fixml-order-base-4-4_xsd Drilldown into SesSub in schema fixml-order-base-4-4_xsd Drilldown into SesID in schema fixml-order-base-4-4_xsd Drilldown into AcctIDSrc in schema fixml-order-base-4-4_xsd Drilldown into Acct in schema fixml-order-base-4-4_xsd Drilldown into ReqTyp in schema fixml-order-base-4-4_xsd Drilldown into ReqID in schema fixml-order-base-4-4_xsd Drilldown into OrderMassStatusRequestAttributes in schema fixml-order-base-4-4_xsdXSD Diagram of OrderMassStatusRequest_message_t in schema fixml-order-base-4-4_xsd (Financial Information eXchange (FIX))
Collapse XSD Schema Code:
<xs:complexType name="OrderMassStatusRequest_message_t" final="#all">
    <xs:annotation>
        <xs:documentation xml:lang="en">OrderMassStatusRequest can be found in Volume4 of the specification
		</xs:documentation>
        <xs:appinfo xmlns:x="http://www.fixprotocol.org/fixml/metadata.xsd">
            <xs:Xref Protocol="FIX" name="OrderMassStatusRequest" ComponentType="Message" />
            <xs:Xref Protocol="ISO_15022_XML" />
        </xs:appinfo>
    </xs:annotation>
    <xs:complexContent>
        <xs:extension base="Abstract_message_t">
            <xs:sequence>
                <xs:group ref="OrderMassStatusRequestElements" />
            </xs:sequence>
            <xs:attributeGroup ref="OrderMassStatusRequestAttributes" />
        </xs:extension>
    </xs:complexContent>
</xs:complexType>
Collapse Child Elements:
Name Type Min Occurs Max Occurs
Hdr nsA:Hdr 0 (1)
Pty nsA:Pty 0 unbounded
Instrmt nsA:Instrmt 0 (1)
Undly nsA:Undly 0 (1)
<xs:group> nsA:OrderMassStatusRequestElements (1) (1)
Collapse Child Attributes:
Name Type Default Value Use
ReqID nsA:ReqID Required
ReqTyp nsA:ReqTyp Required
Acct nsA:Acct Optional
AcctIDSrc nsA:AcctIDSrc Optional
SesID nsA:SesID Optional
SesSub nsA:SesSub Optional
Side nsA:Side Optional
Collapse Derivation Tree:
Collapse References:
nsA:OrdMassStatReq