Definition Type: Element
Name: PegInstr
Namespace: http://www.fixprotocol.org/FIXML-4-4
Type: nsA:PegInstructions_Block_t
Containing Schema: fixml-order-base-4-4.xsd
MinOccurs 0
MaxOccurs (1)
Abstract
Collapse XSD Schema Diagram:
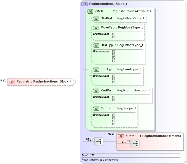
Drilldown into PegInstructionsElements in schema fixml-components-base-4-4_xsd Drilldown into Scope in schema fixml-components-base-4-4_xsd Drilldown into RndDir in schema fixml-components-base-4-4_xsd Drilldown into LmtTyp in schema fixml-components-base-4-4_xsd Drilldown into OfstTyp in schema fixml-components-base-4-4_xsd Drilldown into MoveTyp in schema fixml-components-base-4-4_xsd Drilldown into OfstVal in schema fixml-components-base-4-4_xsd Drilldown into PegInstructionsAttributes in schema fixml-components-base-4-4_xsd Drilldown into PegInstructions_Block_t in schema fixml-components-base-4-4_xsdXSD Diagram of PegInstr in schema fixml-order-base-4-4_xsd (Financial Information eXchange (FIX))
Collapse XSD Schema Code:
<xs:element name="PegInstr" type="PegInstructions_Block_t" minOccurs="0" />
Collapse Child Elements:
Name Type Min Occurs Max Occurs
<xs:group> nsA:PegInstructionsElements (1) (1)
Collapse Child Attributes:
Name Type Default Value Use
OfstVal nsA:OfstVal Optional
MoveTyp nsA:MoveTyp Optional
OfstTyp nsA:OfstTyp Optional
LmtTyp nsA:LmtTyp Optional
RndDir nsA:RndDir Optional
Scope nsA:Scope Optional
Collapse Derivation Tree: