Definition Type: Element
Name: Pty
Namespace: http://www.fixprotocol.org/FIXML-4-4
Type: nsA:NestedParties3_Block_t
Containing Schema: fixml-components-base-4-4.xsd
MinOccurs 0
MaxOccurs unbounded
Abstract
Collapse XSD Schema Diagram:
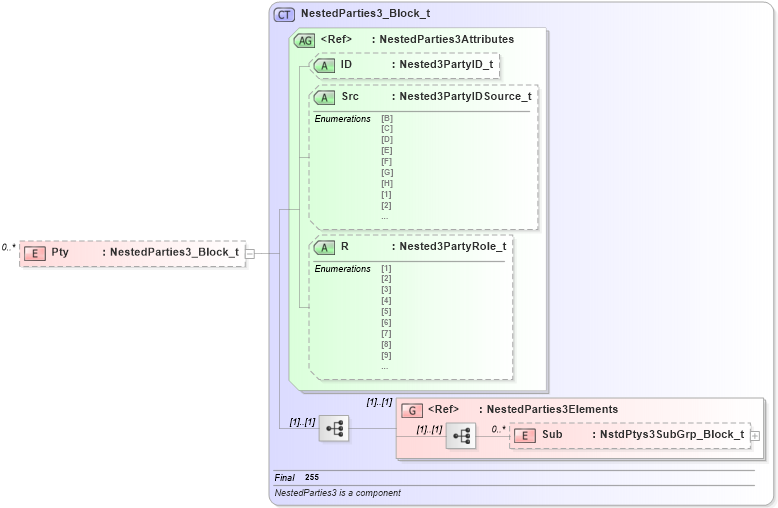
Drilldown into Sub in schema fixml-components-base-4-4_xsd Drilldown into NestedParties3Elements in schema fixml-components-base-4-4_xsd Drilldown into R in schema fixml-components-base-4-4_xsd Drilldown into Src in schema fixml-components-base-4-4_xsd Drilldown into ID in schema fixml-components-base-4-4_xsd Drilldown into NestedParties3Attributes in schema fixml-components-base-4-4_xsd Drilldown into NestedParties3_Block_t in schema fixml-components-base-4-4_xsdXSD Diagram of Pty in schema fixml-components-base-4-4_xsd (Financial Information eXchange (FIX))
Collapse XSD Schema Code:
<xs:element name="Pty" type="NestedParties3_Block_t" minOccurs="0" maxOccurs="unbounded" />
Collapse Child Elements:
Name Type Min Occurs Max Occurs
Sub nsA:Sub 0 unbounded
<xs:group> nsA:NestedParties3Elements (1) (1)
Collapse Child Attributes:
Name Type Default Value Use
ID nsA:ID Optional
Src nsA:Src Optional
R nsA:R Optional
Collapse Derivation Tree: