Documentation for Financial Information eXchange (FIX)
Definition Type:
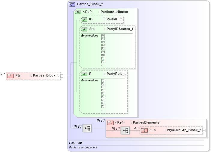
Element
Name:
Pty
Namespace:
http://www.fixprotocol.org/FIXML-4-4
Type:
nsA
:
Parties_Block_t
Containing Schema:
fixml-quotation-base-4-4.xsd
MinOccurs
0
MaxOccurs
unbounded
Abstract
XSD Schema Diagram:
XSD Schema Code:
<xs:element name="Pty" type="Parties_Block_t" minOccurs="0" maxOccurs="unbounded" />
Child Elements:
Name
Type
Min Occurs
Max Occurs
Sub
nsA
:
Sub
0
unbounded
<xs:group>
nsA
:
PartiesElements
(1)
(1)
Child Attributes:
Name
Type
Default Value
Use
ID
nsA
:
ID
Optional
Src
nsA
:
Src
Optional
R
nsA
:
R
Optional
Derivation Tree:
nsA
:
Parties_Block_t
Pty