Definition Type: Element
Name: QuotCxl
Namespace: http://www.fixprotocol.org/FIXML-4-4
Type: nsA:QuoteCancel_message_t
Containing Schema: fixml-quotation-base-4-4.xsd
Abstract
Collapse XSD Schema Diagram:
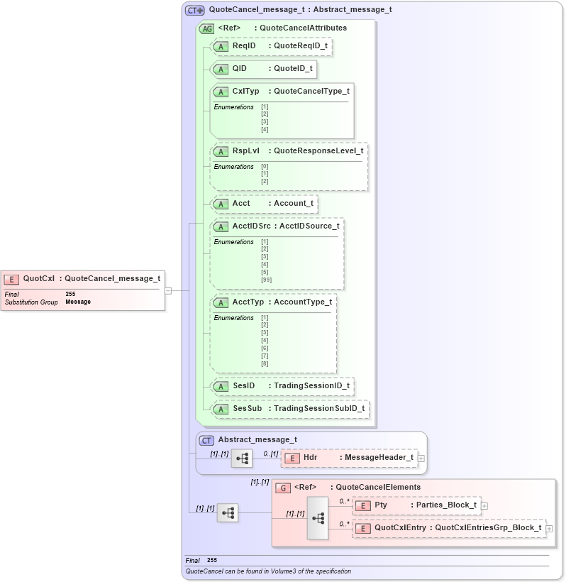
Drilldown into QuotCxlEntry in schema fixml-quotation-base-4-4_xsd Drilldown into Pty in schema fixml-quotation-base-4-4_xsd Drilldown into QuoteCancelElements in schema fixml-quotation-base-4-4_xsd Drilldown into Hdr in schema fixml-components-base-4-4_xsd Drilldown into Abstract_message_t in schema fixml-components-base-4-4_xsd Drilldown into SesSub in schema fixml-quotation-base-4-4_xsd Drilldown into SesID in schema fixml-quotation-base-4-4_xsd Drilldown into AcctTyp in schema fixml-quotation-base-4-4_xsd Drilldown into AcctIDSrc in schema fixml-quotation-base-4-4_xsd Drilldown into Acct in schema fixml-quotation-base-4-4_xsd Drilldown into RspLvl in schema fixml-quotation-base-4-4_xsd Drilldown into CxlTyp in schema fixml-quotation-base-4-4_xsd Drilldown into QID in schema fixml-quotation-base-4-4_xsd Drilldown into ReqID in schema fixml-quotation-base-4-4_xsd Drilldown into QuoteCancelAttributes in schema fixml-quotation-base-4-4_xsd Drilldown into QuoteCancel_message_t in schema fixml-quotation-base-4-4_xsdXSD Diagram of QuotCxl in schema fixml-quotation-base-4-4_xsd (Financial Information eXchange (FIX))
Collapse XSD Schema Code:
<xs:element name="QuotCxl" type="QuoteCancel_message_t" substitutionGroup="Message" final="#all" />
Collapse Child Elements:
Name Type Min Occurs Max Occurs
Hdr nsA:Hdr 0 (1)
Pty nsA:Pty 0 unbounded
QuotCxlEntry nsA:QuotCxlEntry 0 unbounded
<xs:group> nsA:QuoteCancelElements (1) (1)
Collapse Child Attributes:
Name Type Default Value Use
ReqID nsA:ReqID Optional
QID nsA:QID Required
CxlTyp nsA:CxlTyp Required
RspLvl nsA:RspLvl Optional
Acct nsA:Acct Optional
AcctIDSrc nsA:AcctIDSrc Optional
AcctTyp nsA:AcctTyp Optional
SesID nsA:SesID Optional
SesSub nsA:SesSub Optional
Collapse Derivation Tree:
Collapse References:
nsA:Message