Definition Type: ComplexType
Name: QuoteStatusRequest_message_t
Namespace: http://www.fixprotocol.org/FIXML-4-4
Type: nsA:Abstract_message_t
Containing Schema: fixml-quotation-base-4-4.xsd
Abstract
Documentation:
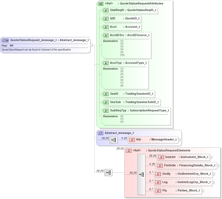
QuoteStatusRequest can be found in Volume3 of the specification
Collapse XSD Schema Diagram:
Drilldown into Pty in schema fixml-quotation-base-4-4_xsd Drilldown into Leg in schema fixml-quotation-base-4-4_xsd Drilldown into Undly in schema fixml-quotation-base-4-4_xsd Drilldown into FinDetls in schema fixml-quotation-base-4-4_xsd Drilldown into Instrmt in schema fixml-quotation-base-4-4_xsd Drilldown into QuoteStatusRequestElements in schema fixml-quotation-base-4-4_xsd Drilldown into Hdr in schema fixml-components-base-4-4_xsd Drilldown into Abstract_message_t in schema fixml-components-base-4-4_xsd Drilldown into SubReqTyp in schema fixml-quotation-base-4-4_xsd Drilldown into SesSub in schema fixml-quotation-base-4-4_xsd Drilldown into SesID in schema fixml-quotation-base-4-4_xsd Drilldown into AcctTyp in schema fixml-quotation-base-4-4_xsd Drilldown into AcctIDSrc in schema fixml-quotation-base-4-4_xsd Drilldown into Acct in schema fixml-quotation-base-4-4_xsd Drilldown into QID in schema fixml-quotation-base-4-4_xsd Drilldown into StatReqID in schema fixml-quotation-base-4-4_xsd Drilldown into QuoteStatusRequestAttributes in schema fixml-quotation-base-4-4_xsdXSD Diagram of QuoteStatusRequest_message_t in schema fixml-quotation-base-4-4_xsd (Financial Information eXchange (FIX))
Collapse XSD Schema Code:
<xs:complexType name="QuoteStatusRequest_message_t" final="#all">
    <xs:annotation>
        <xs:documentation xml:lang="en">QuoteStatusRequest can be found in Volume3 of the specification
		</xs:documentation>
        <xs:appinfo xmlns:x="http://www.fixprotocol.org/fixml/metadata.xsd">
            <xs:Xref Protocol="FIX" name="QuoteStatusRequest" ComponentType="Message" />
            <xs:Xref Protocol="ISO_15022_XML" />
        </xs:appinfo>
    </xs:annotation>
    <xs:complexContent>
        <xs:extension base="Abstract_message_t">
            <xs:sequence>
                <xs:group ref="QuoteStatusRequestElements" />
            </xs:sequence>
            <xs:attributeGroup ref="QuoteStatusRequestAttributes" />
        </xs:extension>
    </xs:complexContent>
</xs:complexType>
Collapse Child Elements:
Name Type Min Occurs Max Occurs
Hdr nsA:Hdr 0 (1)
Instrmt nsA:Instrmt (1) (1)
FinDetls nsA:FinDetls 0 (1)
Undly nsA:Undly 0 unbounded
Leg nsA:Leg 0 unbounded
Pty nsA:Pty 0 unbounded
<xs:group> nsA:QuoteStatusRequestElements (1) (1)
Collapse Child Attributes:
Name Type Default Value Use
StatReqID nsA:StatReqID Optional
QID nsA:QID Optional
Acct nsA:Acct Optional
AcctIDSrc nsA:AcctIDSrc Optional
AcctTyp nsA:AcctTyp Optional
SesID nsA:SesID Optional
SesSub nsA:SesSub Optional
SubReqTyp nsA:SubReqTyp Optional
Collapse Derivation Tree:
Collapse References:
nsA:QuotStatReq