Definition Type: Element
Name: QuotReqRej
Namespace: http://www.fixprotocol.org/FIXML-4-4
Type: nsA:QuoteRequestReject_message_t
Containing Schema: fixml-quotation-base-4-4.xsd
Abstract
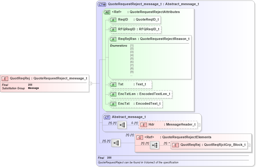
Collapse XSD Schema Diagram:
Drilldown into QuotReqRej in schema fixml-quotation-base-4-4_xsd Drilldown into QuoteRequestRejectElements in schema fixml-quotation-base-4-4_xsd Drilldown into Hdr in schema fixml-components-base-4-4_xsd Drilldown into Abstract_message_t in schema fixml-components-base-4-4_xsd Drilldown into EncTxt in schema fixml-quotation-base-4-4_xsd Drilldown into EncTxtLen in schema fixml-quotation-base-4-4_xsd Drilldown into Txt in schema fixml-quotation-base-4-4_xsd Drilldown into ReqRejRsn in schema fixml-quotation-base-4-4_xsd Drilldown into RFQReqID in schema fixml-quotation-base-4-4_xsd Drilldown into ReqID in schema fixml-quotation-base-4-4_xsd Drilldown into QuoteRequestRejectAttributes in schema fixml-quotation-base-4-4_xsd Drilldown into QuoteRequestReject_message_t in schema fixml-quotation-base-4-4_xsdXSD Diagram of QuotReqRej in schema fixml-quotation-base-4-4_xsd (Financial Information eXchange (FIX))
Collapse XSD Schema Code:
<xs:element name="QuotReqRej" type="QuoteRequestReject_message_t" substitutionGroup="Message" final="#all" />
Collapse Child Elements:
Name Type Min Occurs Max Occurs
Hdr nsA:Hdr 0 (1)
QuotReqRej nsA:QuotReqRej (1) unbounded
<xs:group> nsA:QuoteRequestRejectElements (1) (1)
Collapse Child Attributes:
Name Type Default Value Use
ReqID nsA:ReqID Required
RFQReqID nsA:RFQReqID Optional
ReqRejRsn nsA:ReqRejRsn Required
Txt nsA:Txt Optional
EncTxtLen nsA:EncTxtLen Optional
EncTxt nsA:EncTxt Optional
Collapse Derivation Tree:
Collapse References:
nsA:Message