Definition Type: ComplexType
Name: RequestForPositionsAck_message_t
Namespace: http://www.fixprotocol.org/FIXML-4-4
Type: nsA:Abstract_message_t
Containing Schema: fixml-positions-base-4-4.xsd
Abstract
Documentation:
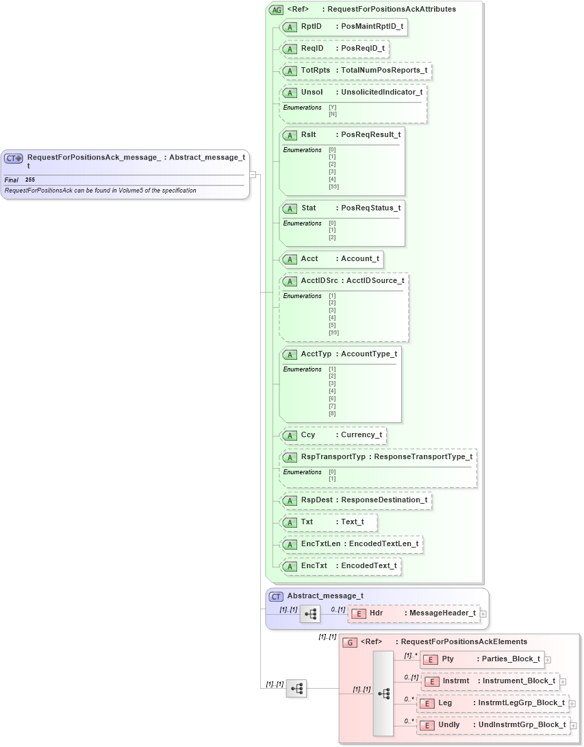
RequestForPositionsAck can be found in Volume5 of the specification
Collapse XSD Schema Diagram:
Drilldown into Undly in schema fixml-positions-base-4-4_xsd Drilldown into Leg in schema fixml-positions-base-4-4_xsd Drilldown into Instrmt in schema fixml-positions-base-4-4_xsd Drilldown into Pty in schema fixml-positions-base-4-4_xsd Drilldown into RequestForPositionsAckElements in schema fixml-positions-base-4-4_xsd Drilldown into Hdr in schema fixml-components-base-4-4_xsd Drilldown into Abstract_message_t in schema fixml-components-base-4-4_xsd Drilldown into EncTxt in schema fixml-positions-base-4-4_xsd Drilldown into EncTxtLen in schema fixml-positions-base-4-4_xsd Drilldown into Txt in schema fixml-positions-base-4-4_xsd Drilldown into RspDest in schema fixml-positions-base-4-4_xsd Drilldown into RspTransportTyp in schema fixml-positions-base-4-4_xsd Drilldown into Ccy in schema fixml-positions-base-4-4_xsd Drilldown into AcctTyp in schema fixml-positions-base-4-4_xsd Drilldown into AcctIDSrc in schema fixml-positions-base-4-4_xsd Drilldown into Acct in schema fixml-positions-base-4-4_xsd Drilldown into Stat in schema fixml-positions-base-4-4_xsd Drilldown into Rslt in schema fixml-positions-base-4-4_xsd Drilldown into Unsol in schema fixml-positions-base-4-4_xsd Drilldown into TotRpts in schema fixml-positions-base-4-4_xsd Drilldown into ReqID in schema fixml-positions-base-4-4_xsd Drilldown into RptID in schema fixml-positions-base-4-4_xsd Drilldown into RequestForPositionsAckAttributes in schema fixml-positions-base-4-4_xsdXSD Diagram of RequestForPositionsAck_message_t in schema fixml-positions-base-4-4_xsd (Financial Information eXchange (FIX))
Collapse XSD Schema Code:
<xs:complexType name="RequestForPositionsAck_message_t" final="#all">
    <xs:annotation>
        <xs:documentation xml:lang="en">RequestForPositionsAck can be found in Volume5 of the specification
		</xs:documentation>
        <xs:appinfo xmlns:x="http://www.fixprotocol.org/fixml/metadata.xsd">
            <xs:Xref Protocol="FIX" name="RequestForPositionsAck" ComponentType="Message" />
            <xs:Xref Protocol="ISO_15022_XML" />
        </xs:appinfo>
    </xs:annotation>
    <xs:complexContent>
        <xs:extension base="Abstract_message_t">
            <xs:sequence>
                <xs:group ref="RequestForPositionsAckElements" />
            </xs:sequence>
            <xs:attributeGroup ref="RequestForPositionsAckAttributes" />
        </xs:extension>
    </xs:complexContent>
</xs:complexType>
Collapse Child Elements:
Name Type Min Occurs Max Occurs
Hdr nsA:Hdr 0 (1)
Pty nsA:Pty (1) unbounded
Instrmt nsA:Instrmt 0 (1)
Leg nsA:Leg 0 unbounded
Undly nsA:Undly 0 unbounded
<xs:group> nsA:RequestForPositionsAckElements (1) (1)
Collapse Child Attributes:
Name Type Default Value Use
RptID nsA:RptID Required
ReqID nsA:ReqID Optional
TotRpts nsA:TotRpts Optional
Unsol nsA:Unsol Optional
Rslt nsA:Rslt Required
Stat nsA:Stat Required
Acct nsA:Acct Required
AcctIDSrc nsA:AcctIDSrc Optional
AcctTyp nsA:AcctTyp Required
Ccy nsA:Ccy Optional
RspTransportTyp nsA:RspTransportTyp Optional
RspDest nsA:RspDest Optional
Txt nsA:Txt Optional
EncTxtLen nsA:EncTxtLen Optional
EncTxt nsA:EncTxt Optional
Collapse Derivation Tree:
Collapse References:
nsA:PosReqAck