Definition Type: Element
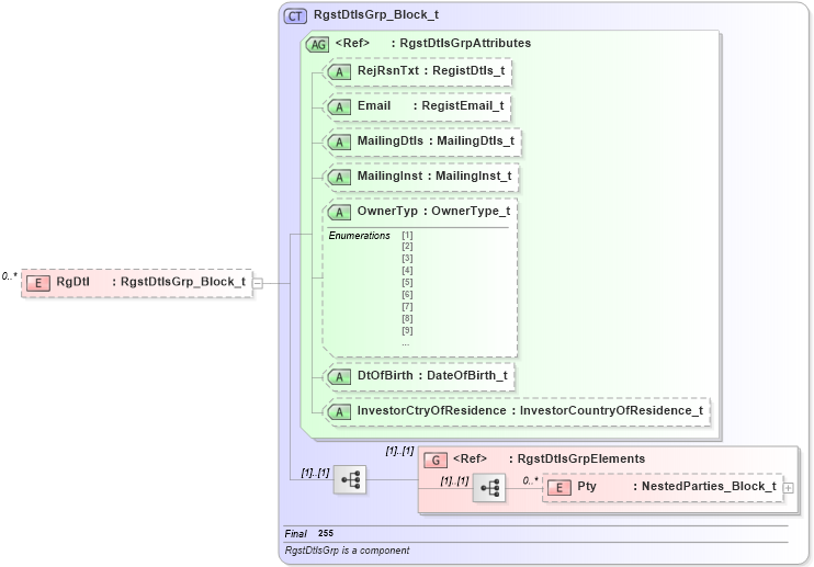
Name: RgDtl
Namespace: http://www.fixprotocol.org/FIXML-4-4
Type: nsA:RgstDtlsGrp_Block_t
Containing Schema: fixml-registration-base-4-4.xsd
MinOccurs 0
MaxOccurs unbounded
Abstract
Collapse XSD Schema Diagram:
Drilldown into Pty in schema fixml-registration-base-4-4_xsd Drilldown into RgstDtlsGrpElements in schema fixml-registration-base-4-4_xsd Drilldown into InvestorCtryOfResidence in schema fixml-registration-base-4-4_xsd Drilldown into DtOfBirth in schema fixml-registration-base-4-4_xsd Drilldown into OwnerTyp in schema fixml-registration-base-4-4_xsd Drilldown into MailingInst in schema fixml-registration-base-4-4_xsd Drilldown into MailingDtls in schema fixml-registration-base-4-4_xsd Drilldown into Email in schema fixml-registration-base-4-4_xsd Drilldown into RejRsnTxt in schema fixml-registration-base-4-4_xsd Drilldown into RgstDtlsGrpAttributes in schema fixml-registration-base-4-4_xsd Drilldown into RgstDtlsGrp_Block_t in schema fixml-registration-base-4-4_xsdXSD Diagram of RgDtl in schema fixml-registration-base-4-4_xsd (Financial Information eXchange (FIX))
Collapse XSD Schema Code:
<xs:element name="RgDtl" type="RgstDtlsGrp_Block_t" minOccurs="0" maxOccurs="unbounded" />
Collapse Child Elements:
Name Type Min Occurs Max Occurs
Pty nsA:Pty 0 unbounded
<xs:group> nsA:RgstDtlsGrpElements (1) (1)
Collapse Child Attributes:
Name Type Default Value Use
RejRsnTxt nsA:RejRsnTxt Optional
Email nsA:Email Optional
MailingDtls nsA:MailingDtls Optional
MailingInst nsA:MailingInst Optional
OwnerTyp nsA:OwnerTyp Optional
DtOfBirth nsA:DtOfBirth Optional
InvestorCtryOfResidence nsA:InvestorCtryOfResidence Optional
Collapse Derivation Tree: