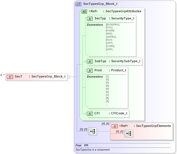
Definition Type: Element
Name: SecT
Namespace: http://www.fixprotocol.org/FIXML-4-4
Type: nsA:SecTypesGrp_Block_t
Containing Schema: fixml-securitystatus-base-4-4.xsd
MinOccurs 0
MaxOccurs unbounded
Abstract
Collapse XSD Schema Diagram:
Drilldown into SecTypesGrpElements in schema fixml-securitystatus-base-4-4_xsd Drilldown into CFI in schema fixml-securitystatus-base-4-4_xsd Drilldown into Prod in schema fixml-securitystatus-base-4-4_xsd Drilldown into SubTyp in schema fixml-securitystatus-base-4-4_xsd Drilldown into SecTyp in schema fixml-securitystatus-base-4-4_xsd Drilldown into SecTypesGrpAttributes in schema fixml-securitystatus-base-4-4_xsd Drilldown into SecTypesGrp_Block_t in schema fixml-securitystatus-base-4-4_xsdXSD Diagram of SecT in schema fixml-securitystatus-base-4-4_xsd (Financial Information eXchange (FIX))
Collapse XSD Schema Code:
<xs:element name="SecT" type="SecTypesGrp_Block_t" minOccurs="0" maxOccurs="unbounded" />
Collapse Child Elements:
Name Type Min Occurs Max Occurs
<xs:group> nsA:SecTypesGrpElements (1) (1)
Collapse Child Attributes:
Name Type Default Value Use
SecTyp nsA:SecTyp Optional
SubTyp nsA:SubTyp Optional
Prod nsA:Prod Optional
CFI nsA:CFI Optional
Collapse Derivation Tree: