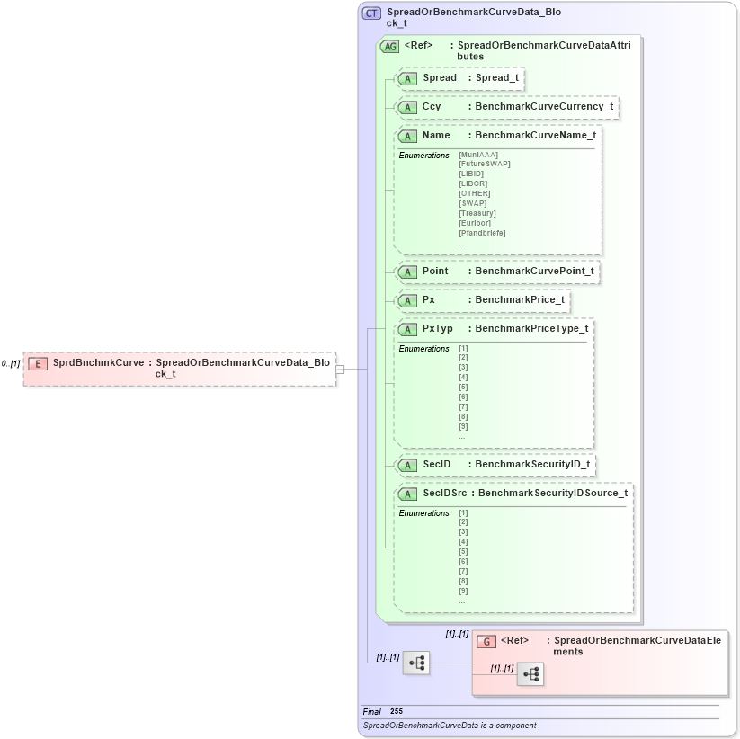
Definition Type: Element
Name: SprdBnchmkCurve
Namespace: http://www.fixprotocol.org/FIXML-4-4
Type: nsA:SpreadOrBenchmarkCurveData_Block_t
Containing Schema: fixml-securitystatus-base-4-4.xsd
MinOccurs 0
MaxOccurs (1)
Abstract
Collapse XSD Schema Diagram:
Drilldown into SpreadOrBenchmarkCurveDataElements in schema fixml-components-base-4-4_xsd Drilldown into SecIDSrc in schema fixml-components-base-4-4_xsd Drilldown into SecID in schema fixml-components-base-4-4_xsd Drilldown into PxTyp in schema fixml-components-base-4-4_xsd Drilldown into Px in schema fixml-components-base-4-4_xsd Drilldown into Point in schema fixml-components-base-4-4_xsd Drilldown into Name in schema fixml-components-base-4-4_xsd Drilldown into Ccy in schema fixml-components-base-4-4_xsd Drilldown into Spread in schema fixml-components-base-4-4_xsd Drilldown into SpreadOrBenchmarkCurveDataAttributes in schema fixml-components-base-4-4_xsd Drilldown into SpreadOrBenchmarkCurveData_Block_t in schema fixml-components-base-4-4_xsdXSD Diagram of SprdBnchmkCurve in schema fixml-securitystatus-base-4-4_xsd (Financial Information eXchange (FIX))
Collapse XSD Schema Code:
<xs:element name="SprdBnchmkCurve" type="SpreadOrBenchmarkCurveData_Block_t" minOccurs="0" />
Collapse Child Elements:
Name Type Min Occurs Max Occurs
<xs:group> nsA:SpreadOrBenchmarkCurveDataElements (1) (1)
Collapse Child Attributes:
Name Type Default Value Use
Spread nsA:Spread Optional
Ccy nsA:Ccy Optional
Name nsA:Name Optional
Point nsA:Point Optional
Px nsA:Px Optional
PxTyp nsA:PxTyp Optional
SecID nsA:SecID Optional
SecIDSrc nsA:SecIDSrc Optional
Collapse Derivation Tree: