Definition Type: Element
Name: TrdCaptRptReqAck
Namespace: http://www.fixprotocol.org/FIXML-4-4
Type: nsA:TradeCaptureReportRequestAck_message_t
Containing Schema: fixml-tradecapture-base-4-4.xsd
Abstract
Collapse XSD Schema Diagram:
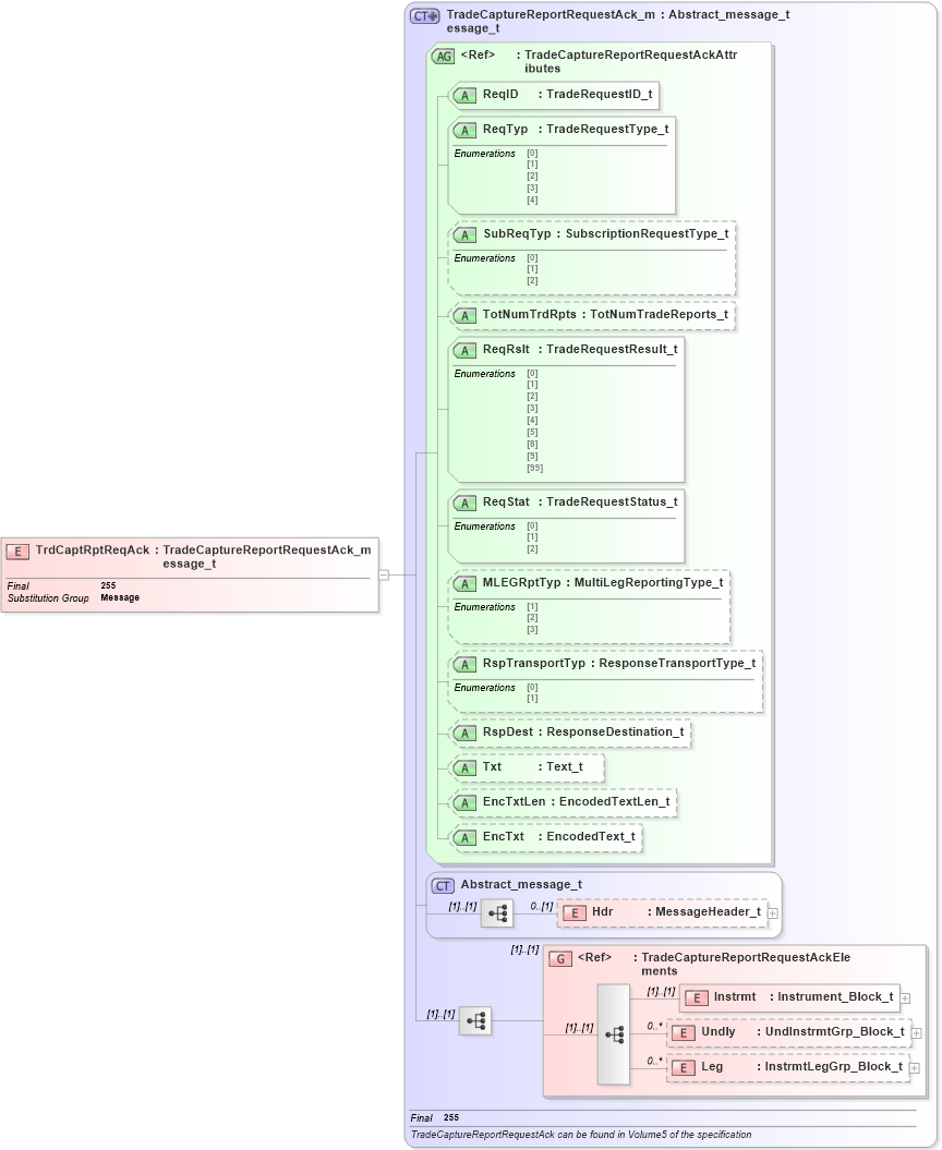
Drilldown into Leg in schema fixml-tradecapture-base-4-4_xsd Drilldown into Undly in schema fixml-tradecapture-base-4-4_xsd Drilldown into Instrmt in schema fixml-tradecapture-base-4-4_xsd Drilldown into TradeCaptureReportRequestAckElements in schema fixml-tradecapture-base-4-4_xsd Drilldown into Hdr in schema fixml-components-base-4-4_xsd Drilldown into Abstract_message_t in schema fixml-components-base-4-4_xsd Drilldown into EncTxt in schema fixml-tradecapture-base-4-4_xsd Drilldown into EncTxtLen in schema fixml-tradecapture-base-4-4_xsd Drilldown into Txt in schema fixml-tradecapture-base-4-4_xsd Drilldown into RspDest in schema fixml-tradecapture-base-4-4_xsd Drilldown into RspTransportTyp in schema fixml-tradecapture-base-4-4_xsd Drilldown into MLEGRptTyp in schema fixml-tradecapture-base-4-4_xsd Drilldown into ReqStat in schema fixml-tradecapture-base-4-4_xsd Drilldown into ReqRslt in schema fixml-tradecapture-base-4-4_xsd Drilldown into TotNumTrdRpts in schema fixml-tradecapture-base-4-4_xsd Drilldown into SubReqTyp in schema fixml-tradecapture-base-4-4_xsd Drilldown into ReqTyp in schema fixml-tradecapture-base-4-4_xsd Drilldown into ReqID in schema fixml-tradecapture-base-4-4_xsd Drilldown into TradeCaptureReportRequestAckAttributes in schema fixml-tradecapture-base-4-4_xsd Drilldown into TradeCaptureReportRequestAck_message_t in schema fixml-tradecapture-base-4-4_xsdXSD Diagram of TrdCaptRptReqAck in schema fixml-tradecapture-base-4-4_xsd (Financial Information eXchange (FIX))
Collapse XSD Schema Code:
<xs:element name="TrdCaptRptReqAck" type="TradeCaptureReportRequestAck_message_t" substitutionGroup="Message" final="#all" />
Collapse Child Elements:
Name Type Min Occurs Max Occurs
Hdr nsA:Hdr 0 (1)
Instrmt nsA:Instrmt (1) (1)
Undly nsA:Undly 0 unbounded
Leg nsA:Leg 0 unbounded
<xs:group> nsA:TradeCaptureReportRequestAckElements (1) (1)
Collapse Child Attributes:
Name Type Default Value Use
ReqID nsA:ReqID Required
ReqTyp nsA:ReqTyp Required
SubReqTyp nsA:SubReqTyp Optional
TotNumTrdRpts nsA:TotNumTrdRpts Optional
ReqRslt nsA:ReqRslt Required
ReqStat nsA:ReqStat Required
MLEGRptTyp nsA:MLEGRptTyp Optional
RspTransportTyp nsA:RspTransportTyp Optional
RspDest nsA:RspDest Optional
Txt nsA:Txt Optional
EncTxtLen nsA:EncTxtLen Optional
EncTxt nsA:EncTxt Optional
Collapse Derivation Tree:
Collapse References:
nsA:Message