Definition Type: Element
Name: UndStrkPx
Namespace: http://www.fixprotocol.org/FIXML-4-4
Type: nsA:UndInstrmtStrkPxGrp_Block_t
Containing Schema: fixml-listorders-base-4-4.xsd
MinOccurs 0
MaxOccurs unbounded
Abstract
Collapse XSD Schema Diagram:
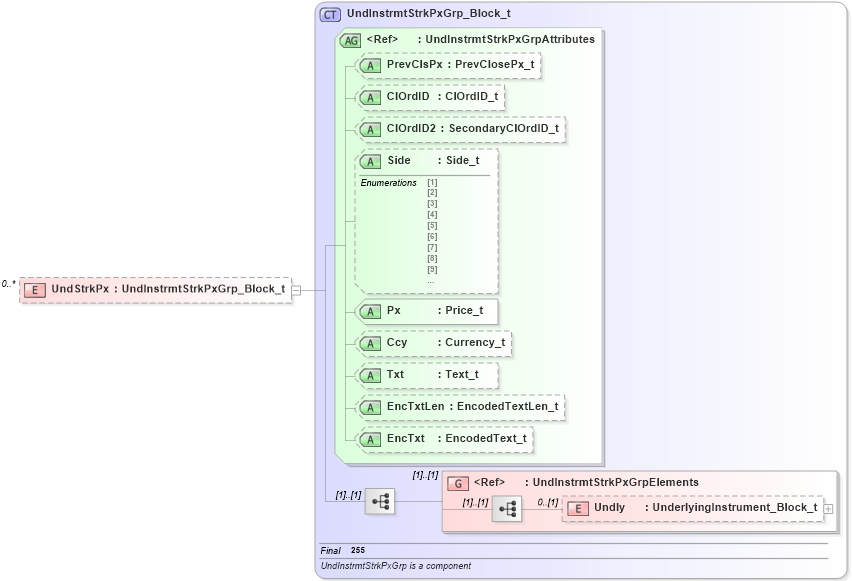
Drilldown into Undly in schema fixml-listorders-base-4-4_xsd Drilldown into UndInstrmtStrkPxGrpElements in schema fixml-listorders-base-4-4_xsd Drilldown into EncTxt in schema fixml-listorders-base-4-4_xsd Drilldown into EncTxtLen in schema fixml-listorders-base-4-4_xsd Drilldown into Txt in schema fixml-listorders-base-4-4_xsd Drilldown into Ccy in schema fixml-listorders-base-4-4_xsd Drilldown into Px in schema fixml-listorders-base-4-4_xsd Drilldown into Side in schema fixml-listorders-base-4-4_xsd Drilldown into ClOrdID2 in schema fixml-listorders-base-4-4_xsd Drilldown into ClOrdID in schema fixml-listorders-base-4-4_xsd Drilldown into PrevClsPx in schema fixml-listorders-base-4-4_xsd Drilldown into UndInstrmtStrkPxGrpAttributes in schema fixml-listorders-base-4-4_xsd Drilldown into UndInstrmtStrkPxGrp_Block_t in schema fixml-listorders-base-4-4_xsdXSD Diagram of UndStrkPx in schema fixml-listorders-base-4-4_xsd (Financial Information eXchange (FIX))
Collapse XSD Schema Code:
<xs:element name="UndStrkPx" type="UndInstrmtStrkPxGrp_Block_t" minOccurs="0" maxOccurs="unbounded" />
Collapse Child Elements:
Name Type Min Occurs Max Occurs
Undly nsA:Undly 0 (1)
<xs:group> nsA:UndInstrmtStrkPxGrpElements (1) (1)
Collapse Child Attributes:
Name Type Default Value Use
PrevClsPx nsA:PrevClsPx Optional
ClOrdID nsA:ClOrdID Optional
ClOrdID2 nsA:ClOrdID2 Optional
Side nsA:Side Optional
Px nsA:Px Required
Ccy nsA:Ccy Optional
Txt nsA:Txt Optional
EncTxtLen nsA:EncTxtLen Optional
EncTxt nsA:EncTxt Optional
Collapse Derivation Tree: