Definition Type: Element
Name: UserReq
Namespace: http://www.fixprotocol.org/FIXML-4-4
Type: nsA:UserRequest_message_t
Containing Schema: fixml-components-base-4-4.xsd
Abstract
Collapse XSD Schema Diagram:
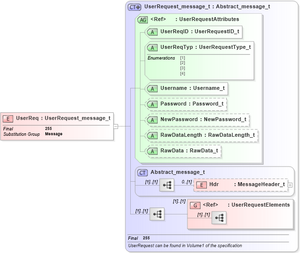
Drilldown into UserRequestElements in schema fixml-components-base-4-4_xsd Drilldown into Hdr in schema fixml-components-base-4-4_xsd Drilldown into Abstract_message_t in schema fixml-components-base-4-4_xsd Drilldown into RawData in schema fixml-components-base-4-4_xsd Drilldown into RawDataLength in schema fixml-components-base-4-4_xsd Drilldown into NewPassword in schema fixml-components-base-4-4_xsd Drilldown into Password in schema fixml-components-base-4-4_xsd Drilldown into Username in schema fixml-components-base-4-4_xsd Drilldown into UserReqTyp in schema fixml-components-base-4-4_xsd Drilldown into UserReqID in schema fixml-components-base-4-4_xsd Drilldown into UserRequestAttributes in schema fixml-components-base-4-4_xsd Drilldown into UserRequest_message_t in schema fixml-components-base-4-4_xsdXSD Diagram of UserReq in schema fixml-components-base-4-4_xsd (Financial Information eXchange (FIX))
Collapse XSD Schema Code:
<xs:element name="UserReq" type="UserRequest_message_t" substitutionGroup="Message" final="#all" />
Collapse Child Elements:
Name Type Min Occurs Max Occurs
Hdr nsA:Hdr 0 (1)
<xs:group> nsA:UserRequestElements (1) (1)
Collapse Child Attributes:
Name Type Default Value Use
UserReqID nsA:UserReqID Required
UserReqTyp nsA:UserReqTyp Required
Username nsA:Username Required
Password nsA:Password Optional
NewPassword nsA:NewPassword Optional
RawDataLength nsA:RawDataLength Optional
RawData nsA:RawData Optional
Collapse Derivation Tree:
Collapse References:
nsA:Message