Definition Type: Element
Name: cashSettlement
Namespace: http://www.fpml.org/2003/FpML-4-0
Type: nsA:CashSettlement
Containing Schema: fpml-ird-4-0.xsd
MinOccurs 0
MaxOccurs (1)
Abstract
Documentation:
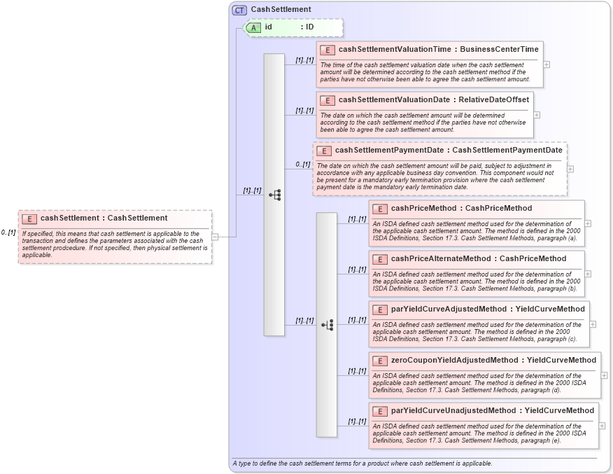
If specified, this means that cash settlement is applicable to the transaction and defines the parameters associated with the cash settlement prodcedure. If not specified, then physical settlement is applicable.
Collapse XSD Schema Diagram:
Drilldown into parYieldCurveUnadjustedMethod in schema fpml-ird-4-0_xsd Drilldown into zeroCouponYieldAdjustedMethod in schema fpml-ird-4-0_xsd Drilldown into parYieldCurveAdjustedMethod in schema fpml-ird-4-0_xsd Drilldown into cashPriceAlternateMethod in schema fpml-ird-4-0_xsd Drilldown into cashPriceMethod in schema fpml-ird-4-0_xsd Drilldown into cashSettlementPaymentDate in schema fpml-ird-4-0_xsd Drilldown into cashSettlementValuationDate in schema fpml-ird-4-0_xsd Drilldown into cashSettlementValuationTime in schema fpml-ird-4-0_xsd Drilldown into id in schema fpml-ird-4-0_xsd Drilldown into CashSettlement in schema fpml-ird-4-0_xsdXSD Diagram of cashSettlement in schema fpml-ird-4-0_xsd (Financial products Markup Language (FpML®))
Collapse XSD Schema Code:
<xsd:element name="cashSettlement" type="CashSettlement" minOccurs="0">
    <xsd:annotation>
        <xsd:documentation xml:lang="en">If specified, this means that cash settlement is applicable to the transaction and defines the parameters associated with the cash settlement prodcedure. If not specified, then physical settlement is applicable.</xsd:documentation>
    </xsd:annotation>
</xsd:element>
Collapse Child Elements:
Name Type Min Occurs Max Occurs
cashSettlementValuationTime nsA:cashSettlementValuationTime (1) (1)
cashSettlementValuationDate nsA:cashSettlementValuationDate (1) (1)
cashSettlementPaymentDate nsA:cashSettlementPaymentDate 0 (1)
cashPriceMethod nsA:cashPriceMethod (1) (1)
cashPriceAlternateMethod nsA:cashPriceAlternateMethod (1) (1)
parYieldCurveAdjustedMethod nsA:parYieldCurveAdjustedMethod (1) (1)
zeroCouponYieldAdjustedMethod nsA:zeroCouponYieldAdjustedMethod (1) (1)
parYieldCurveUnadjustedMethod nsA:parYieldCurveUnadjustedMethod (1) (1)
Collapse Child Attributes:
Name Type Default Value Use
id nsA:id (Optional)
Collapse Derivation Tree: