Definition Type: Element
Name: equityPremium
Namespace: http://www.fpml.org/2003/FpML-4-0
Type: nsA:EquityPremium
Containing Schema: fpml-eqd-4-0.xsd
MinOccurs (1)
MaxOccurs (1)
Abstract
Documentation:
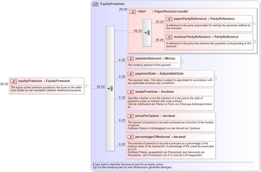
The equity option premium payable by the buyer to the seller. Vom Käufer an den Verkäufer zahlbare Aktienoptionsprämie.
Collapse XSD Schema Diagram:
Drilldown into percentageOfNotional in schema fpml-eqd-4-0_xsd Drilldown into pricePerOption in schema fpml-eqd-4-0_xsd Drilldown into swapPremium in schema fpml-eqd-4-0_xsd Drilldown into paymentDate in schema fpml-eqd-4-0_xsd Drilldown into paymentAmount in schema fpml-eqd-4-0_xsd Drilldown into receiverPartyReference in schema fpml-shared-4-0_xsd Drilldown into payerPartyReference in schema fpml-shared-4-0_xsd Drilldown into PayerReceiver.model in schema fpml-shared-4-0_xsd Drilldown into EquityPremium in schema fpml-eqd-4-0_xsdXSD Diagram of equityPremium in schema fpml-eqd-4-0_xsd (Financial products Markup Language (FpML®))
Collapse XSD Schema Code:
<xsd:element name="equityPremium" type="EquityPremium">
    <xsd:annotation>
        <xsd:documentation xml:lang="en">The equity option premium payable by the buyer to the seller.</xsd:documentation>
        <xsd:documentation xml:lang="de">Vom Käufer an den Verkäufer zahlbare Aktienoptionsprämie.</xsd:documentation>
    </xsd:annotation>
</xsd:element>
Collapse Child Elements:
Name Type Min Occurs Max Occurs
payerPartyReference nsA:payerPartyReference (1) (1)
receiverPartyReference nsA:receiverPartyReference (1) (1)
paymentAmount nsA:paymentAmount 0 (1)
paymentDate nsA:paymentDate 0 (1)
swapPremium nsA:swapPremium 0 (1)
pricePerOption nsA:pricePerOption 0 (1)
percentageOfNotional nsA:percentageOfNotional 0 (1)
<xs:group> nsA:PayerReceiver.model (1) (1)
Collapse Derivation Tree: