Definition Type: ComplexType
Name: FXOptionLeg
Namespace: http://www.fpml.org/2003/FpML-4-0
Type: nsA:Product
Containing Schema: fpml-fx-4-0.xsd
Abstract
Documentation:
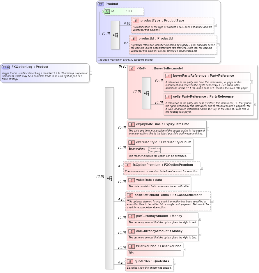
A type that is used for describing a standard FX OTC option (European or American) which may be a complete trade in its own right or part of a trade strategy.
Collapse XSD Schema Diagram:
Drilldown into quotedAs in schema fpml-fx-4-0_xsd Drilldown into fxStrikePrice in schema fpml-fx-4-0_xsd Drilldown into callCurrencyAmount in schema fpml-fx-4-0_xsd Drilldown into putCurrencyAmount in schema fpml-fx-4-0_xsd Drilldown into cashSettlementTerms in schema fpml-fx-4-0_xsd Drilldown into valueDate in schema fpml-fx-4-0_xsd Drilldown into fxOptionPremium in schema fpml-fx-4-0_xsd Drilldown into exerciseStyle in schema fpml-fx-4-0_xsd Drilldown into expiryDateTime in schema fpml-fx-4-0_xsd Drilldown into sellerPartyReference in schema fpml-shared-4-0_xsd Drilldown into buyerPartyReference in schema fpml-shared-4-0_xsd Drilldown into BuyerSeller.model in schema fpml-shared-4-0_xsd Drilldown into productId in schema fpml-shared-4-0_xsd Drilldown into productType in schema fpml-shared-4-0_xsd Drilldown into id in schema fpml-shared-4-0_xsd Drilldown into Product in schema fpml-shared-4-0_xsdXSD Diagram of FXOptionLeg in schema fpml-fx-4-0_xsd (Financial products Markup Language (FpML®))
Collapse XSD Schema Code:
<xsd:complexType name="FXOptionLeg">
    <xsd:annotation>
        <xsd:documentation xml:lang="en">A type that is used for describing a standard FX OTC option (European or American) which may be a complete trade in its own right or part of a trade strategy.</xsd:documentation>
    </xsd:annotation>
    <xsd:complexContent>
        <xsd:extension base="Product">
            <xsd:sequence>
                <xsd:group ref="BuyerSeller.model" />
                <xsd:element name="expiryDateTime" type="ExpiryDateTime">
                    <xsd:annotation>
                        <xsd:documentation xml:lang="en">The date and time in a location of the option expiry. In the case of american options this is the latest possible expiry date and time.</xsd:documentation>
                    </xsd:annotation>
                </xsd:element>
                <xsd:element name="exerciseStyle" type="ExerciseStyleEnum">
                    <xsd:annotation>
                        <xsd:documentation xml:lang="en">The manner in which the option can be exercised.</xsd:documentation>
                    </xsd:annotation>
                </xsd:element>
                <xsd:element name="fxOptionPremium" type="FXOptionPremium" minOccurs="0" maxOccurs="unbounded">
                    <xsd:annotation>
                        <xsd:documentation xml:lang="en">Premium amount or premium installment amount for an option.</xsd:documentation>
                    </xsd:annotation>
                </xsd:element>
                <xsd:element name="valueDate" type="xsd:date">
                    <xsd:annotation>
                        <xsd:documentation xml:lang="en">The date on which both currencies traded will settle.</xsd:documentation>
                    </xsd:annotation>
                </xsd:element>
                <xsd:element name="cashSettlementTerms" type="FXCashSettlement" minOccurs="0">
                    <xsd:annotation>
                        <xsd:documentation xml:lang="en">This optional element is only used if an option has been specified at execution time to be settled into a single cash payment. This would be used for a non-deliverable option.</xsd:documentation>
                    </xsd:annotation>
                </xsd:element>
                <xsd:element name="putCurrencyAmount" type="Money">
                    <xsd:annotation>
                        <xsd:documentation xml:lang="en">The currency amount that the option gives the right to sell.</xsd:documentation>
                    </xsd:annotation>
                </xsd:element>
                <xsd:element name="callCurrencyAmount" type="Money">
                    <xsd:annotation>
                        <xsd:documentation xml:lang="en">The currency amount that the option gives the right to buy.</xsd:documentation>
                    </xsd:annotation>
                </xsd:element>
                <xsd:element name="fxStrikePrice" type="FXStrikePrice">
                    <xsd:annotation>
                        <xsd:documentation xml:lang="en">TBA</xsd:documentation>
                    </xsd:annotation>
                </xsd:element>
                <xsd:element name="quotedAs" type="QuotedAs" minOccurs="0">
                    <xsd:annotation>
                        <xsd:documentation xml:lang="en">Describes how the option was quoted.</xsd:documentation>
                    </xsd:annotation>
                </xsd:element>
            </xsd:sequence>
        </xsd:extension>
    </xsd:complexContent>
</xsd:complexType>
Collapse Child Elements:
Name Type Min Occurs Max Occurs
productType nsA:productType 0 (1)
productId nsA:productId 0 unbounded
buyerPartyReference nsA:buyerPartyReference (1) (1)
sellerPartyReference nsA:sellerPartyReference (1) (1)
expiryDateTime nsA:expiryDateTime (1) (1)
exerciseStyle nsA:exerciseStyle (1) (1)
fxOptionPremium nsA:fxOptionPremium 0 unbounded
valueDate nsA:valueDate (1) (1)
cashSettlementTerms nsA:cashSettlementTerms 0 (1)
putCurrencyAmount nsA:putCurrencyAmount (1) (1)
callCurrencyAmount nsA:callCurrencyAmount (1) (1)
fxStrikePrice nsA:fxStrikePrice (1) (1)
quotedAs nsA:quotedAs 0 (1)
<xs:group> nsA:BuyerSeller.model (1) (1)
Collapse Child Attributes:
Name Type Default Value Use
id nsA:id (Optional)
Collapse Derivation Tree:
Collapse References:
nsA:FXBarrierOption, nsA:fxSimpleOption