Definition Type: Element
Name: initialPrice
Namespace: http://www.fpml.org/2003/FpML-4-0
Type: nsA:Price
Containing Schema: fpml-eqs-4-0.xsd
MinOccurs (1)
MaxOccurs (1)
Abstract
Documentation:
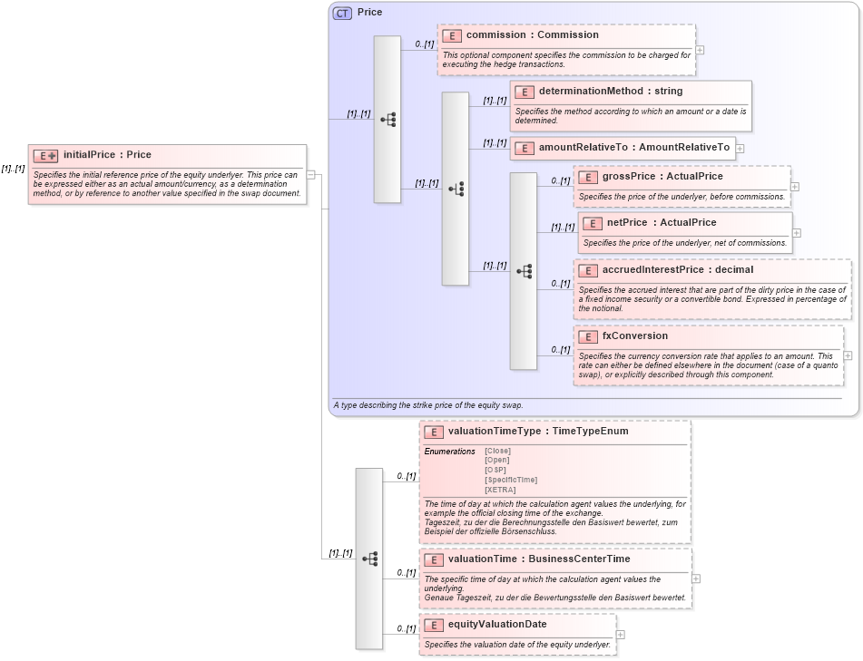
Specifies the initial reference price of the equity underlyer. This price can be expressed either as an actual amount/currency, as a determination method, or by reference to another value specified in the swap document.
Collapse XSD Schema Diagram:
Drilldown into equityValuationDate in schema fpml-eqs-4-0_xsd Drilldown into valuationTime in schema fpml-eqs-4-0_xsd Drilldown into valuationTimeType in schema fpml-eqs-4-0_xsd Drilldown into fxConversion in schema fpml-asset-4-0_xsd Drilldown into accruedInterestPrice in schema fpml-asset-4-0_xsd Drilldown into netPrice in schema fpml-asset-4-0_xsd Drilldown into grossPrice in schema fpml-asset-4-0_xsd Drilldown into amountRelativeTo in schema fpml-asset-4-0_xsd Drilldown into determinationMethod in schema fpml-asset-4-0_xsd Drilldown into commission in schema fpml-asset-4-0_xsd Drilldown into Price in schema fpml-asset-4-0_xsdXSD Diagram of initialPrice in schema fpml-eqs-4-0_xsd (Financial products Markup Language (FpML®))
Collapse XSD Schema Code:
<xsd:element name="initialPrice">
    <xsd:annotation>
        <xsd:documentation xml:lang="en">Specifies the initial reference price of the equity underlyer. This price can be expressed either as an actual amount/currency, as a determination method, or by reference to another value specified in the swap document.</xsd:documentation>
    </xsd:annotation>
    <xsd:complexType>
        <xsd:complexContent>
            <xsd:extension base="Price">
                <xsd:sequence>
                    <xsd:element name="valuationTimeType" type="TimeTypeEnum" minOccurs="0">
                        <xsd:annotation>
                            <xsd:documentation xml:lang="en">The time of day at which the calculation agent values the underlying, for example the official closing time of the exchange.</xsd:documentation>
                            <xsd:documentation xml:lang="de">Tageszeit, zu der die Berechnungsstelle den Basiswert bewertet, zum Beispiel der offizielle Börsenschluss.</xsd:documentation>
                        </xsd:annotation>
                    </xsd:element>
                    <xsd:element name="valuationTime" type="BusinessCenterTime" minOccurs="0">
                        <xsd:annotation>
                            <xsd:documentation xml:lang="en">The specific time of day at which the calculation agent values the underlying.</xsd:documentation>
                            <xsd:documentation xml:lang="de">Genaue Tageszeit, zu der die Bewertungsstelle den Basiswert bewertet.</xsd:documentation>
                        </xsd:annotation>
                    </xsd:element>
                    <xsd:element name="equityValuationDate" minOccurs="0">
                        <xsd:annotation>
                            <xsd:documentation xml:lang="en">Specifies the valuation date of the equity underlyer.</xsd:documentation>
                        </xsd:annotation>
                        <xsd:complexType>
                            <xsd:choice>
                                <xsd:element name="adjustableDate" type="AdjustableDate">
                                    <xsd:annotation>
                                        <xsd:documentation xml:lang="en">A date that shall be subject to adjustment if it would otherwise fall on a day that is not a business day in the specified business centers, together with the convention for adjusting the date.</xsd:documentation>
                                    </xsd:annotation>
                                </xsd:element>
                                <xsd:element name="relativeDateSequence" type="RelativeDateSequence">
                                    <xsd:annotation>
                                        <xsd:documentation xml:lang="en">A series of dates specified as some offset to other dates (the anchor dates) which can</xsd:documentation>
                                    </xsd:annotation>
                                </xsd:element>
                            </xsd:choice>
                            <xsd:attribute name="id" type="xsd:ID" />
                        </xsd:complexType>
                    </xsd:element>
                </xsd:sequence>
            </xsd:extension>
        </xsd:complexContent>
    </xsd:complexType>
</xsd:element>
Collapse Child Elements:
Name Type Min Occurs Max Occurs
commission nsA:commission 0 (1)
determinationMethod nsA:determinationMethod (1) (1)
amountRelativeTo nsA:amountRelativeTo (1) (1)
grossPrice nsA:grossPrice 0 (1)
netPrice nsA:netPrice (1) (1)
accruedInterestPrice nsA:accruedInterestPrice 0 (1)
fxConversion nsA:fxConversion 0 (1)
valuationTimeType nsA:valuationTimeType 0 (1)
valuationTime nsA:valuationTime 0 (1)
equityValuationDate nsA:equityValuationDate 0 (1)
Collapse Derivation Tree: